一、TLS握手过程
HTTP是明文传输。
明文:客户端与服务端通信的信息都是肉眼可见的,随意使用一个抓包工具都可以截获通信的内容。
所以安全上存在三个风险:
- 窃听风险 比如通信链路上可以获取通信内容,用户号容易没。
- 篡改风险 比如强制植入垃圾广告,视觉污染,用户眼容易瞎。
- 冒充风险 比如冒充淘宝网站,用户钱容易没。
HTTPS是在HTTP与TCP之间加入了TLS协议,来解决上述的风险。

TLS协议是如何解决HTTP的风险呢?
- 信息加密:HTTP交互信息是被加密的,第三方就无法窃听;
- 校验机制:校验信息传输过程中是否呦被第三方篡改,如果被篡改过,则会有警告提示;
- 身份证书:比如说京东是真的京东网;
可见TLS协议保证了HTTP通信的安全,那么进行HTTP通信前,需要先进行TLS握手。
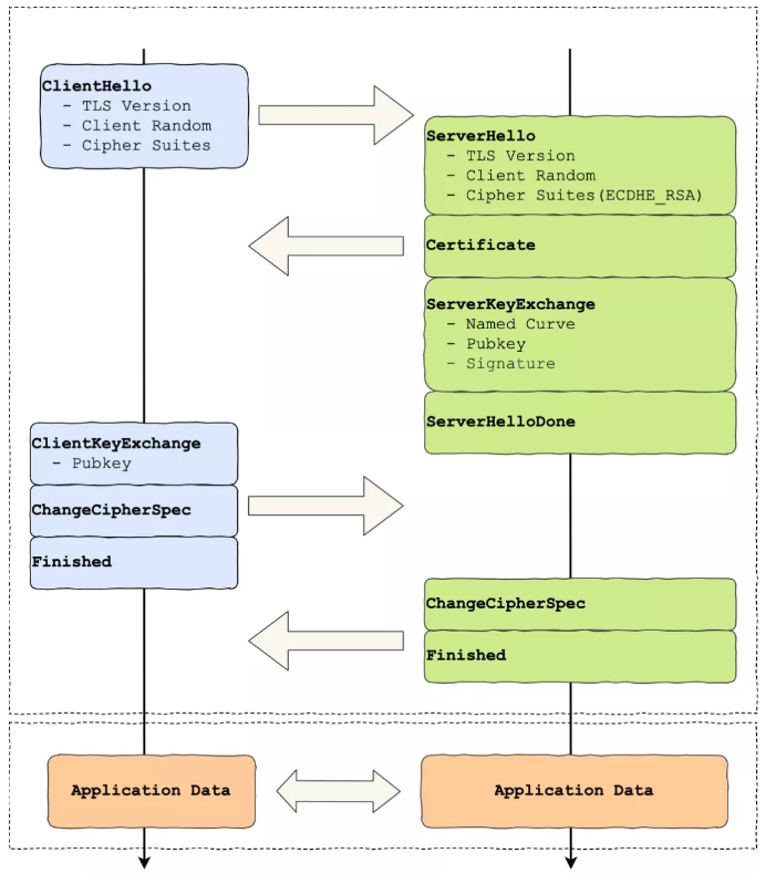
TLS握手(DHE密钥协商):

上图简要概括了TLS的握手过程,通常经过「四个消息」就可以完成TLS握手,也就是需要2个RTT的时延。
所以我们可以发现HTTPS是应用层协议,需要先完成TCP连接建立,然后走TLS握手过程后,才能建立通信安全的连接。
不同的密钥交换算法,TLS的握手过程可能会有一些区别(主要区别是DHE/ECDHE协商有server key exchange握手过程,而RSA没有)。
密钥交换算法:因为考虑到性能的问题,所以双方在加密应用信息时使用的是对称加密密钥,对称加密密钥是不能被泄露的,为了保证对称加密密钥的安全性,所以使用非对称加密的方式来保护对称加密密钥的协商,这个工作就是密钥交换算法负责的。
二、RSA密钥协商握手过程

对应Wireshark的抓包,我们可以从下图很清晰地看出改过程:

看着上图,我相信大家云里雾里,接下来我带着大家一起学习TLS握手。
TLS第一次握手
客户端首先会发一个「Client Hello」消息,这里大家字面意思可以理解成这是跟服务器「打招呼」。

这个消息里面有客户端使用的TLS版本号、支持的密码套件列表,支持的压缩算法,以及生成的随机数(Client Random),这个随机数会被服务端保留,它是生成对称加密密钥的材料之一。
TLS第二次握手
当服务器收到客户端的「Client Hello」消息后,会确认TLS版本号是否支持,和密码套件列表中选择一个密码套件,还有选择压缩算法(当然由于安全性原因,一般不压缩),以及生成随机数(Server Random)。
接着返回「Server Hello」消息,消息里面有服务器确认的TLS版本号,也给出了随机数(Server Random),然后从客户端的密码套件列表选择一个合适的密码套件。

可以从图上看到,服务器选择的的密码套件是"Cipher Suite: TLS_RSA_WITH_AES_128_GCM_SHA256 "。
当然这个密码套件让很多人看起来头疼,其实它是有固定格式和规范的。基本形式为「密钥交换算法 + 签名算法 + 对称加密算法 + 摘要算法」,一般WITH单词前面有两个单词,第一个是约定密钥交换的算法,第二个是约定证书的验证算法。
如上的密码套件意思就是:
- 由于WITH单词前面只有一个RSA,则说明握手时密钥交换算法和签名算法都是使用RSA;
- 握手后的通信使用AES对称算法,密钥长度128位,分组模式是GCM;
- 摘要算法SHA256用于消息认证和产生随机数;
在前面两次客户端和服务端相互打招呼的过程中,双发确认了TLS版本和使用密码套件,并且还会将各自生成的随机传递给对方。
在这里细心的小伙伴可能就发现了这个随机数有啥用?其实呀这两个随机数是后续作为生成「会话密钥」的条件。
会话密钥:就是数据传输时所使用的对称加密密钥。
然后服务服务端为了证明自己的身份,会发送「Server Certificate」给客户端。这个消息里包含数字证书。

随后服务端发了「Server Hello Done」消息,目的就是告诉客户端,我已经把该给你的东西都给你了,本次打招呼完毕。

客户端验证证书
这里就要疑问了,要怎么校验该数字证书是真实有效的呢?
这就不得不提起数字证书和CA机构了
数字证书通常包括:
- 公钥
- 持有者信息;
- 证书认证机构(CA)的信息;
- CA对这份文件的数字签名及使用的算法;
- 证书有效期;
- 还有一些其他额外信息;
数字证书作用:是用来认证公钥持有者的身份,以防第三方进行冒充。通俗易懂的来说证书可以告诉客户端,该服务器是否是合法的,因为只有证书合法才能代表服务端身份是可信的。
CA(Certificate Authority,证书认证机构):就是网络世界里的公安局、公证中心,具有极高的可信度。
为什么要签名?是因为签名的作用可以避免中间人在获取证书时对证书内容的篡改。
数字证书签发和验证流程

CA签发证书的过程:
- 首先CA会把持有者的公钥、用途、颁发者、有效时间等信息打成一个包,然后对这些信息进行Hash计算,得到一个Hash值;
- 然后CA会使用自己的私钥将该Hash值加密,生出Certificate Signature,也就是CA对证书做了签名
- 最后将Certificate Signature添加在文件证书上,形成数字证书;
客户端校验服务端的数字证书的过程,上图右边部分:
- 首先客户端会使用同样的Hash值H1;
- 通常浏览器和操作系统中集成了CA的公钥信息,浏览器收到证书后可以使用CA的公钥解密Certificate Signature内容,得到一个Hash值H2;
- 最后比较H1和H2,如果相同,则为可信赖的证书,否则不可信。
TLS第三次握手
客户端验证完证书后,客户端就会生成一个新的随机数(pre-master),用服务的RSA公钥加密该随机数,通过「Change Cipher Key Exchange」消息传给服务端。
服务端收到后,用RSA私钥解密,得到客户端发来的随机数(pre-master)。
到这里,客户端和服务端双方都共享了三个随机数,分别是Client Random、Server Random、pre-master。
双方根据已经得到的三个随机数,生成会话密钥(Master Secret),它是对称密钥,用于后续HTTP请求/相应的数据加解密。
生成完会话密钥后,客户端发一个「Change Cipher Spec」,告诉服务端开始使用加密方式发送信息。

然后客户端再发一个「Encrypted Handshake Message(Finishd)」消息,把之前所有发送的数据做个摘要,再用会话密钥加密一下,让服务器做个验证,验证加密通信是否可用和之前握手信息是否被中途篡改过。

可以发现,「Change Cipher Spec」之前传输的TLS握手数据都是明文,之后都是对称密钥加密的密文。
TLS第四次握手
服务器也有着同样的操作,发「Change Cipher Spec」和「Encrypted Handshake Message」消息,如果双发都验证加密和解密没有问题,那么握手完成。
最后,就用「会话密钥」加解密HTTP请求和相应了。
本文详细解析了HTTPS中的TLS握手过程,包括TLS的四个消息交互阶段,RSA密钥协商握手步骤,以及证书验证机制。通过客户端和服务器的交互,确保了数据传输的安全性,防止了窃听、篡改和冒充风险。同时,介绍了数字证书和CA机构在验证服务器身份中的重要作用。
2201

被折叠的 条评论
为什么被折叠?



