资料
如何画出一张合格的技术架构图?
如何画架构图?
产品经理的高阶能力:架构图的设计与画法
设计图都不会画,还想做”架构师“?
你知道如何画好一幅架构图么?
系统逻辑架构图怎么画
想要做”架构师“,一定要会画设计图
画出你的项目架构图
一个关于“系统架构图怎么画?”的问题
不错的架构图
BFF - Backend for Frontend


BFF in Serverless


前端应用框架 TWA - Techless Web Apps


前段应用框架-Bigfish/Umi



前段UI组件库


跨平台
weex




场景试图

逻辑视图

物理视图

处理流程视图

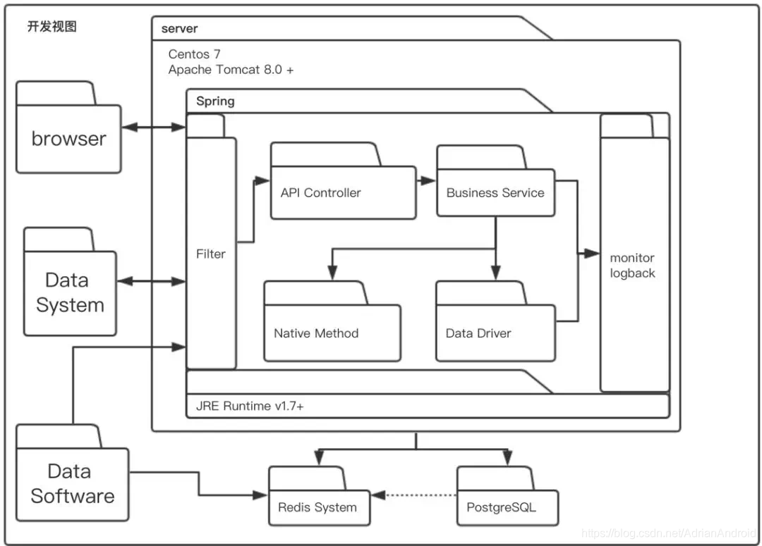
开发视图

语境图

容器图

组件图

案例分享

本文探讨了如何绘制高质量的技术架构图,涵盖了架构图的基本类型,如逻辑视图、物理视图、处理流程视图等,并分享了成为优秀架构师所必需的绘图技巧。
232





