AladdinEdu使用手册

简介

严肃声明:严禁挖矿,一经发现一律清空所有算力并永久封号!

使用流程图:

在这里插入图片描述

架构图:

在这里插入图片描述

学术资源加速

公开资源

# GitHub加速
git config --global url."https://gh-proxy.com/github.com/".insteadOf "https://github.com/"

下载平台已缓存模型

平台中我们缓存了很多开源模型,可以加速下载。

  1. 设置HF_ENDPOINT环境变量:
export HF_ENDPOINT=http://hfmirror.mas.zetyun.cn:8082
  1. 查看模型缓存列表:
# 展示所有已缓存模型名称
 curl -s http://hfmirror.mas.zetyun.cn:8082/repos | grep -oP '(?<=<div class="header">)[^<]+' | sort | sort
  1. 确保已安装 huggingface_hub 库的情况下,使用以下命令下载模型,下载平均速度可达60MB/s:
huggingface-cli download --resume-download Qwen/Qwen2.5-1.5B-Instruct --local-dir Qwen/Qwen2.5-1.5B-Instruct

在这里插入图片描述

快速开始

AladdinEdu的使用主要分为三步,workshop创建 > 环境配置 > GPU调用,以下内容将围绕此流程展开。

插件初始化

本节预计完成时间:2min

  1. 插件安装
    以VSCode版本为例
  • 在扩展中搜索Aladdin,点击安装:
    在这里插入图片描述
  • 安装完成后可在活动栏看到Aladdin插件图标,安装成功:
    在这里插入图片描述
  1. 账号登录
    以VSCode版本为例
  • 点击Aladdin插件图标,选择Login Personal Account,弹窗后选择“打开”外部网站(AladdinEdu平台):
    在这里插入图片描述
  • 在AladdinEdu平台中使用手机号或账号密码登录,首次使用者请先注册:
    在这里插入图片描述
  • 登录成功后点击“点击返回VSCode”,等待返回VSCode(如未自动跳转,请手动返回VSCode)。此时VSCode中出现弹窗,选择“打开”此URL,提示登录成功:
    在这里插入图片描述

workshop创建

本节预计完成时间:3.5min

Stop时workshop中的数据(包括环境)将全部保存,因此重新Open后无需再次配置和上传数据。总之,workshop在,数据在。但是,自当前算力套餐失效起,若15日内未登录过AladdinEdu平台,存储将会被释放。

workshop为Aladdin插件的编码区,可在本地VSCode中连接远程服务器。

  1. 在workshop菜单栏中点击 +,新建workshop:
    在这里插入图片描述
  2. 填写workshop名称,选择基础镜像与资源(推荐选择“CPU:2 MEM:8G”):
    在这里插入图片描述
  • workshop启动参数介绍
参数名称说明备注
Environment当前workshop使用的容器镜像通常包含预装软件和基础运行环境
Resource当前workshop启动时分配到的CPU和内存资源这些资源与GPU运行时是共享的,GPU资源详情请查看GPU调用
ENV当前workshop运行时的环境变量可用于配置应用参数、API密钥等敏感信息
  • 镜像介绍可查看配置环境
  1. 点击提交后会出现插件的状态提示,配置预计在2min左右完成,提示由“Workshop is waiting for creating.”变为“Workshop is created.”:
    在这里插入图片描述

  2. 此时会弹出一个新窗口(后文统称为远端页面),选择"Linux",之后远端页面中将自动安装相关插件:
    在这里插入图片描述

  3. 等待远端页面中出现Aladdin插件图标,workshop创建完成:
    在这里插入图片描述

若您3天以上未调用GPU,workshop将会自动停止。但请不用担心,workshop停止不会影响其中运行的GPU任务,下次使用重新启动即可~

运行Demo

本节预计完成时间:约1min 以下操作均在远端页面中进行。

  1. 打开/root目录文件夹,新建test.py文件,将测试代码复制到文件中,在代码区或对文件右击,选择GPU RUN运行:
    在这里插入图片描述在这里插入图片描述
    使用以下代码测试cuda是否安装成功,以及是否与当前环境GPU兼容:
import torch
import time

def test_cuda_availability():
    print("\n======= CUDA 测试 =======")
    # 检查 CUDA 是否可用
    cuda_available = torch.cuda.is_available()
    print(f"PyTorch CUDA 可用: {'✅是' if cuda_available else '❌否'}")

    if cuda_available:
        # 打印 CUDA 版本和设备信息
        print(f"PyTorch CUDA 版本: {torch.version.cuda}")
        print(f"当前 GPU 设备: {torch.cuda.get_device_name(0)}")
        print(f"GPU 数量: {torch.cuda.device_count()}")
    else:
        print("⚠️ 请检查 CUDA 和 PyTorch 是否安装正确!")
    print("========================\n")

def test_gpu_speed():
    print("\n======= GPU 速度测试 =======")
    # 创建一个大型张量
    x = torch.randn(10000, 10000)
    
    # CPU 计算
    start_time = time.time()
    x_cpu = x * x
    cpu_time = time.time() - start_time
    print(f"CPU 计算时间: {cpu_time:.4f} 秒")

    if torch.cuda.is_available():
        # 移动到 GPU 计算
        x_gpu = x.to('cuda')
        start_time = time.time()
        x_gpu = x_gpu * x_gpu
        torch.cuda.synchronize()  # 确保 GPU 计算完成
        gpu_time = time.time() - start_time
        print(f"GPU 计算时间: {gpu_time:.4f} 秒")
        print(f"GPU 比 CPU 快: {cpu_time / gpu_time:.1f} 倍")
    else:
        print("⚠️ GPU 不可用,跳过测试")
    print("==========================\n")

def test_training():
    print("\n======= 简单训练测试 =======")
    # 定义一个极简神经网络
    model = torch.nn.Sequential(
        torch.nn.Linear(10, 100),
        torch.nn.ReLU(),
        torch.nn.Linear(100, 1)
    )
    
    # 如果有 GPU,将模型和数据移到 GPU
    device = 'cuda' if torch.cuda.is_available() else 'cpu'
    model = model.to(device)
    print(f"使用设备: {device.upper()}")

    # 模拟数据
    X = torch.randn(1000, 10).to(device)
    y = torch.randn(1000, 1).to(device)

    # 训练循环
    optimizer = torch.optim.SGD(model.parameters(), lr=0.01)
    start_time = time.time()
    for epoch in range(5):
        optimizer.zero_grad()
        output = model(X)
        loss = torch.nn.functional.mse_loss(output, y)
        loss.backward()
        optimizer.step()
        print(f"Epoch {epoch + 1}, Loss: {loss.item():.4f}")
    
    total_time = time.time() - start_time
    print(f"总训练时间: {total_time:.2f} 秒")
    print("==========================\n")

if __name__ == "__main__":
    test_cuda_availability()
    test_gpu_speed()
    test_training()
  1. 修改启动选项:环境选择为torch,资源选择为GPU,python解释器按需选择,其余不变。提交运行:
    在这里插入图片描述
    若选择Save as configuration保存当前参数设置,之后调用GPU时将弹出Quick GPU Run窗口,列出内容为保存的Configuration。您可直接选用以快捷启用GPU Run,或通过+ New Create重新设置参数。
    在这里插入图片描述
    输出内容案例:
======= CUDA 测试 =======
 PyTorch CUDA 可用: ✅是
 PyTorch CUDA 版本: 12.4
 当前 GPU 设备: [你选择的显卡]
 GPU 数量: 1
========================

======= GPU 速度测试 =======
 CPU 计算时间: 0.1339 秒
 GPU 计算时间: 0.0078 秒
 GPU 比 CPU 快: 17.3 倍
==========================

======= 简单训练测试 =======
使用设备: CUDA
Epoch 1, Loss: 1.0850
Epoch 2, Loss: 1.0827
Epoch 3, Loss: 1.0805
Epoch 4, Loss: 1.0784
Epoch 5, Loss: 1.0763
总训练时间: 0.17 秒
==========================
 

配置环境

概要

AladdinEdu内置了部分公共镜像,启动workshop时选择公共镜像就会自带相应框架的软件。如果自带的框架版本或Python版本不满足需求,请自行配置其他版本的框架或尝试Python方法。

  1. 公共镜像
镜像类型版本标签包含内容
torch2.5.1-cu124核心包:torch==2.5.1 torchvision==0.20.1 torchaudio==2.5.1 cuda==12.4 附加包:datasets transformers scikit-learn peft tiktoken blobfile sentencepiece protobuf deepspeed
torch2.6.0-cu124核心包:torch==2.6.0 torchvision==0.21.0 torchaudio==2.6.0 cuda==12.4 附加包: 同 2.5.1 版本
jupyter-lab4.4.2核心包: jupyterlab==4.4.2 torch==2.5.1+cu124 cuda==12.4
llama-factoryv0.9.3.dev0-cuda12.4-cudnn9-devel核心包: llamafactory==0.9.3 peft==0.15.1 trl==0.9.6accelerate==1.6.0 transformers==4.51.3 torch==2.7.0 cuda==12.6`
llama-factoryv0.9.3.dev0-cuda12.1-cudnn9-devel核心包: llamafactory==0.9.3 peft==0.15.1 trl==0.9.6 accelerate==1.6.0 transformers==4.51.3 torch==2.7.0 cuda==12.1
python3.10/3.11/3.12/3.13纯净Python环境
ubuntu22.04纯净 Ubuntu 22.04 系统

注:jupyter-lab和llama-factory均已配conda。如您选用jupyter-lab和llam-factory作为workshop的基础镜像,后续配置环境时无需再手动安装conda。

  1. 安装其他版本的Python: 推荐使用Miniconda创建其他版本的Python虚拟环境
# 构建一个虚拟环境名为:myenv,Python版本为3.7
conda create -n myenv python=3.7    

# 更新bashrc中的环境变量
conda init bash && source /root/.bashrc
# 切换到创建的虚拟环境:my-env
conda activate myenv

# 验证
python --version
  1. 安装PyTorch: 参考链接

❗ 注意: 1️⃣ 通过Torch官方的conda安装命令,在国内安装的conda一般为非cuda版本,而是cpu版本(有bug),因此推荐用pip安装。并且,如果使用torch官方的pip命令,去掉-f/–index-url参数,这样可以走国内的pip源,速度更快; 2️⃣ 平台中目前所提供显卡支持的最低cuda版本为11.8,过低版本可能会导致计算性能损失。

  1. 安装TensorFlow: 参考链接
  • 推荐的使用姿势
    (1)如果平台内置的公共镜像中有您需要的Torch、TensorFlow等框架的相应版本,首选公共镜像。
    (2)如果以上条件都不满足,推荐使用Ubuntu系统,并自行安装miniconda进行环境配置。

私有镜像

AladdinEdu支持保存私有镜像,分为两种方式:本地上传私有镜像、保存workshop环境镜像。私有镜像可在控制台的私有镜像仓库、本地VSCode的ENVIRONMENTS中查看。

上传私有镜像

  1. 打开电脑终端,逐条输入以下命令(以python3为例),推送成功后即成功在私有镜像仓库中新增镜像:
# 登录
docker login registry.hd-01.alayanew.com:8443
# 拉取镜像
docker pull m.daocloud.io/docker.io/library/python:3
# 镜像tag重命名
docker tag m.daocloud.io/docker.io/library/python registry.hd-01.alayanew.com:8443/aladdinedu-e3fadb18-a994-470f-9a59-dde816718791/python:3
# 推送镜像
docker push registry.hd-01.alayanew.com:8443/aladdinedu-e3fadb18-a994-470f-9a59-dde816718791/python:3

用户名、密码在控制台的私有镜像仓库页查看
在这里插入图片描述

  1. 在VSCode中登录Aladdin,并在Registry中填入私有镜像仓库的用户名、密码,登录私有镜像仓库:
    在这里插入图片描述

  2. 此时,ENVIRONMENTS中可查看私有镜像仓库,其中列出了上传的私有镜像,在workshop、GPU配置页中可直接选择使用。
    在这里插入图片描述
    保存workshop环境
    如需将在workshop中使用的环境保存到私有镜像中,可按如下步骤操作。需注意,以下步骤要求 workshop 为 running 状态。

  1. 启动workshop, 右键选择“Save Env”:
    在这里插入图片描述
  2. 选择私有镜像仓库,回车:
    在这里插入图片描述
  3. 输入要保存的workshop环境名,回车:
    在这里插入图片描述
  4. 输入tag,回车,等待保存:
    在这里插入图片描述
  5. 选择yes,更新当前workshop镜像:
    在这里插入图片描述
    如果选择no,保存的workshop环境不会作用于当前workshop。
  6. 更新成功后,私有镜像仓库中即会存有该环境,此时在workshop、GPU配置页中可选择使用该环境。

数据

概要

目前,AladdinEdu平台中的所有存储均为网络盘形式的文件存储,各套餐权益所含存储免费额度与可扩展上限见下表:

套餐类型体验版尝鲜版初级版高级版
免费文件存储空间30G30G60G100G
最大可扩展空间不可扩展500G500G2TB

存储计费详见文件存储计费,如需更大的容量请扫码联系客服。

存储使用Tips

数据保留规则
自当前算力套餐失效、账号不享套餐权益起,若15日内未登录过AladdinEdu平台,存储资源将会自动回收。

上传下载数据

文件传输的平均速度为2-3M/s,峰值约为5M/s。如传输速度缓慢,可能是由于带宽负载较大,请稍后再试。

小文件传输(M级别文件)
选择工作目录后,可通过直接拖拽至工作区来导入文件。
在这里插入图片描述
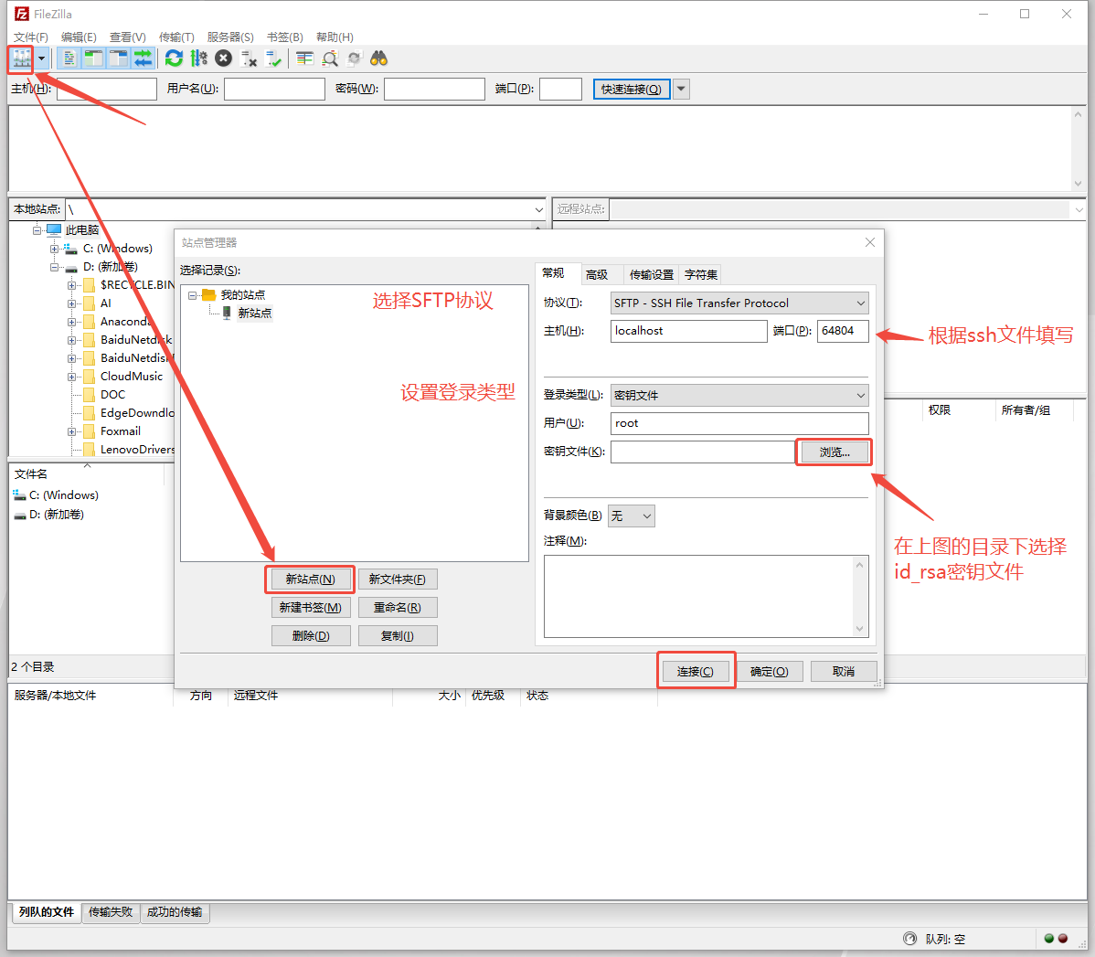
大文件传输(G级别文件,强烈推荐)
传输文件时,推荐调整workshop的资源至可用范围内最大配额,保证传输过程稳定。

  1. workshop创建成功后,查看ssh的配置文件:
  • Ctrl+Shift+P快捷键,选择“Remote-SSH: Open SSH Configuration File”
    在这里插入图片描述
    在这里插入图片描述
  • 在配置文件中找到workshop名称对应的Host,其中IdentityFile为密钥文件目录
    在这里插入图片描述
  1. 配置sftp软件,以FlieZilla Client 为例 连接、传输时需确保 workshop 处于 running 状态
    在这里插入图片描述
  2. 向/root目录下传输文件
    在这里插入图片描述
    scp方式(推荐Mac用户及Linux用户使用)
#上传命令
scp -r /本地/目录 ${workshop name}:/root/路径

#下载命令
scp -r ${workshop name}:/root/路径 /本地/路径

公网网盘传输
正在施工中,敬请期待~

GPU调用

概要

对python文件支持GPU Debug、GPU Run、Run Task;对shell文件支持Run Shell、Run Task。 以上任务运行均与workshop状态无关,您可在任务运行时停止workshop。

除了Run Task为训练态,其他功能均为开发态,即会有Log输出,但是不会保存。

配置页参数介绍
在代码区或对对应文件右击,点击相应功能后弹出如下配置页面:
在这里插入图片描述

参数名称说明备注
Configurations查看已保存的配置信息可快速载入历史配置
EnvironmentGPU运行的基础镜像强烈推荐与workshop的镜像保持一致
ResourceGPU调用时分配到的资源(1)可选择显卡数量、型号(2)卡型号后内容为系统自动适配的CPU、内存(※ 40G卡型暂不支持使用多卡)
Save as configuration保存当前GPU调用配置勾选后可供下次直接调用
ENV环境变量配置支持键值对形式注入
Args命令行参数按需传入执行参数
Python ModulePython模块入口支持Python模块
Work Dir工作目录路径不同项目可配置不同路径

"6C 80G"是指为每卡分配了6个CPU与80G内存,以此类推。每并行度可用CPU数为10,内存为121G,超出后将报错超出quota;

常用功能介绍
提交调用GPU(所有类型)成功后,对Running状态下的进程,可以通过右击 DEVELOP SESSION 中的对应session,进行下列操作:
在这里插入图片描述

操作功能描述使用场景
Terminal打开运行终端,实时查看进程状态和GPU使用率使用nvidia-smi或nvi-top实时监控GPU状态
View Log查看任务实时/历史运行日志检查执行结果和错误
Copy Path复制log目录路径(Run Task功能专属)在终端快速访问日志目录
Delete手动终止进程并释放资源停止异常任务

GPU Debug
提供 Debug 调试功能,支持断点调试,并在调试控制台中查看输出信息。
在这里插入图片描述
GPU Run
GPU Run提供与VSCode直接Run代码类似的开发态执行体验,运行Log默认会在输出中展示。运行结束后将会自动释放资源,停止计费。

Run Shell
与GPU Run类似,Run Shell可用于运行sh脚本,也可用于编译环境,但如上文所说编译后的环境只会保存在临时存储中,关闭workshop后会清除。

注:若使用了conda环境,则在sh文件中需要添加conda activate [你的环境名]命令,或在.bashrc文件中直接激活conda环境。

Run Task
Run Task作为唯一训练态功能,可用于运行多worker分布式任务(torchrun)。此时GPU并行度=GPU数*worker数。
在这里插入图片描述
运行Task时默认不会有Log输出。如需查看日志,需在session中等待Task状态切换为Running后,右击“View log”查看;或右击“copy path”,复制日志文件目录到终端中,通过cd打开查看。

同时,Run Task支持在本地VSCode中查看或下载日志。
在这里插入图片描述
在这里插入图片描述

  • 操作介绍
    在这里插入图片描述
    本地VSCode中,Delete功能会停止Task并删除日志信息。

命令行执行GPU调用

❗ 重要 ❗:

1️⃣ 使用命令行连接workshop前,需要至少打开一次对应的workshop。
2️⃣ 使用期间需要保持本地VSCode处于打开状态,不能关闭。
3️⃣ 暂时无法使用命令行查看日志,预计在下版本中增加。

  1. Open需要通过命令行连接的workshop,然后在本地VSCode终端中使用ssh连接,注意远程服务器地址是 [即将连接的workshop名称]+.bj1:
    在这里插入图片描述
  2. 在终端中输入aladdin -h,查看可用命令及其相关用法:
    在这里插入图片描述
  3. 同样地,也可以用相同方法查看以上各命令的使用方法和相关参数:
    注:若仅使用CPU运行任务,需要对 --cpu int 和 --mem int 两个参数进行赋值修改。若使用GPU运行任务,则这两个参数是固定值,无法修改。
    在这里插入图片描述
  4. 以快速开始中的Demo为例,使用80G GPU卡的运行命令为:
aladdin run -f gputest.py --gpu-type nvidia.com/gpu-h100-80gb-hbm3 --gpu-count 1 --image registry.hd-01.alayanew.com:8443/aladdin/torch:2.6.0-cu124

输出示例如下,其中可以看到启动GPU任务时的参数信息,并且自动修正了CPU和内存的大小:

2025/06/20 09:57:12 [WARNING] Fix Cpu to 13, Mem to 200, because gpu-type is nvidia.com/gpu-h100-80gb-hbm3, gpu-count is 1
2025/06/20 09:57:12 
File            : gputest.py
Image           : registry.hd-01.alayanew.com:8443/aladdin/torch:2.6.0-cu124
Resource        : Cpu: 13(H), Mem: 200(GB), Gpu: nvidia.com/gpu-h100-80gb-hbm3(1)
PythonEnv       : /usr/bin/python
DeleteSession   : false
SaveAsConfig    :
Env             :
Args            :
WorkDir         : /root
Ports           : []

2025/06/20 09:45:24 start success. name: run-6056d7a71bd549a0b2, id: d828bfc2-1b57-4d28-b64f-f0bbb0be0df6
  1. 日志查看命令正在开发中,目前仅可通过Session的View Log功能查看:
    在这里插入图片描述

端口转发

❗ 重要 ❗:
1️⃣ 如果远端服务使用结束,一定要记得手动delete shell任务,否则会一直占用GPU资源,产生不必要的费用。
2️⃣ 所有server必须绑定0.0.0.0,不能使用127.0.0.1或localhost。
3️⃣ 暂不支持TCP协议,仅支持HTTP协议。

使用端口转发启动Jupyter

  1. 使用torch镜像启动workshop,进入远端页面后,选择/root目录作为工作路径。
    在这里插入图片描述
  2. 打开远端页面终端,输入以下命令安装Jupyter,并保存为新镜像:
# 用 Anaconda 安装
conda install jupyter notebook
# 用 pip 安装
pip install jupyter notebook
  • 通过以下代码验证Jupyter是否安装成功:
jupyter --version
  • 输出示例如下:
Selected Jupyter core packages...
IPython          : 8.36.0
ipykernel        : 6.29.5
ipywidgets       : 8.1.7
jupyter_client   : 8.6.3
jupyter_core     : 5.7.2
jupyter_server   : 2.16.0
jupyterlab       : 4.4.2
nbclient         : 0.10.2
nbconvert        : 7.16.6
nbformat         : 5.10.4
notebook         : 7.4.2
qtconsole        : not installed
traitlets        : 5.14.3
  • 在本地窗口保存镜像保存镜像,这里保存为了jupyter
    在这里插入图片描述
  1. 在/root目录下新建.sh文件,输入以下命令:
jupyter notebook --allow-root --ip=0.0.0.0 --port=8888 --no-browser
  1. 在代码区或对.sh文件右击,选择Run Shell运行,选择已保存的镜像,并通过任一方法添加端口:
  • 方法1:通过Run Shell配置页1添加端口 展开“Advanced”后,点击“+Add External Access”2新建端口,输入端口号3(Jupyter Sever启动端口号默认为“8888”),提交运行
    在这里插入图片描述
  • 方法二:Run Shell启动后,右击Running的session,选择“Add External Access”,在弹出窗口中输入端口号
    在这里插入图片描述
    注意:.sh文件只有处于Running中才能新建端口,success或failed状态下,都不可新建端口。

访问端口

  1. Run Shell输出中打印了sever url后,点击session下的端口名称右侧的箭头,此时浏览器中弹出Jupyter网页:
    在这里插入图片描述
    在这里插入图片描述
  2. 在输出中找到token,在Juypter网页中填写,登录Jupyter服务器:
    在这里插入图片描述
  3. 启动Jupyter服务器后,可借助Jupyter实现如下功能:
  • 功能1:在浏览器中使用Jupyter 通过Jupyter网页,可以看到/root目录下的所有文件,并在Jupyter中编译代码
    在这里插入图片描述
  • 功能2:在VSCode中使用Jupyter(需提前安装Jupyter和Python插件
    (1)在workshop中新建.ipynb文件(Jupyter文件)
    在这里插入图片描述
    (2)选择Select Kernel -> Existing Jupyter Server
    在这里插入图片描述
    在这里插入图片描述
    输入Jupyter浏览器地址,回车
    在这里插入图片描述
    在这里插入图片描述
    输入token,回车
    在这里插入图片描述
    继续回车
    在这里插入图片描述
    选择Python 3
    在这里插入图片描述
    文件右上角变成了Python 3(ipykernel),说明设置成功,此时就可在VSCode中利用Jupyter的功能调试代码了。
    在这里插入图片描述
    (3)验证是否可用:在Jupyter网页中新建任意文件,然后在VSCode输入以下代码,运行测试。
import torch
torch.cuda.is_available()

输出如下:

True

在这里插入图片描述
下载使用ComfyUI

  1. 在远端页面终端中执行以下命令,clone代码:
git clone https://gh-proxy.com/github.com/comfyanonymous/ComfyUI.git

在这里插入图片描述

  1. 下载完成后,在ComfyUI文件夹下新建run.sh文件,将以下代码复制到run.sh文件中:
apt update && apt install -y cmake g++ make
pip install torch torchvision torchaudio --extra-index-url https://download.pytorch.org/whl/cu128
pip install -r requirements.txt -i https://mirrors.tuna.tsinghua.edu.cn/pypi/web/simple
python main.py --listen 0.0.0.0 --port 8188
  1. 在代码区或对文件右击,选择Run Shell运行,填写配置时需注意:
  • 若打开文件目录为/root,则需在高级配置的“Work Dir”中填写文件路径,即“ComfyUI”
  • 添加外部访问端口,此处须与port参数保持一致,即填写“8188”
    在这里插入图片描述
  1. 点击Submit后提交任务,等待安装并运行
  2. 安装完成后,点击session下的端口名称右侧的箭头,即可打开网页,通过浏览器访问服务。
    在这里插入图片描述

常见问题

workshop相关问题

Q:启动workshop时Environment栏无内容,如何处理?
✅ 网络延迟或设备卡顿引起,稍等片刻即可。

Q:启动workshop后提示填写localhost密码,如何处理?
✅ 这种情况下是由于您当前设备中可访问 ~/.ssh 或 ~/.alaya/ssh 的用户过多,删除至仅当前登录用户可访问即可恢复正常,点击查看解决方案链接。

Q:workshop打开远端页面失败,提示“无法与 ‘创建的workshop’ 建立连接”。
✅ 需要检查本地是否启动了全局代理模式的科学上网。如有,可尝试关闭后再重启。也可在本地终端中使用以下命令检查ssh连接是否正常。

ssh -vv [出现的问题的workshop名称].bj1

Q:远端页面中未显示Aladdin插件图标,如何处理?
✅ 在远端页面中卸载Aladdin插件,然后在本地的VSCode中右击有问题的workshop,点击"Install Remote"手动安装。

Q:在workshop中装了gcc,为什么GPU Run时却无法使用?
✅ 任何没有装在/root目录下的文件都不会被保存,类似情况可通过保存镜像解决。

Q:workshop中报错“无法激活 ‘Aladdin’ 扩展, 因为它依赖于未加载的 ‘Remote - SSH: Editing Configuration Files’ 扩展。是否要重新加载窗口以加载扩展名?”
✅ 将远端页面中的Aladdin插件卸载即可,注意需保留Aladdin Remote插件。或通过在远端页面终端中执行命令卸载,命令如下:

#VSCode版本
code --uninstall-extension AlayaNeW.aladdin

#Cursor版本
cursor --uninstall-extension AlayaNeW.aladdin

🎈如您的问题仍无法解决,可关注微信服务号“九章云极AladdinEdu”,点击菜单栏中的“限时活动” > “全民找bug”,根据问卷提示填写相应报错信息,等待工作人员联系。

GPU调用相关问题

Q:调用GPU时出现如下报错,该如何处理?

pods "run-xxxxx" is forbidden: exceeded quota: vks-xxx, requested: limits.cpu=26,limits.memory=400Gi,requests.cpu=26,requests.memory=400Gi, used: limits.cpu=2,limits.memory=8Gi,requests.cpu=2,requests.memory=8Gi, limited: limits.cpu=20,limits.memory=224Gi,requests.cpu=20,requests.memory=224Gi

✅ 这是由于workshop占用的CPU资源过多,导致启动时GPU任务资源不足。

解决方法:

  • 检查是否有多个正在运行的workshop。如有,将其他workshop关闭。
  • 将当前workshop的资源调整为2核4G(右击当前workshop > Edit > 重启workshop),重启workshop后即可正常运行GPU任务。

Q:数据加载速度很慢,该如何解决?
✅ 您可根据数据大小尝试以下两种优化方法。

  • 方法1:使用多进程,从磁盘中读取数据 --> 需在dataloader里设置多CPU并行, 80G和40G卡可分别使用10核和5核CPU帮助处理数据;
  • 方法2:从内存中读取数据,限数据集小于等于30G时 --> 将数据集copy到/dev/shm目录下,即可使用内存加载数据。

充值与计费

充值

AladdinEdu平台目前采用订阅制。用户可订阅不同类型套餐以购买算力,套餐权益见下表:
在这里插入图片描述
*(1)DCU,即度,AladdinEdu平台采用的算力基本计量单位,1 DCU =312 TFLOPS 1 hour。
(2)新用户注册即享5.12DCU免费体验算力。

您可在AladdinEdu平台直接订阅套餐,目前仅支持通过支付宝在线支付。同时推荐您添加客服企业微信,获取最新活动与优惠政策

发票

AladdinEdu平台支持开票,项目名称为“技术服务费”。如有开票需求,可联系客服办理。

计费

GPU计费
AladdinEdu平台目前提供两种GPU,规格如下:
在这里插入图片描述
权益:1 * DC100(Hopper)40G + 2 * DC100(Hopper)80G <= 订阅套餐的最大并行度

文件存储计费

按实际使用量弹性计费,每个套餐包含的免费存储额度以官网展示为准。

  • 计费规则:

(1)系统将以当日(自然日)使用的最大容量为计费容量,超出免费容量的费用(元/日) = 超出容量(GB) × 0.0015DCU/GB/日,次日凌晨扣除当日费用;

举例:尝鲜版套餐用户享有30G免费存储空间,如果当日使用的最大容量为50GB,那么当日产生的文件存储费用 = (50 - 30) × 0.0015 = 0.003DCU。

(2)如超出容量不足1GB,按1GB计算;

(3)账户余额不足时,将优先保留数据,并产生计费,平台不会立即清理您的数据。如账号欠费超10DCU,平台将保留清理数据的权力(考虑到数据的重要性,会谨慎考虑清理用户数据)。如因平台未及时清理数据导致持续扣费,超出10DCU的欠额平台将为您使用扩展包补欠额。

举例:账户欠费5DCU,将由用户自行承担5DCU欠额;此时平台仍持续扣费,致欠费达20DCU,此时用户可联系客服补10DCU代金券。

结转

套餐有效期为30天,期间未消耗的算力将且仅将结转30天,结转后的算力处于未激活状态。在结转周期内再次订阅,这部分算力将被激活,但无法再次结转;若无再次订阅,这部分算力将无法继续使用。

扩展包不参与结转,会随当前套餐结束而彻底失效。

举例: 小明在4月1日订阅了一个月尝鲜版套餐,在4月30日剩余10DCU算力未使用, 那么在5月1日账号内仍会留有10DCU算力,但该部分算力尚处于未激活状态。小明在5月15日再次订阅了一个月初级版套餐,此时10DCU算力激活,账户内合计有66.6DCU算力。假设小明在6月13日前没有消耗任何算力,那么在6月14日,10DCU过期,其算力余额将为56.6DCU,且处于未激活状态。

升级与续费

订阅更高权益的套餐时,支付成功后升级将立即生效,有效期为30天。原套餐算力的有效期同步刷新,将在30天后进入结转周期。

如果订阅更低权益的套餐,或续费相同权益的套餐,新订阅会从当前周期结束后开始生效。在当前周期内无法使用下个周期的算力。

总结

算力扣减顺序为:结转算力>扩展包>(低级)套餐内算力>(高级)套餐算力。

评论 2
添加红包

请填写红包祝福语或标题

红包个数最小为10个

红包金额最低5元

当前余额3.43前往充值 >
需支付:10.00
成就一亿技术人!
领取后你会自动成为博主和红包主的粉丝 规则
hope_wisdom
发出的红包
实付
使用余额支付
点击重新获取
扫码支付
钱包余额 0

抵扣说明:

1.余额是钱包充值的虚拟货币,按照1:1的比例进行支付金额的抵扣。
2.余额无法直接购买下载,可以购买VIP、付费专栏及课程。

余额充值