1.Vue
1.1Vue概述
- Vue 是一套前端框架,免除原生JavaScript中的DOM操作,简化书写。
- 基于MVVM(Model-View-ViewModel)思想,实现数据的双向绑定,将编程的关注点放在数据上。
- 官网: https://v2.cn.vuejs.org/
框架:是一个半成品软件,是一套可重用的、通用的、软件基础代码模型。基于框架进行开发,更加快捷、更加高效。

1.2Vue快速入门
- 新建HTML页面,引入Vue.js文件
<script src="js/vue.js"></script>
- 在JS代码区域,创建Vue核心对象,定义数据模型
<script>
new Vue({
el: "#app",
data: {
message: "Hello Vue!"
}
})
</script>
- 编写视图
<div id="app">
<input type="text" v-model="message">
{{ message }}
</div>
什么是插值表达式?
形式:
{{
表达式
}}。
内容可以是:
变量,
三元运算符,
函数调用,
算术运算。
1.3Vue常见指令
- 指令:HTML 标签上带有 v- 前缀 的特殊属性,不同指令具有不同含义。例如:v-if,v-for…
- 常用指令
| 指令 | 作用 |
| v-bind | 为HTML标签绑定属性值,如设置 href , css样式等 |
| v-model | 在表单元素上创建双向数据绑定 |
| v-on | 为HTML标签绑定事件 |
| v-if | 条件性的渲染某元素,判定为true时渲染,否则不渲染 |
| v-else-if | |
| v-else | |
| v-show | 根据条件展示某元素,区别在于切换的是display属性的值 |
| v-for | 列表渲染,遍历容器的元素或者对象的属性 |
- v-bind
-
<a v-bind:href="url">传智教育</a><a :href="url">传智教育</a> - v-model
<input type="text" v-model="url">
- 注意:通过v-bind或者v-model绑定的变量,必须在数据模型中声明。
<script>
new Vue({
el: "#app",
data: {
url: "https://www.itcast.cn"
}
})
</script>
- v-on
<input type="button" value="按钮" v-on:click="handle()">
<input type="button" value="按钮" @click="handle()">
<script>
new Vue({
el: "#app",
data: {
//...
},
methods: {
handle:function(){
alert('我被点击了');
}
},
})
</script>
- v-if
年龄{{age}},经判定为:
<span v-if="age <= 35">年轻人</span>
<span v-else-if="age > 35 && age < 60">中年人</span>
<span v-else>老年人</span>
-
v-show
年龄{{age}},经判定为:
<span v-show="age <= 35">年轻人</span>
- v-for
<div v-for="addr in addrs">{{addr}}</div>
<div v-for="(addr,index) in addrs">{{index + 1}} : {{addr}}</div>
//
data: {
. . .
addrs: ['北京','上海','广州','深圳','成都','杭州']
},
1.4Vue的生命周期
- 生命周期:指一个对象从创建到销毁的整个过程。
- 生命周期的八个阶段:每触发一个生命周期事件,会自动执行一个生命周期方法(钩子)。
| 状态 | 阶段周期 |
| beforeCreate | 创建前 |
| created | 创建后 |
| beforeMount | 挂载前 |
| mounted | 挂载完成 |
| beforeUpdate | 更新前 |
| updated | 更新后 |
| beforeDestroy | 销毁前 |
| destroyed | 销毁后 |
- 生命周期的八个阶段:每触发一个生命周期事件,会自动执行一个生命周期方法(钩子)
-
mounted:挂载完成,Vue初始化成功,HTML页面渲染成功。(发送请求到服务端,加载数据)
<script>
new Vue({
el: "#app",
data: {
},
mounted() {
console.log("Vue挂载完毕,发送请求获取数据");
},
methods: {
},
})
</script>
2.Ajax
2.1Ajax概述
- 概念:Asynchronous JavaScript And XML,异步的JavaScript和XML。
- 作用:
- 数据交换:通过Ajax可以给服务器发送请求,并获取服务器响应的数据。
- 异步交互:可以在不重新加载整个页面的情况下,与服务器交换数据并更新部分网页的技术,如:搜索联想、用户名是否可用的校验等等。
2.2同步请求和异步请求的区别

2.3原生Ajax
- 准备数据地址:http://yapi.smart-xwork.cn/mock/169327/emp/list
- 创建XMLHttpRequest对象:用于和服务器交换数据
- 向服务器发送请求
- 获取服务器响应数据
注:由于过于繁琐,用的很少
<body>
<input type="button" value="获取数据" onclick="getData()">
<div id="div1"></div></body>
<script>
function getData(){
//1. 创建XMLHttpRequest
var xmlHttpRequest = new XMLHttpRequest();
//2. 发送异步请求
xmlHttpRequest.open('GET','http://yapi.smart-xwork.cn/mock/169327/emp/list');
xmlHttpRequest.send();//发送请求
//3. 获取服务响应数据
xmlHttpRequest.onreadystatechange = function(){
if(xmlHttpRequest.readyState == 4 && xmlHttpRequest.status == 200){
document.getElementById('div1').innerHTML = xmlHttpRequest.responseText;
}
}
}
</script>
2.4Axios
2.4.1Axios概述
- 介绍:Axios 对原生的Ajax进行了封装,简化书写,快速开发。
- 官网: Axios中文文档 | Axios中文网 | Axios 是一个基于 promise 的网络请求库,可以用于浏览器和 node.js
2.4.2Axios入门
- 引入Axios的js文件
<script src="js/axios-0.18.0.js"></script>
- 使用Axios发送请求,并获取响应结果
axios({
method: "get",
url: "http://yapi.smart-xwork.cn/mock/169327/emp/list"
}).then((result) => {
console.log(result.data);
});
//成功回调函数
axios({
method: "post",
url: "http://yapi.smart-xwork.cn/mock/169327/emp/deleteById",
data: "id=1"
}).then((result) => {
console.log(result.data);
});
//成功回调函数
2.4.3 推荐方式
- 发送GET请求
axios.get("http://yapi.smart-xwork.cn/mock/169327/emp/list").then((result) => {
console.log(result.data);
});
- 发送POST请求
axios.post("http://yapi.smart-xwork.cn/mock/169327/emp/deleteById","id=1").then((result) => {
console.log(result.data);
});
3 前后端分离是开发
3.1前后端混合式开发

3.2 前后端分离式开发

4 前端工程化
4.1 前端工程化概述
前端工程化:是指在企业级的前端项目开发中,把前端开发所需的工具、技术、流程、经验等进行规范化、标准化。
4.2 环境准备
- 介绍: Vue-cli 是Vue官方提供的一个脚手架,用于快速生成一个 Vue 的项目模板。
- Vue-cli提供了如下功能:
- 统一的目录结构
- 本地调试
- 热部署
- 单元测试
- 集成打包上线
- 依赖环境:NodeJS
4.2.1 操作步骤
- 安装NodeJS
- 安装 vue-cli
npm install -g @vue/cli
4.3 Vue项目
4.3.1创建
- 命令行:
vue create vue-project01
- 图形化界面(在vue所在的文件加下输入):
vue ui
4.3.2 目录结构
- 基于Vue脚手架创建出来的工程,有标准的目录结构,如下:

4.3.3启动

4.3.4配置端口
const { defineConfig } = require('@vue/cli-service')
module.exports = defineConfig({
transpileDependencies: true,
devServer: {
port: 7000,
}
})
4.3 Vue项目开发流程

5.Vue组件库Element
5.1 Element概述
- Element:是饿了么团队研发的,一套为开发者、设计师和产品经理准备的基于 Vue 2.0 的桌面端组件库。
-
组件:组成网页的部件,例如 超链接、按钮、图片、表格、表单、分页条等等。
5.2 快速入门
- 安装ElementUI组件库 (在当前工程的目录下),在命令行执行指令:
npm install element-ui@2.15.3
-
引入ElementUI组件库
import ElementUI from 'element-ui';
import 'element-ui/lib/theme-chalk/index.css';
Vue.use(ElementUI);
-
访问官网,复制组件代码,调整
5.3 常见组件
- Table 表格:用于展示多条结构类似的数据,可对数据进行排序、筛选、对比或其他自定义操作。

- Pagination 分页:当数据量过多时,使用分页分解数据。

- Dialog 对话框:在保留当前页面状态的情况下,告知用户并承载相关操作。

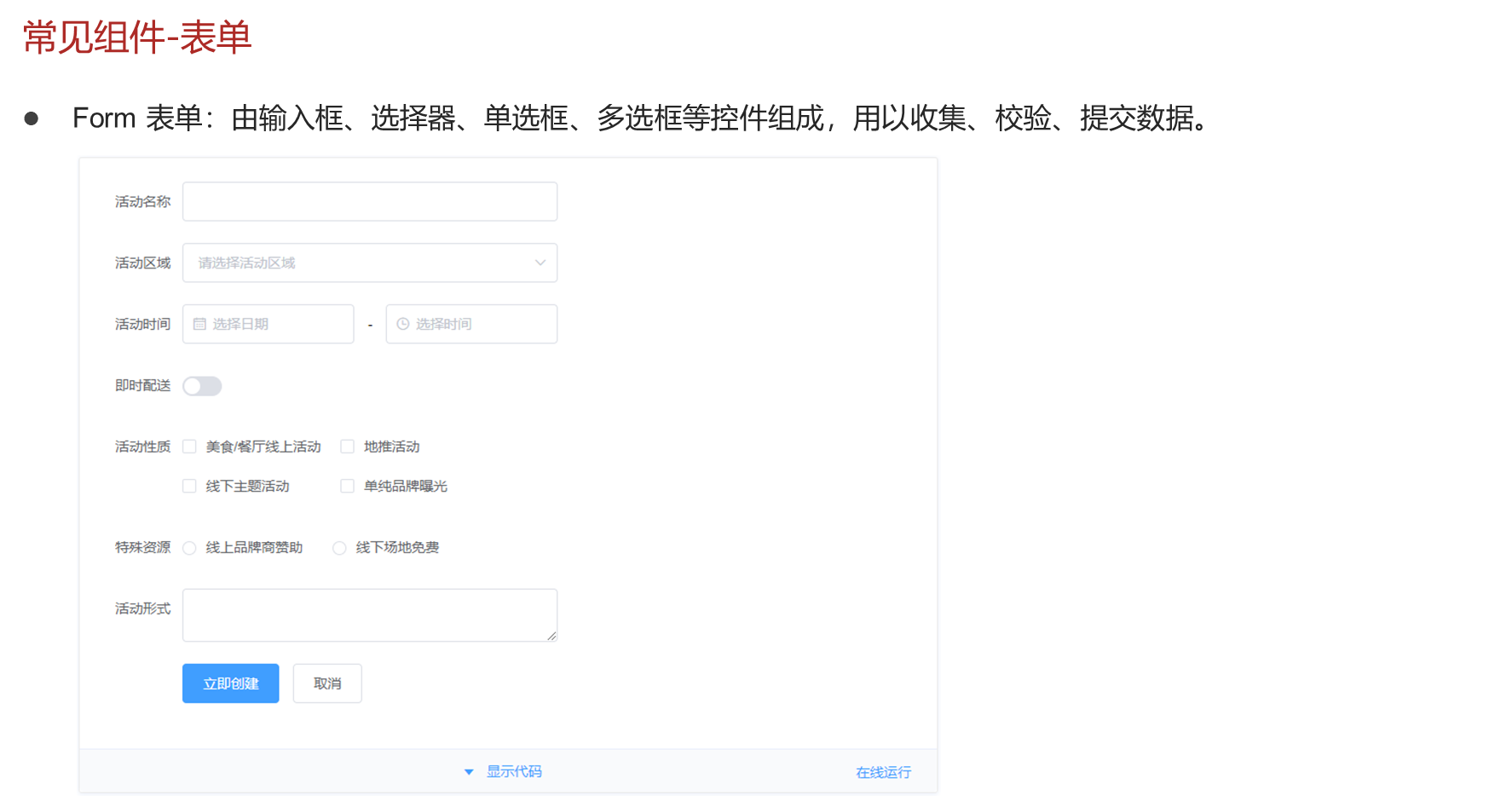
- Form 表单:由输入框、选择器、单选框、多选框等控件组成,用以收集、校验、提交数据。

6 Vue路由
6.1 Vue路由概述
- 前端路由: URL中的hash(#号) 与组件之间的对应关系。
- 介绍: Vue Router 是 Vue 的官方路由。
- 组成:
- VueRouter:路由器类,根据路由请求在路由视图中动态渲染选中的组件
- <router-link>:请求链接组件,浏览器会解析成<a>
- <router-view>:动态视图组件,用来渲染展示与路由路径对应的组件
6.2 案例:tilas智能学习辅助系统
//EmptView
<template>
<div>
<el-container style="height: 700px; border: 1px solid #eee">
<el-header style="font-size:40px;background:#B3C0D1; ">tlias 智能学习辅助系统</el-header>
<el-container>
<el-aside width="210px" style=" border: 1px solid #eee">
<el-menu :default-openeds="['1', '3']">
<el-submenu index="1">
<template slot="title"><i class="el-icon-message"></i>系统信息管理</template>
<el-menu-item-group>
<el-menu-item index="1-1">
<router-link to="/emp">员工管理</router-link>
</el-menu-item>
<el-menu-item index="1-2">
<router-link to="/dept">部门管理</router-link>
</el-menu-item>
</el-menu-item-group>
</el-submenu>
</el-menu>
</el-aside>
<el-main>
<el-form :inline="true" :model="searchForm" class="demo-form-inline">
<el-form-item label="姓名">
<el-input v-model="searchForm.name" placeholder="姓名"></el-input>
</el-form-item>
<el-form-item label="性别">
<el-select v-model="searchForm.gender" placeholder="活动区域">
<el-option label="男" value="1"></el-option>
<el-option label="女" value="2"></el-option>
</el-select>
</el-form-item>
<el-form-item label="日期">
<el-date-picker
v-model="searchForm.entrydate"
type="daterange"
range-separator="至"
start-placeholder="开始日期"
end-placeholder="结束日期">
</el-date-picker>
</el-form-item>
<el-form-item>
<el-button type="primary" @click="onSubmit">查询</el-button>
</el-form-item>
</el-form>
<el-table :data="tableForm" border>
<el-table-column prop="name" label="姓名" width="180"></el-table-column>
<el-table-column prop="image" label="图像" width="180"></el-table-column>
<el-table-column prop="gender" label="性别" width="140">
<template slot-scope="scope">
{{scope.row.gender===1?'男':'女'}}
</template>
</el-table-column>
<el-table-column prop="job" label="职位" width="140"></el-table-column>
<el-table-column prop="entrydate" label="入职日期" width="180"></el-table-column>
<el-table-column prop="updatetime" label="最后操作时间" width="230"></el-table-column>
<el-table-column label="操作">
<el-button type="primary" size="mini">编辑</el-button>
<el-button type="danger" size="mini">删除</el-button>
</el-table-column>
</el-table>
<br><br>
<el-pagination
background
layout="sizes,prev, pager, next,jumper,total"
:total="1000">
</el-pagination>
</el-main>
</el-container>
</el-container>
</div>
</template>
<script>
import axios from "axios";
export default {
data() {
return {
tableForm: [],
searchForm: {
name: '',
gender: '',
entrydate: []
}
}
},
methods: {
onSubmit: function () {
alert('aaa')
}
},
mounted() {
axios.get("https://yapi.pro/mock/111437/user/emp").then((result) => {
this.tableForm = result.data.data;
});
}
}
</script>
<style scoped>
</style>
//DeptView
<template>
<div>
<el-container style="height: 700px; border: 1px solid #eee">
<el-header style="font-size:40px;background:#B3C0D1; ">tlias 智能学习辅助系统</el-header>
<el-container>
<el-aside width="210px" style=" border: 1px solid #eee">
<el-menu :default-openeds="['1', '3']">
<el-submenu index="1">
<template slot="title"><i class="el-icon-message"></i>系统信息管理</template>
<el-menu-item-group>
<el-menu-item index="1-1">
<router-link to="/emp">员工管理</router-link>
</el-menu-item>
<el-menu-item index="1-2">
<router-link to="/dept">部门管理</router-link>
</el-menu-item>
</el-menu-item-group>
</el-submenu>
</el-menu>
</el-aside>
<el-main>
<el-table
:data="tableForm"
border
style="width: 100%">
<el-table-column
fixed
prop="num"
label="序号"
width="150">
</el-table-column>
<el-table-column
prop="deptname"
label="部门名称"
width="120">
</el-table-column>
<el-table-column
prop="updatetime"
label="最后操作时间"
width="120">
</el-table-column>
<el-table-column label="操作">
<el-button type="primary" size="mini">编辑</el-button>
<el-button type="danger" size="mini">删除</el-button>
</el-table-column>
</el-table>
</el-main>
</el-container>
</el-container>
</div>
</template>
<script>
import axios from "axios";
export default {
data() {
return {
tableForm: []
}
},
mounted() {
axios.get("https://yapi.pro/mock/111437/user/dept").then((result) => {
this.tableForm = result.data.data;
});
}
}
</script>
<style scoped>
</style>
//App.vue
<template>
<div id="app">
<!-- <element-view></element-view>-->
<!-- <emp-view></emp-view>-->
<!-- <dept-view></dept-view>-->
<router-view></router-view>
</div>
</template>
<script>
// import ElementView from "@/views/element/ElementView.vue";
// import EmpView from "@/views/tlias/EmpView.vue";
// import DeptView from "@/views/tlias/DeptView.vue";
export default {
// components: {DeptView/*EmpView*/},
// components: {ElementView},
data() {
return {
message: 'Hello Vue'
}
},
methods: {
on(){
alert("aaa")
}
}
}
</script>
<style>
</style>
未完待续>>>>>>>>>>>>>>>>>>>>>>>>>>>>>>>>>>>>>>>>>>>>>>>>>>>>>endl;


1965

被折叠的 条评论
为什么被折叠?



