一、 Android系统架构
四层架构:Linux 内核层、系统运行库层、应用框架层、应用层
- Linux 内核层:提供各种硬件驱动
- 系统运行库层:C/C++ 库提供特性支持,Android 核心库支持Java 语言开发
- 应用框架层:提供各种 API(应用程序开发接口)
- 应用层:Android 应用程序

二、Android 四大组件
- 活动(Activity):与用户交互的可视化界面
- 通常一个 Activity 就是一个界面
- Activity 之间通过 Intent 进行通信
- 服务(Service):非交互的后台组件,处理业务操作
- 广播接收器(Broadcast Receiver):接收来自其他应用程序或系统的消息并响应,如电话、短信
- 内容提供器(Content Provider):用于应用程序间共享数据
三、搭建开发环境
1. 软件安装步骤
- 安装
JDK - 安装
Android Studio Android Studio安装过程中选择安装Android SDK
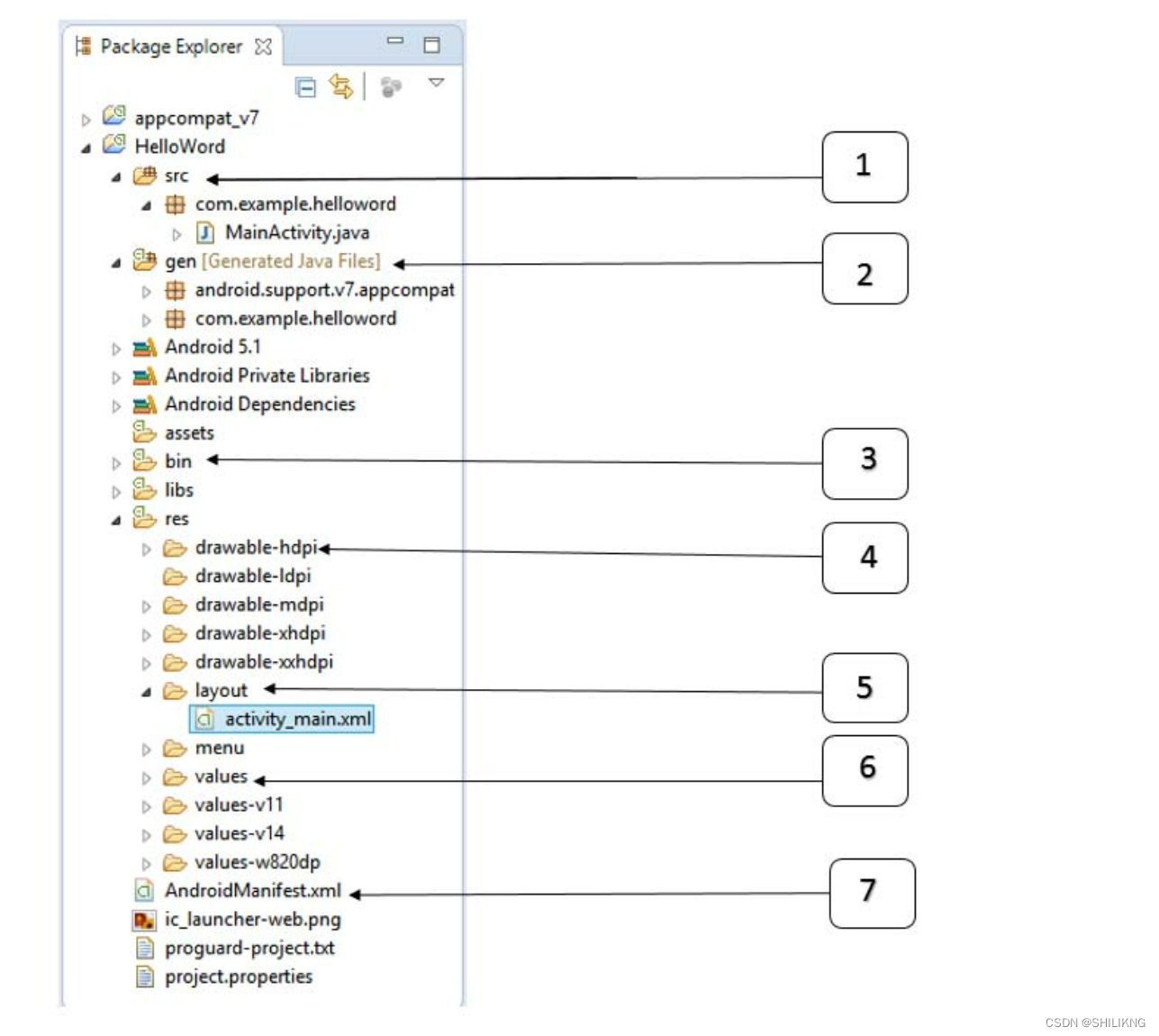
2. 认识开发目录
app:工作目录,包含项目代码及资源gradle:包含gradle wrapper的配置文件,实现自动下载gradle.gitignore:用于将指定目录或文件排除于版本控制之外gradle.properties:全局的gradle配置文件local.properties:用于指定本机Android SDK的位置settings.properties:用于指定项目中所有引入的模块

build:放置编译时自动生成的文件,无需关心libs:放置第三方jar包,以便自动添加到构建路径中androidTest:放置编写的Android Test测试用例java:放置java代码res:放置各种资源文件drawable:存放图片资源minmap:存放应用图标资源layout:存放布局文件values:存放字符串、央视、颜色等配置资源
AndroidManifest.xml:项目配置文件,所有组件都需在此注册test:放置编写的Unit Test测试用例proguard-rules.pro:放置项目代码混淆规则
参考资料:第一行代码:Android
本文介绍了Android系统的四层架构:Linux内核层、系统运行库层、应用框架层和应用层,并详细阐述了四大组件(Activity、Service、BroadcastReceiver、ContentProvider)的功能。此外还提供了搭建开发环境的步骤及项目目录结构说明。
843

被折叠的 条评论
为什么被折叠?



