你们好,我的网工朋友。
好久没和你们聊拓扑图了,群里总是不乏有人问,拓扑图怎么设计,怎么配置,或者让大佬看看自己做的这图有没有啥问题的……
画拓扑图的方式有很多,在线软件,Visio,PPT,都是方法。
问题是你要怎么从0到1,怎么样用拓扑图完美地把你的网络逻辑结构、思路呈现出来。
没经验的朋友真的不知道从哪里上手。
今天就给你来一篇绘制拓扑图详解,从一页白纸开始,教你怎么从0到1亲手绘制一张拓扑图。
今日文章阅读福利:《思科、华为、华三、锐捷等多厂商图标合集(PPT+Visio版本)》
既然都说到拓扑了,奉上精心整理的各大厂商图标,绝对能用上。私信我,发送暗号“图标”,即可获取各大厂商的图标合集。
01 什么是网络拓扑(Topology)?
01 什么是网络拓扑(Topology)?
网络拓扑是用于描述计算机网络环境(计算机、主机、网络设备等线路连接情况)的一种制图。一般将拓扑分为两类:
1) 物理拓扑
描述网络各节点的物理连接情况。
2) 逻辑拓扑
描述网络环境的逻辑结构(本文档主要探讨此种拓扑的绘制)。
在计算机网络领域,网络拓扑是一个非常重要的工具。
掌握专业的拓扑绘制技巧是从事数通工程的一个基本要求,一个专业的、规范的网络拓扑不仅仅能够清晰的、直观的呈现网络的逻辑结构,更有利于项目实施、运维管理、排错等等,也能够很好的呈现数通工程师的职业软技能。
数通工程要调得了设备排得了错写的了文档,更要画得一手文艺、骚气蓬勃的拓扑:

02 网络拓扑的常见绘制工具
1)Powerpoint
适合中小型网络拓扑绘制;小巧方便,扩展性强,实用性强
适合讲演及方案演示、实施方案、实施报告等交付材料,使用范围较广。
2)Visio
适合大型拓扑绘制;工业标准。功能强大、信息容量强大,便于打印、喷绘。
02 拓扑图案例分析
01 Case1

上图用于描绘一个F5负载均衡器的典型双臂组网场景。由于此处是为了描述F5双臂组网的实现机制,因此拓扑呈三层架构:防火墙、核心层的交换机与F5、服务器。
同时用红色、蓝色线条及标注文字区分F5上对内及对外的VLAN,拓扑中只标注相关的信息元素,简洁明了。
02 Case2

同样是典型的分层结构,只不过线条更多是直线,层次感较好。
03 Case3

04 Case4

两个站点的网络通过两台路由器互联。
03 拓扑图绘制步骤
以下是在PPT上绘制拓扑的大体步骤,当然,这只是个参考或建议:
1. 首先在纸上画个草稿,熟练之后,做到拓扑在心中
2. 通过辅助手段描绘拓扑框架,利用好线条和框架色块(可根据业务逻辑进行区块的划分)
3. 放置设备图标
4. 标记信息元素、添加文字标注
5. 完成整体绘制
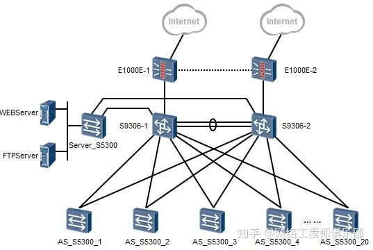
下面看一个例子:

这是一个典型的三层结构的网络,拓扑的大体框架还是非常好分辨的。
01 绘制拓扑框架

首先用辅助线条描绘出网络的大体框架,这个框架出来了,网络结构也就清晰了。
02 绘制主要线缆

在框架的基础之上,绘制主要的连接线缆。
03 去除辅助线

在上面的绘制过程中,为了保证线条绘制的精确性和对成型,使用了一些辅助线条,在这一步中由于主题线条已经绘制好了,因此可以将辅助线条删除。
04 放置设备图标

将设备图标放置到拓扑中,可做适当调整。保持设备图标的对齐和分布。
在绘制的时候其实有许多技巧可以提高拓扑的绘制效率。
例如灵活使用PPT的图标平移,灵活使用PPT的图标分布及对齐功能等。
05 填充其他节点及元素

填充其他图标及信息元素,主体拓扑出来后,这一步实际上就变得非常轻松了。
06 填充信息标注元素

填充信息标注,例如设备名称,线缆类型等等。如果要求严格,可以再添加图例标注等信息。
以上所谓步骤,只是提供一个拓扑绘制的大致思路,并非所有的拓扑都需要照搬照抄上述步骤来绘制,有些拓扑异常复杂,更非简单几步就能完成。
根据物理网络环境,结合客户业务逻辑结构,最终落地成逻辑的网络拓扑图,其实体现的是工程师对客户网络环境、网络需求、网络协议等的综合理解。
04 拓扑图绘制要点
01 绘制规范摘要
● 准确呈现网络逻辑结构
● 网络层次分明易读,设备使用情况及互联情况清晰
● 网络关键节点信息完善、准确
● 重点突出,节点元素可适当取舍
● 图例注释完善,拓扑格式统一
● 符合工业规范(如果是工程制图)
02 绘制注意事项
● 先构图、再框架、接着设备和标示

在绘制规模较大的网络拓扑之前,先把网络结构理解一下,再结合业务逻辑考虑如何来构图,这是非常重要的。
如果前期构图弄的好,拓扑画出来会非常专业和高效。

● 图标大小、标示位置要合理

在绘制的时候,图标的大小及摆放位置是非常需要注意的,如果没有细致的控制,拓扑出来的感觉就会凌乱和不专业。

拓扑呈现完整、格式统一、布局整洁不凌乱。

● 拓扑元素要规范
最好使用同一的图标库,例如华为的网络图标库,就统一用华为图标。

03 PPT操作技巧
1、快捷键
✦ Ctrl按住不放,拖动图标进行复制
✦ Ctrl+Shift按住不放,拖动图标进行平移复制
✦ Ctrl+Shift+Alt按住不放,拖动图标手柄进行以中心为基准的等比放大
2、图形相关
✦ 层叠;快速移动;中心点为轴心等比放大
✦ 自由图形
✦ 自动对齐、排列
3、线条相关
自由曲线
… …
自由图形:

怎么样,听到这,是不是悟了?
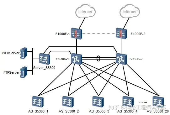
画拓扑其实就是这么简单,整个小作业给你们,不熟悉的朋友可以照着下面的图练习一番啊。

整理:老杨丨10年资深网络工程师,更多网工提升干货,请关注公众号:网络工程师俱乐部
本文详细介绍网络拓扑图绘制。先解释网络拓扑概念,分物理和逻辑拓扑,强调其在计算机网络领域重要性。接着介绍常见绘制工具如Powerpoint和Visio,通过案例分析展示不同拓扑结构,还给出绘制步骤和要点,包括规范、注意事项及PPT操作技巧。
2691

被折叠的 条评论
为什么被折叠?



