用IntelliJ IDEA看Java类图

IntelliJ IDEA类图功能实战
本文介绍如何使用IntelliJ IDEA自带的类图功能来解析和理解复杂项目的类继承和实现关系,通过实例演示如何打开类图、调整布局及查看详细信息。

看代码的遇见子类或者接口的实现时,如果有个类图工具就能让我们层次和关系一目了然,如果您的IDE是IntelliJ IDEA,推荐使用其自带的类图功能;

工具版本

社区版不带类图功能,所以请使用完整版,以下是我用的版本信息:
这里写图片描述

使用类图功能

以Spring源码的工程为例,假设我已经打开了ApplicationContext.java,在这个类的大括号内的区域点击右键,选择Diagrams -> Show Diagram,即可打开类图,如下图红框所示:
这里写图片描述

打开的效果如下图所示:
这里写图片描述

ApplicationContext.java的继承关系一目了然;

调整布局

在类图上点击右键,选择"Layout",在子菜单中可以调整排列效果,如下图:

这里写图片描述

您可以选择一种适合自己的排列布局,例如“Orthogonal Layout”的效果如下图:

这里写图片描述

查看更多信息

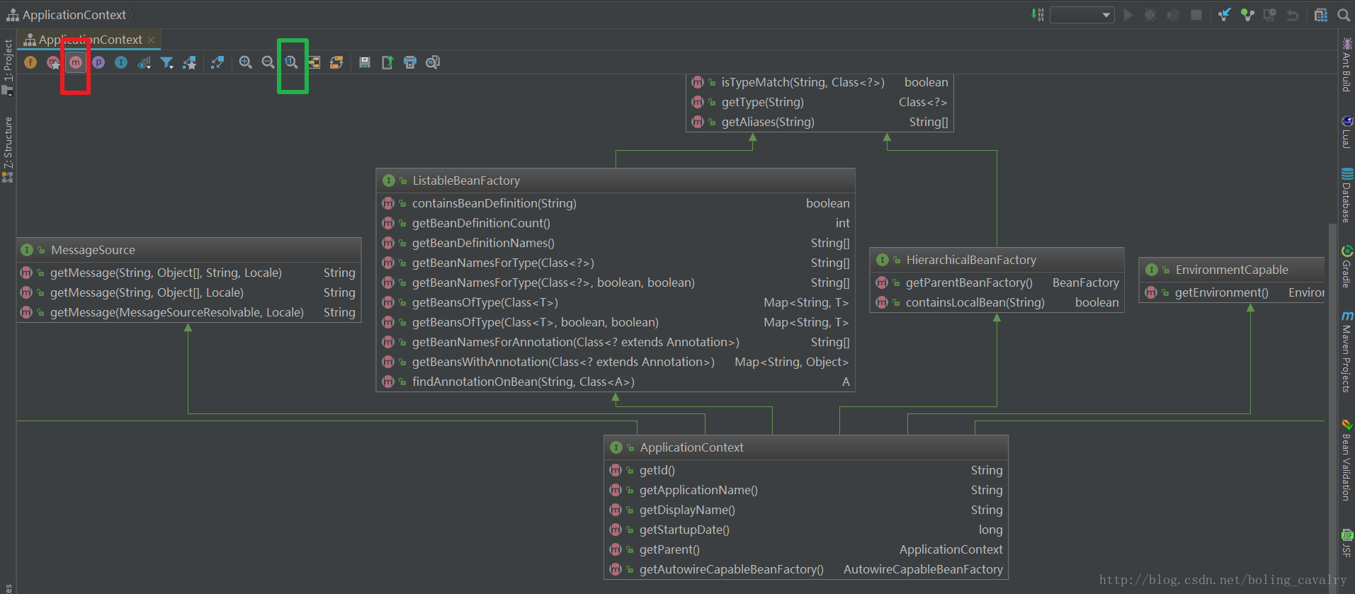
  1. 如下图,点击红框中的按钮,可以看到类或者接口的方法信息,另外绿框中的按钮也比较实用,当我们对图像做过方法或者缩小后,可能字体会不清晰,这时点绿框中的按钮就会回到原始比例,此时字体就清晰了:
    这里写图片描述
  2. 在类上点击右键,选择“Show Implementations”可以看到此类的实现或继承,如下图:
    这里写图片描述
  3. 如果想看类图中某个类的源码,点击该类后按下“F4”键即可;

以上就是类图工具的简单用法,希望能帮你更直观的了解源码的结构和关系;

欢迎关注我的公众号:程序员欣宸

在这里插入图片描述

评论 8
添加红包

请填写红包祝福语或标题

红包个数最小为10个

红包金额最低5元

当前余额3.43前往充值 >
需支付:10.00
成就一亿技术人!
领取后你会自动成为博主和红包主的粉丝 规则
hope_wisdom
发出的红包

打赏作者

程序员欣宸

你的鼓励将是我创作的最大动力

¥1 ¥2 ¥4 ¥6 ¥10 ¥20
扫码支付:¥1
获取中
扫码支付

您的余额不足,请更换扫码支付或充值

打赏作者

实付
使用余额支付
点击重新获取
扫码支付
钱包余额 0

抵扣说明:

1.余额是钱包充值的虚拟货币,按照1:1的比例进行支付金额的抵扣。
2.余额无法直接购买下载,可以购买VIP、付费专栏及课程。

余额充值