引言:多租户SaaS架构的核心挑战与演进
在软件即服务(SaaS)模式主导云计算时代的今天,多租户架构已成为支撑平台规模化、经济化运营的技术基石。其核心目标在于通过一套共享的软硬件基础设施,为成百上千甚至数百万个彼此独立的客户(租户)提供服务,同时确保每个租户在数据、配置和体验上的完全隔离与个性化。这一目标看似矛盾——既要“共享”以降本增效,又要“隔离”以保安全合规,这便对底层数据架构提出了前所未有的挑战。
传统的数据存储方案在此面前捉襟见肘。若采用为每个租户建立独立数据库的“物理隔离”模式,虽能提供最强的安全边界,但随之而来的数据库实例数量爆炸、运维复杂度飙升和资源利用率低下,使其难以支撑海量中小租户的场景。反之,若采用所有租户共享同一套表结构、仅通过一个tenant_id字段区分的“逻辑隔离”模式,虽极大简化了管理,却严重限制了租户对数据模型进行个性化定制的需求,使得平台僵化,难以满足不同行业、不同规模客户的独特业务诉求。
正是在此背景下,元数据驱动的多租户数据架构应运而生,并已成为构建高端、灵活SaaS平台的标志性解决方案。该架构的精髓在于 “解耦” :它将易变的、租户个性化的业务逻辑模型与稳定的、平台统一的物理存储模型分离开来。通过将“数据模型的定义”(即元数据)本身作为数据存储和管理,系统能够在运行时动态解释和映射,从而实现在一套固定的物理表结构上,承载无数个截然不同的租户数据世界。以Salesforce为代表的成功实践表明,这种架构不仅能完美解决隔离与定制的矛盾,还能实现系统的无感升级与高效运维。本文将深入剖析这一架构的设计哲学、核心模型、关键技术与最佳实践,为构建下一代可扩展的SaaS平台提供完整蓝图。
第一部分:元数据驱动架构的设计哲学与核心价值
1.1 核心设计哲学:解耦、映射与抽象
元数据驱动架构的基石是三层抽象,它将复杂的多租户数据管理问题转化为清晰的分层模型:
-
逻辑模型与物理模型解耦:这是最根本的突破。传统架构中,数据库的表结构直接对应业务概念。而在元数据驱动架构中,业务概念(如“客户”、“订单”)被抽象为逻辑对象,其定义(包含哪些字段、字段类型、约束等)被存储在独立的元数据表中,而非数据库的DDL语句中。实际的业务数据则被序列化存储在一张或几张结构固定、高度泛化的物理宽表中。两者之间通过一套映射规则动态关联。
-
租户视角与平台视角隔离:平台管理者看到的是一个包含所有租户元数据和数据的全局视图,这是一个“上帝视角”。而每个租户登录后,通过其唯一的租户标识(如
OrgID),系统自动过滤元数据和数据,使其只能看到和操作完全属于自己的那一套业务对象定义和实例数据。这种逻辑上的绝对隔离,是构建租户信任的基石。 -
标准化与自定义的统一:平台可以提供一系列预定义的、行业通用的标准对象(如
Account,Contact)。租户可以直接使用这些对象,也可以在其基础上进行扩展(添加自定义字段),甚至完全从头创建全新的自定义对象。元数据层优雅地统一管理这两种来源的对象定义,为租户提供了从开箱即用到深度定制的平滑演进路径。
1.2 带来的核心价值与优势
基于上述设计哲学,该架构为SaaS平台带来了颠覆性的优势:
- 极致的数据模型灵活性:租户新增、修改或删除业务字段,仅在元数据表中进行增删改操作,完全无需对承载海量数据的物理宽表执行ALTER TABLE等DDL语句。这避免了数据库锁表、长时间停机等风险,实现了真正的在线、动态、秒级生效的模型变更,且对其它租户零干扰。
- 卓越的运维与扩展性:运维团队只需维护极少数结构稳定的物理宽表,备份、监控、性能调优和数据库版本升级的复杂性呈数量级下降。新租户的加入无需任何数据库层面的准备工作,系统可通过动态元数据管理自动编排和配置新环境,实现快速上线。存储层面,所有租户数据密集存储,极大提高了存储密度和资源利用率。
- 强大的租户隔离与安全性:隔离贯穿始终。不仅在数据行级通过
tenant_id严格过滤,元数据定义本身也通过tenant_id实现租户私有。结合基于策略的访问控制框架,可以在运行时根据用户角色、租户上下文等动态鉴权,为数据安全提供多重保障。

- 统一的开发体验与高效能:研发人员无需为不同租户定制数据库脚本,只需关注一套最新的、基于元数据的业务逻辑代码。这大幅提升了开发效率,降低了代码分支管理和版本升级的复杂度。
第二部分:架构核心模型深度剖析
一个完整的元数据驱动多租户数据架构,通常由以下五个逻辑层次构成,其核心是元数据层、数据存储层和运行时引擎。
2.1 元数据层:系统的“设计图纸”
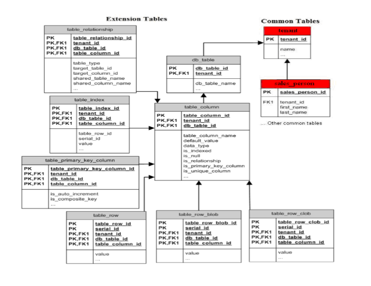
元数据层定义了整个系统的逻辑形态,是驱动一切的核心。它主要包含以下几类关键表:
-
租户表 (
tenants) :存储租户的基本信息,tenant_id是贯穿整个系统的隔离根密钥。 -
对象元数据表 (
meta_objects) :记录每个租户定义了哪些业务对象。每条记录包含tenant_id、对象唯一编码(如customer)、对象名称等。这张表回答了“租户有哪些类型的业务数据?”。 -
字段元数据表 (
meta_fields) :这是最核心的映射表。它定义每个对象的具体构成。- 关键字段:
tenant_id,object_id(关联meta_objects),field_name(逻辑字段名),data_type(字符串、数字、日期等)。 - 核心映射字段:
physical_column_name。它指明该逻辑字段的值,在实际的物理宽表中,存储在哪个具体的列(例如,映射到attr_5列)。正是这个字段,完成了逻辑到物理的桥接。 - 此外,还可包含
is_indexed(是否需要索引)、validation_rule(校验规则)等扩展属性,用于丰富字段的语义和控制行为。
- 关键字段:
-
关系元数据表:用于定义对象之间的关联关系(如“客户”拥有多个“订单”),实现逻辑层面的外键约束,这些关系在运行时被查询引擎解析以支持关联查询。
2.2 数据存储层:物理的“仓库”
数据存储层负责以高效、统一的方式持久化所有租户的所有数据。其设计经历了从单宽表到更优模式的演进。
-
经典单宽表模式 (Universal Table):
这是最直观的模型,源自Salesforce的早期设计。它通常是一张包含数百甚至上千个预定义通用列(如attr_1到attr_500,均为VARCHAR类型)的巨型表。表中包含id,tenant_id,object_id等固定列,每条业务数据记录占据一行,其各个字段的值根据meta_fields的映射,散列到不同的通用列中。这种模式的优点是结构简单,插入和全行读取效率高;但缺点同样突出:稀疏数据导致大量存储空间浪费,且针对特定字段的查询性能极差,无法有效利用原生数据库索引。 -
改进的多宽表模式 (Multi-Wide Tables):
为了克服单宽表缺陷,演进出了多宽表模式。其核心思想是根据数据特性或租户等级,将数据分布到多张结构相同或相似的宽表中。- 按数据类型分区:例如,将事务型主数据、日志型数据、大文本数据分别存入不同的宽表,每张表采用更适合其访问模式的列类型和索引策略。
- 按租户等级分区:为VIP企业租户提供独立的表或表空间,实现更好的性能隔离和定制化运维;海量中小租户则共享另一组宽表。
- 这种模式通过
MetaDataFields等元数据表,精确记录每个租户的每个字段映射到了哪张物理表的哪个列,映射机制更加灵活。
-
混合与列式存储模式:
进一步地,结合租户感知的数据分区策略,可以采用更混合的存储方式。例如,将频繁访问的热字段(如name,status)放在一个优化的行存储宽表中,而将大量不常访问的扩展属性或分析型字段,采用列式存储(如使用支持列存的数据库或数据湖格式)。列存对稀疏数据压缩率高,特别适合海量租户自定义字段的场景,并能极大提升聚合分析查询的性能。
2.3 运行时引擎:智能的“翻译官与调度员”
运行时引擎是架构的神经中枢,负责在应用请求和物理存储之间进行动态翻译、优化与路由。
-
查询翻译与重写引擎:
这是最核心的组件。当应用执行一次类似SELECT name, value FROM customer WHERE status='active'的查询时(可能通过平台提供的类SOQL语言),引擎会:
a. 根据当前请求上下文获取tenant_id。
b. 查询缓存或元数据层,获知“当前租户的customer对象的name字段映射到wide_table_a.attr_5,value字段映射到wide_table_a.attr_10,status字段映射到wide_table_a.attr_2”。
c. 将逻辑查询重写为物理查询:SELECT attr_5 AS name, attr_10 AS value FROM wide_table_a WHERE tenant_id='xxx' AND object_id='customer' AND attr_2='active'。
这个过程对应用开发者透明,他们始终在面向逻辑对象编程。 -
动态索引与透视表机制:
为了解决宽表字段查询性能问题,系统会引入透视表作为辅助索引结构。当在meta_fields中将某个字段标记为is_indexed=true时,系统会异步或同步地将该字段的值,从宽表中复制到一个专门设计的、结构更优化的索引表(Pivot Table)中。例如,为所有租户的“客户姓名”建立一个独立的索引表,包含tenant_id,object_id,record_id和name_value列。这样,针对姓名的查询就可以先在这个小型、高效的索引表中进行,再回表查询,性能得到质的提升。 -
连接池与数据源路由:
引擎维护一个动态的数据源连接池。对于共享宽表,使用一个公共连接池;对于拥有独立数据库的VIP租户,则根据tenant_id路由到其专属的数据源。这种混合模式支撑了服务的差异化。
第三部分:关键实现机制与技术挑战
3.1 高效查询处理与优化
在宽表模型下,查询优化是重中之重。
- 条件推导与下推:查询翻译引擎需要智能地将逻辑查询条件转化为物理列条件,并尽可能将所有过滤条件下推到数据库层执行,减少数据传输。
- 索引策略:除了使用透视表,在物理宽表上创建合理的复合索引至关重要。例如,在
(tenant_id, object_id, attr_2)上建立索引,可以高效服务上述按status过滤的查询。索引选择需要根据元数据中定义的字段访问模式动态调整。 - 缓存体系:
- 元数据缓存:租户的元数据(对象和字段定义)一旦加载,应常驻在应用服务器的内存缓存(如Guava Cache)或分布式缓存(如Redis)中,避免每次查询都访问元数据库。
- 数据缓存:对热点租户的频繁访问数据,可以进行行级或查询结果级缓存,但需谨慎处理缓存失效与数据一致性问题。
3.2 跨租户数据共享与安全
尽管隔离是默认状态,但平台级分析或特定业务场景(如集团内子公司数据互通)需要安全的跨租户数据共享能力。
- 共享逻辑视图:如资料所述,可以在元数据层创建跨租户共享透视表。通过定义共享关系(
Tenant_hierarchy表),并在元数据库中使用UNION ALL将多个租户的逻辑视图合并,形成一个虚拟的、安全的共享视图。查询该视图时,系统会自动施加权限过滤,确保主体租户只能访问被明确授权共享的数据。 - 基于策略的访问控制(PBAC) :在多租户共享环境中,静态角色权限(RBAC)往往不足。需要引入动态的、基于属性的策略引擎。策略可以描述为:“允许
租户A的经理角色用户,在工作时段,访问标记为‘可共享’且来自租户B的销售数据`”。引擎在运行时评估用户、资源、环境等属性,做出精准的授权决策。
3.3 弹性、可扩展的存储与计算
现代SaaS平台要求架构能随负载弹性伸缩。
- 存储与计算分离:采用Snowflake、Google BigQuery等云原生架构的思想,将存储层(对象存储)与计算层(无状态查询引擎)彻底分离。存储按需扩展,计算资源则可瞬间拉起数千个虚拟仓库处理峰值查询,并在空闲时释放,实现极致的成本效益。
- 自动化数据放置与生命周期管理:通过放置模型,系统可以自动根据数据的访问热度、租户等级、合规要求(如数据驻留),将数据分层存储在性能、成本不同的存储介质上(如内存、SSD、HDD、归档存储)。同时,定义清晰的数据归档与清理策略,确保主存储宽表长期保持高性能。

3.4 事务一致性与并发控制
在高度共享的环境中,保证每个租户操作的ACID特性是一大挑战。
- 逻辑事务管理:虽然所有租户数据可能物理共存,但系统必须为每个租户的操作维护逻辑上的事务边界。这通常通过精细化的行级锁和乐观并发控制(如使用版本号)来实现。
- 避免“嘈杂邻居” :一个租户的复杂查询或批量写入不应拖垮整个数据库。除了资源隔离(如独立计算资源),可以在数据库层使用资源组(Resource Groups)或查询优先级队列来限制单个租户的资源消耗,保障SLA。
第四部分:架构演进、选型与最佳实践
4.1 架构演进路径
平台的数据架构并非一蹴而就,应根据业务发展阶段逐步演进:
- 初创期(快速验证) :可采用简单的“共享数据库+租户字段”模式,快速上线,聚焦核心业务逻辑。
- 成长期(需求分化) :当租户开始提出个性化字段需求时,引入元数据驱动架构。可以从单宽表模式开始,结合基础的自定义字段功能。
- 成熟期(规模与性能) :随着租户数量和数据的爆炸式增长,演进到多宽表混合存储模式,引入列式存储处理分析场景,采用透视表优化高频查询。同时为顶级客户提供独立数据库的混合隔离选项。
- 平台期(开放与智能) :构建完善的跨租户安全共享能力,开放数据API。并引入AI驱动的动态元数据管理和预测性资源调度,实现系统的自优化。
4.2 技术选型考量
-
数据库选择:
- 通用关系型数据库(如PostgreSQL) :功能全面,事务支持好,通过插件或自定义类型可模拟部分列存特性。其行级安全(RLS)功能可加强租户过滤。
- 云原生数仓(如Snowflake, BigQuery) :天然支持存储计算分离、弹性伸缩和列式存储,非常适合多租户分析型SaaS场景,但实时事务处理成本可能较高。
- 混合方案:使用OLTP数据库(如MySQL)处理事务型主数据,同步到OLAP数据库(如ClickHouse)进行分析查询,实现读写分离。
-
缓存与搜索引擎:必须引入Redis等缓存层。对于复杂搜索场景,可将索引数据同步到Elasticsearch或OpenSearch,提供强大的全文检索和聚合能力。
4.3 实施最佳实践
- 设计可扩展的元数据模型:在
meta_fields等表中预留足够的扩展字段,以支持未来新增的字段属性(如加密标志、脱敏规则、数据质量规则等)。 - 实现租户上下文全链路传递:确保从网关、到应用服务、再到数据库访问层,
tenant_id能无感、准确地传递。使用ThreadLocal或类似机制,避免在代码中显式传递。 - 建立全面的监控体系:不仅要监控数据库的CPU、内存、慢查询,更要监控租户级别的指标:如每个租户的API调用量、数据行数增长、查询耗时百分位(P99)。这是识别“嘈杂邻居”和进行智能调度的基础。
- 自动化租户生命周期管理:开发租户自助服务门户和后台管理工具,实现租户注册、套餐升降级、数据归档/删除、资源配额调整的自动化流水线,减少人工操作成本和错误。
- 安全与合规先行:在架构设计初期就融入安全考量。默认加密静止数据,审计所有数据访问日志,并确保架构能方便地满足GDPR(数据删除权)、HIPAA等区域性或行业性合规要求。
结论
元数据驱动的多租户数据架构,绝非一种简单的技术选型,而是一套完整的、应对SaaS平台核心矛盾的架构哲学与系统工程。它通过将“定义”与“数据”分离,巧妙地化解了规模化下的隔离、定制、性能与成本之间的尖锐冲突。
从Salesforce的伟大实践到现代云原生技术的融合,该架构已发展为一套包含动态元数据管理、租户感知的数据分区、弹性计算资源、以及基于策略的安全框架在内的完整体系。它使SaaS平台从一个僵硬的、一刀切的软件产品,进化为一个能够承载无数独特业务、自适应成长的数字生态基座。
构建这样的架构固然挑战巨大,涉及从存储引擎到查询语言的全栈深度定制。然而,对于志在构建平台级、具有长期竞争力和生态价值的SaaS企业而言,这已不是一道选择题,而是一条必经之路。它赋予平台的不仅是技术上的优雅与强大,更是业务上无与伦比的灵活性与扩展性,最终在云端构筑起坚实而繁荣的“租户之城”。

653

被折叠的 条评论
为什么被折叠?



