主要是用官方给的下载地址老是下载安装失败,没办法只能本地安装 zabbix 软件。
首先阿里云Zabbix源:https://mirrors.aliyun.com/zabbix/zabbix/ 后面用到的文件都在这下载
第一步:参考官网安装流程,这里以Ubuntu 22.04为例(其他 Liunx 版本同理操作,只是安装命令会有点差异)

第二步:注意官方给的文件下载地址
打开上面给的Zabbix阿里源https://mirrors.aliyun.com/zabbix/zabbix/
先找对应需要的Zabbix版本,再找Liunx对应版本,然后 /pool/main/z/zabbix-release/
在文件夹内找对应Liunx版本的 zabbix-release_6.4-1+ubuntu22.04_all.deb文件下载

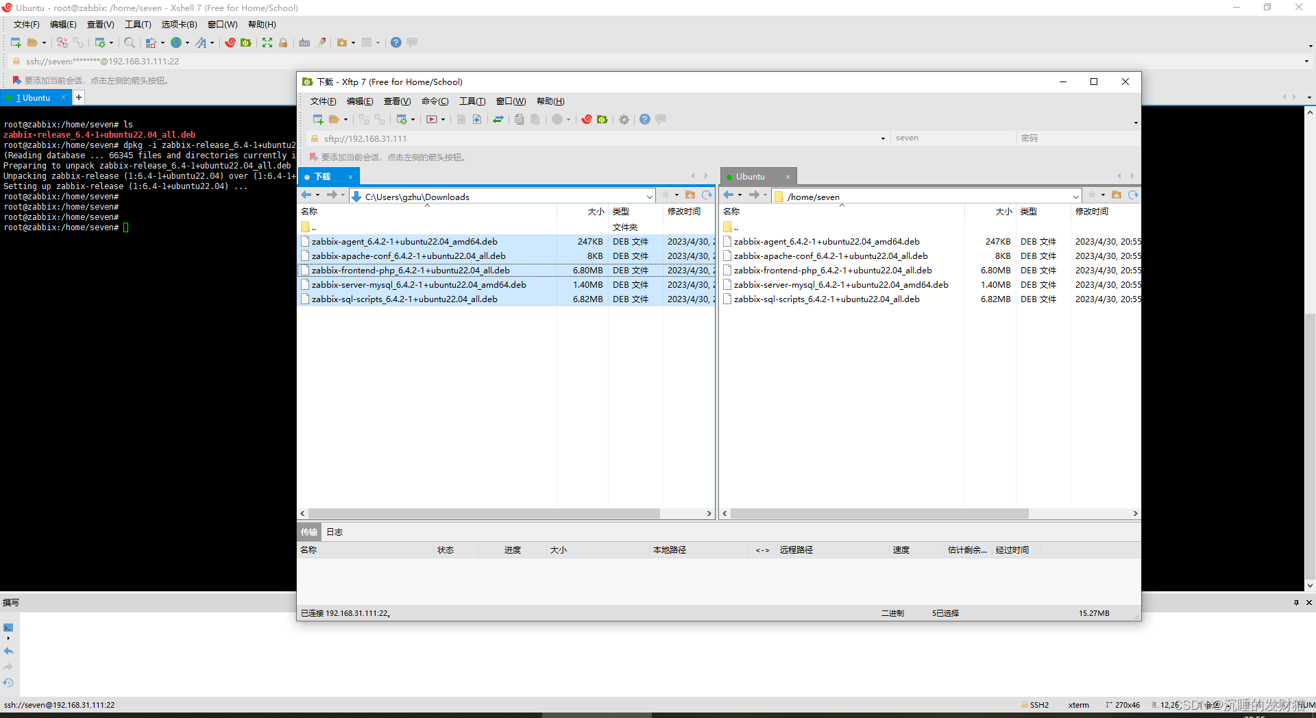
我用Xshell 7 远程服务器 Xftp7上传文件下载地址https://www.xshell.com/en/xshell-2/个人版免费

root@zabbix:/home/seven# ls
zabbix-release_6.4-1+ubuntu22.04_all.deb
root@zabbix:/home/seven# dpkg -i zabbix-release_6.4-1+ubuntu22.04_all.deb
(Reading database ... 66345 files and directories currently installed.)
Preparing to unpack zabbix-release_6.4-1+ubuntu22.04_all.deb ...
Unpacking zabbix-release (1:6.4-1+ubuntu22.04) over (1:6.4-1+ubuntu22.04) ...
Setting up zabbix-release (1:6.4-1+ubuntu22.04) ...
如此官网Install Zabbix repository步骤完成
第三步:离线安装Zabbix server,Web前端,agent
参考官网给的需要下载的文件一共五个,同样去阿里云下载
https://mirrors.aliyun.com/zabbix/zabbix/
在这个路径里
/zabbix/zabbix/6.4/ubuntu/pool/main/z/zabbix/


下载完对应几个文件开始上传
上传完后开始安装,
sudo dpkg -i 五个文件名
sudo apt install -f #安装失败可以用这个命令修复依赖项的问题,修复完重新运行安装命令
root@zabbix:/home/seven# ll
total 15680
drwxr-x--- 4 seven seven 4096 Apr 30 20:55 ./
drwxr-xr-x 3 root root 4096 Apr 30 14:23 ../
-rw------- 1 seven seven 52 Apr 30 20:35 .Xauthority
-rw------- 1 seven seven 209 Apr 30 16:39 .bash_history
-rw-r--r-- 1 seven seven 220 Jan 7 2022 .bash_logout
-rw-r--r-- 1 seven seven 3771 Jan 7 2022 .bashrc
drwx------ 2 seven seven 4096 Apr 30 14:24 .cache/
-rw-r--r-- 1 seven seven 807 Jan 7 2022 .profile
drwx------ 2 seven seven 4096 Apr 30 14:23 .ssh/
-rw-r--r-- 1 seven seven 0 Apr 30 14:26 .sudo_as_admin_successful
-rw-rw-r-- 1 seven seven 253308 Apr 30 20:55 zabbix-agent_6.4.2-1+ubuntu22.04_amd64.deb
-rw-rw-r-- 1 seven seven 7700 Apr 30 20:55 zabbix-apache-conf_6.4.2-1+ubuntu22.04_all.deb
-rw-rw-r-- 1 seven seven 7128808 Apr 30 20:55 zabbix-frontend-php_6.4.2-1+ubuntu22.04_all.deb
-rw-rw-r-- 1 seven seven 1467508 Apr 30 20:55 zabbix-server-mysql_6.4.2-1+ubuntu22.04_amd64.deb
-rw-rw-r-- 1 seven seven 7152072 Apr 30 20:55 zabbix-sql-scripts_6.4.2-1+ubuntu22.04_all.deb
root@zabbix:/home/seven# sudo dpkg -i zabbix-agent_6.4.2-1+ubuntu22.04_amd64.deb zabbix-apache-conf_6.4.2-1+ubuntu22.04_all.deb zabbix-frontend-php_6.4.2-1+ubuntu22.04_all.deb zabbix-server-mysql_6.4.2-1+ubuntu22.04_amd64.deb zabbix-sql-scripts_6.4.2-1+ubuntu22.04_all.deb
root@zabbix:/home/seven# sudo apt install -f #安装失败可以用这个命令修复依赖项的问题
root@zabbix:/home/seven# sudo dpkg -i zabbix-agent_6.4.2-1+ubuntu22.04_amd64.deb zabbix-apache-conf_6.4.2-1+ubuntu22.04_all.deb zabbix-frontend-php_6.4.2-1+ubuntu22.04_all.deb zabbix-server-mysql_6.4.2-1+ubuntu22.04_amd64.deb zabbix-sql-scripts_6.4.2-1+ubuntu22.04_all.deb
至此b步骤也已完成
第四步:安装数据库
sudo apt install -y mysql-server #安装了就跳过
root@zabbix:/home/seven# mysql
进入数据库复制官网的数据库命令
root@zabbix:/home/seven# mysql -uroot -p
Enter password:
Welcome to the MySQL monitor. Commands end with ; or \g.
Your MySQL connection id is 11
Server version: 8.0.32-0ubuntu0.22.04.2 (Ubuntu)
Copyright (c) 2000, 2023, Oracle and/or its affiliates.
Oracle is a registered trademark of Oracle Corporation and/or its
affiliates. Other names may be trademarks of their respective
owners.
Type 'help;' or '\h' for help. Type '\c' to clear the current input statement.
mysql> create database zabbix character set utf8mb4 collate utf8mb4_bin;
Query OK, 1 row affected (0.01 sec)
mysql> create user zabbix@localhost identified by 'password123';
Query OK, 0 rows affected (0.02 sec)
mysql> grant all privileges on zabbix.* to zabbix@localhost;
Query OK, 0 rows affected (0.00 sec)
mysql> set global log_bin_trust_function_creators = 1;
Query OK, 0 rows affected (0.00 sec)
mysql> quit;
Bye
root@zabbix:/home/seven#
导入初始架构和数据,系统将提示您输入新创建的密码。
# zcat /usr/share/zabbix-sql-scripts/mysql/server.sql.gz | mysql --default-character-set=utf8mb4 -uzabbix -p zabbix
# mysql -uroot -p
password
mysql> set global log_bin_trust_function_creators = 0;
mysql> quit;
d. 为Zabbix server配置数据库
vim /etc/zabbix/zabbix_server.conf 如打不开,安装vim 安装命令:sudo apt install vim
/DBPassword #搜索DBPassword 回车后按“i”开始编辑,按esc输入:wq! 回车。

启动Zabbix server和agent进程
启动Zabbix server和agent进程,并为它们设置开机自启:
# systemctl restart zabbix-server zabbix-agent apache2
# systemctl enable zabbix-server zabbix-agent apache2
安装完成!



继续处理乱码!

# vi /usr/share/zabbix/include/locales.inc.php #确认中文已经打开显示(true)

# apt-get install language-pack-zh-hant language-pack-zh-hans #安装中文包
# vi /etc/environment
PATH="/usr/local/sbin:/usr/local/bin:/usr/sbin:/usr/bin:/sbin:/bin:/usr/games:/usr/local/games:/snap/bin"
LANG="zh_CN.UTF-8" #添加此行
LANGUAGE="zh_CN:zh:en_US:en" #添加此行
# sudo dpkg-reconfigure locales #上面不行也可以试试这条命令

# dpkg-reconfigure locales #选 4 zh_CN.UTF-8
# systemctl restart zabbix-server zabbix-agent apache2 #重启服务

改中文



zabbix主机名不支持中文 修改
打开 vim /usr/share/zabbix/include/defines.inc.php
# define('ZBX_PREG_INTERNAL_NAMES', '([0-9a-zA-Z_\. \-]+)'); // !!! Don't forget sync code with C !!! #原来的前面加#注释掉
# define('ZBX_PREG_INTERNAL_NAMES', '([0-9a-zA-Z_\. \-\x{80}-\x{ff}]+)');/* !!! Don't forget sync code with C !!! */ #这个是修改后的

zabbix图形中文显示乱码 修改
window系统文件夹找个常用字体 C:\Windows\Fonts ,黑体 微软雅黑挑个自己喜欢的 复制出来改名为 graphfont.ttf

打开文件上传,删除原来的,把修改完名的graphfont.ttf文件传上去

上传失败的话记得改下文件夹fonts权限
# cd /usr/share/zabbix/assets/ #先进这里改fonts文件夹权限
# sudo chmod 777 fonts #改权限
# cd /usr/share/zabbix/assets/fonts/ #进字体文件夹替换原来的字体

重启zabbix服务
systemctl restart zabbix-server zabbix-agent apache2

安装结束,可以添加主机了。
本文介绍如何在Ubuntu 22.04上通过离线方式安装Zabbix 6.4,并解决安装过程中遇到的问题,包括数据库配置、中文显示等。






