Android事件分发

1.什么是事件分发

(1)用户通过屏幕与手机交互的时候,每一次点击,长按,移动等都是一个事件

(2)事件分发机制:某一个事件从屏幕传递各个View,由View来使用这一事件(消费事件)或者忽略这一事件(不消费事件),这整个过程的控制

2.事件分发的基础知识

(1)分发对象:系统将事件封装为MotionEvent对象,事件分发的过程就是MotionEvent分发的过程

(2)事件类型:

按下(ACTION_DOWN),

移动(ACTION_MOVE),

抬起(ACTION_UP),

取消(ACTION_CANCEL)

(3) 事件序列:

从手指按下屏幕开始,到手指离开屏幕锁产生的一系列事件

(4)传递层级

Activity -> Window ->DecorView -> ViewGroup -> View(子View)

3.Acitvity的事件分发

(1)Activity的事件分发始于dispatchTouchEvent()方法,若该事件为按压事件,则特殊处理调用onUserInteration()方法,onUserInteration是一个抽象方法,需要重写。

(2)每一个Activity都持有一个Window对象,而Window本身为一个抽象类,其唯一实现是PhoneWindow。对于PhoneWindow持有一个DecorView的实例,作为Activity最顶层的View,DecorView继承自FrameLayout,FrameLayout继承自ViewGroup。因此,Activity通过顶层的DecorView进行事件的分发,具体调用superDispatchTouchEvent()方法,最终根据其继承关系调用到了ViewGroup里的dispatchTouchEvent()方法。故,具体的事件分发处理流程由此处理,若此处返回值为true表示事件已经被消费了,则不做后续处理,反之则调用Activity的onTouchEvent()方法处理。

(3)Activity的onTouchEvent()

public boolean shouldCloseOnTouch(Context context, MotionEvent event) {
        final boolean isOutside =
                event.getAction() == MotionEvent.ACTION_UP && isOutOfBounds(context, event)
                || event.getAction() == MotionEvent.ACTION_OUTSIDE;
        if (mCloseOnTouchOutside && peekDecorView() != null && isOutside) {
            return true;
        }
        return false;
    }

只有当允许点击外部关闭界面、界面存在且触摸事件发生在界面外部时,才返回 true,表示应该关闭界面,这样做的好处是:

  • 只有在明确允许的情况下,才响应外部点击关闭界面;
  • DecorView存在时才执行关闭操作,避免异常;
  • 只有点击界面外部才关闭,避免误操作。

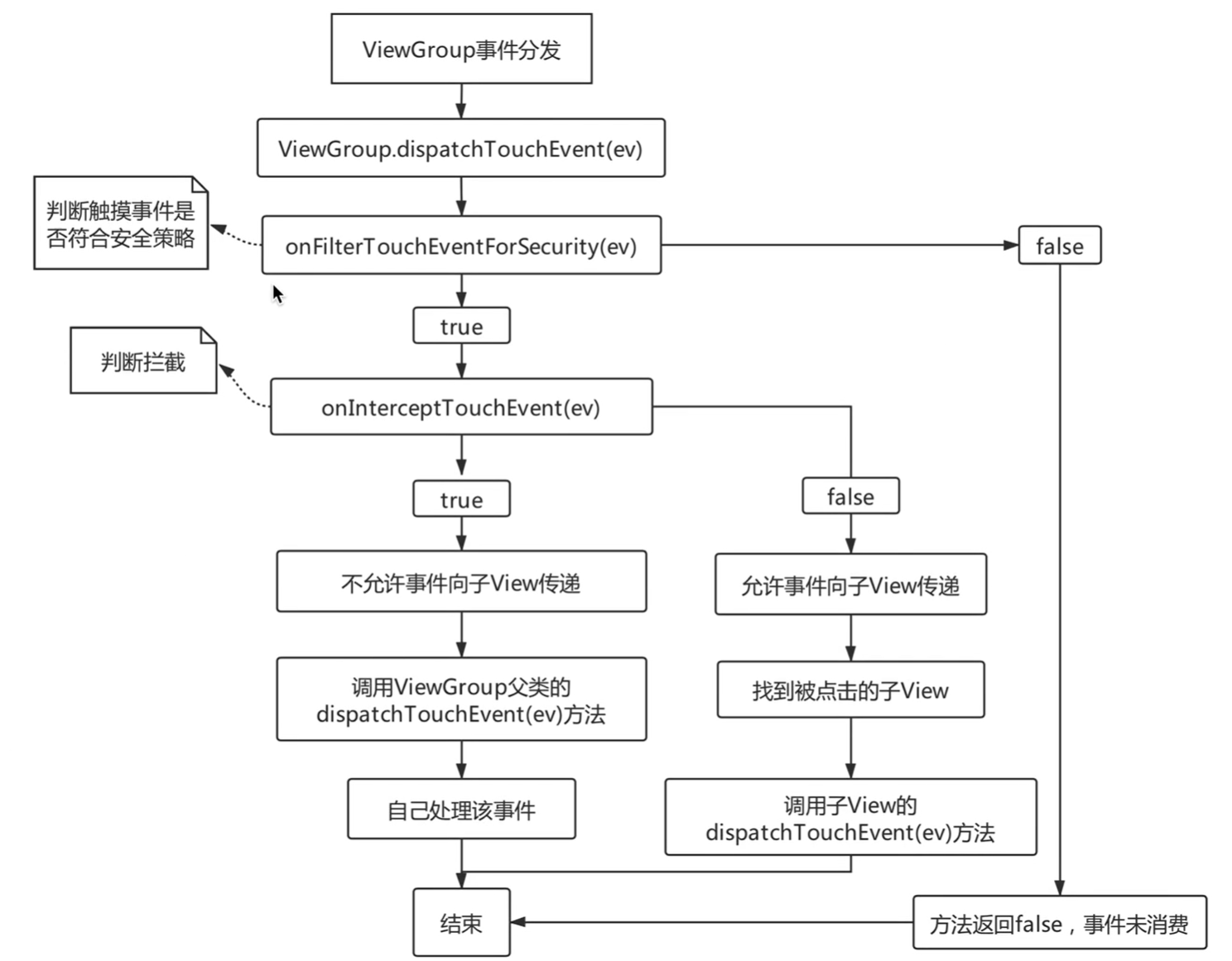
4.ViewGroup事件分发

对于ViewGroup的事件分发而言,其核心作用为:

(1)判断该事件是否需要拦截

(2)在当前ViewGroup中找到用户真正点击的View

(3)将该事件分发到具体的View上 

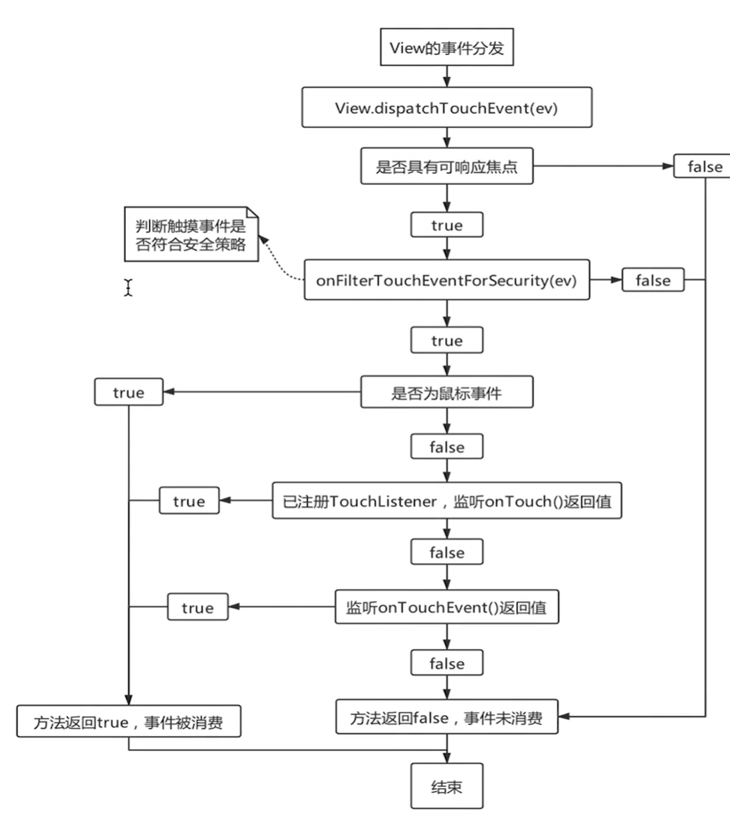
5.View的事件分发

评论
添加红包

请填写红包祝福语或标题

红包个数最小为10个

红包金额最低5元

当前余额3.43前往充值 >
需支付:10.00
成就一亿技术人!
领取后你会自动成为博主和红包主的粉丝 规则
hope_wisdom
发出的红包
实付
使用余额支付
点击重新获取
扫码支付
钱包余额 0

抵扣说明:

1.余额是钱包充值的虚拟货币,按照1:1的比例进行支付金额的抵扣。
2.余额无法直接购买下载,可以购买VIP、付费专栏及课程。

余额充值