深入掌握Dubbo链路追踪,让分布式系统调用关系一目了然
文章目录
引言
想象一下,你是一家大型医院的院长 🏥。某天接到患者投诉:从挂号到取药花了3个小时!但医院有几十个科室、上百名医生,如何快速定位问题出在哪个环节?是挂号处效率低?是医生诊断慢?还是药房配药延迟?
这就是分布式系统中的链路追踪问题! 在微服务架构中,一个请求可能经过十几个服务,没有链路追踪就像在迷宫中蒙眼找人。今天,让我们一起探索如何在Dubbo中构建完整的链路追踪体系!
一、什么是链路追踪?为什么微服务需要它? 🤔
1.1 从现实场景理解链路追踪
链路追踪(Distributed Tracing)是记录和可视化请求在分布式系统中流转路径的技术。它就像:
- 🚚 快递追踪系统:从发货到收货,每个环节都有记录
- 🏥 医院就诊流程:挂号→分诊→检查→诊断→取药,全程可追溯
- 🚗 交通监控系统:追踪车辆行驶路线,实时掌握交通状况
1.2 微服务架构中的调用链挑战
在微服务架构中,一个用户请求可能涉及多个服务:
// 电商订单创建流程
用户请求 → API网关 → 用户服务 → 商品服务 → 库存服务 → 订单服务 → 支付服务
没有链路追踪时的问题:
- 🔍 问题定位困难:错误发生在哪个服务?
- ⏱️ 性能分析困难:哪个服务是性能瓶颈?
- 🔗 依赖关系模糊:服务间的调用关系如何?
- 📊 容量规划困难:如何合理分配资源?
1.3 链路追踪的核心价值
| 场景 | 无链路追踪 | 有链路追踪 |
|---|---|---|
| 故障排查 | 手动查看日志,效率低下 | 快速定位问题服务,精准排查 |
| 性能优化 | 凭经验猜测瓶颈 | 数据驱动,精准优化 |
| 系统理解 | 依赖文档和记忆 | 可视化依赖关系,一目了然 |
| 容量规划 | 粗略估算 | 基于真实调用数据科学规划 |
二、链路追踪核心概念解析 🎯
2.1 基本概念:Trace、Span、Annotation
2.1.1 Trace(追踪)
一个Trace代表一个完整的请求链路,就像一次完整的旅行行程:
2.1.2 Span(跨度)
Span代表一个服务内部的处理单元,是Trace的基本组成单位:
public class Span {
private String traceId; // 追踪ID
private String spanId; // 跨度ID
private String parentSpanId; // 父跨度ID
private String name; // 操作名称
private long timestamp; // 开始时间
private long duration; // 持续时间
private Map<String, String> tags; // 标签信息
}
2.1.3 核心概念关系

2.2 链路追踪数据模型
2.2.1 调用树结构
// 链路追踪数据结构
public class TraceTree {
private String traceId;
private List<SpanNode> rootSpans;
public static class SpanNode {
private Span span;
private List<SpanNode> children;
// 计算服务深度
public int getDepth() {
if (children.isEmpty()) return 1;
return 1 + children.stream()
.mapToInt(SpanNode::getDepth)
.max()
.orElse(0);
}
}
}
2.2.2 关键指标定义
public class TraceMetrics {
// 链路级别指标
private int totalSpans; // 总Span数量
private long traceDuration; // 链路总耗时
private String criticalPath; // 关键路径
// Span级别指标
private Map<String, SpanStats> spanStats;
public static class SpanStats {
private int callCount; // 调用次数
private long avgDuration; // 平均耗时
private long maxDuration; // 最大耗时
private double errorRate; // 错误率
}
}
三、Dubbo链路追踪实现原理 🔧
3.1 Dubbo的Filter机制
Dubbo通过Filter机制实现链路追踪的透明植入:
@Activate(group = {CommonConstants.PROVIDER, CommonConstants.CONSUMER})
public class TracingFilter implements Filter {
private Tracer tracer;
public TracingFilter(Tracer tracer) {
this.tracer = tracer;
}
@Override
public Result invoke(Invoker<?> invoker, Invocation invocation) throws RpcException {
// 创建或继续追踪上下文
Span span = createOrContinueSpan(invoker, invocation);
try {
// 执行调用
Result result = invoker.invoke(invocation);
// 记录成功信息
recordSuccess(span, invocation, result);
return result;
} catch (RpcException e) {
// 记录异常信息
recordError(span, invocation, e);
throw e;
} finally {
// 完成Span
span.finish();
}
}
}
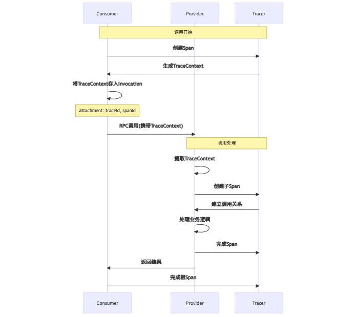
3.2 上下文传播机制
链路追踪信息通过RPC上下文进行传播:

上下文传播代码实现:
public class TraceContext {
private static final String TRACE_ID = "traceId";
private static final String SPAN_ID = "spanId";
private static final String PARENT_SPAN_ID = "parentSpanId";
// 注入追踪信息到RPC调用
public static void injectTraceContext(Invocation invocation, Span currentSpan) {
invocation.setAttachment(TRACE_ID, currentSpan.getTraceId());
invocation.setAttachment(SPAN_ID, currentSpan.getSpanId());
invocation.setAttachment(PARENT_SPAN_ID, currentSpan.getParentSpanId());
}
// 从RPC调用提取追踪信息
public static TraceContext extractTraceContext(Invocation invocation) {
String traceId = invocation.getAttachment(TRACE_ID);
String spanId = invocation.getAttachment(SPAN_ID);
String parentSpanId = invocation.getAttachment(PARENT_SPAN_ID);
if (traceId != null) {
return new TraceContext(traceId, spanId, parentSpanId);
}
return null;
}
}
四、Dubbo链路追踪实战指南 🛠️
4.1 环境准备与依赖配置
4.1.1 添加依赖
<!-- Dubbo链路追踪依赖 -->
<dependencies>
<!-- Dubbo核心 -->
<dependency>
<groupId>org.apache.dubbo</groupId>
<artifactId>dubbo-spring-boot-starter</artifactId>
<version>3.2.0</version>
</dependency>
<!-- 链路追踪核心 -->
<dependency>
<groupId>org.apache.dubbo</groupId>
<artifactId>dubbo-spring-boot-observability-starter</artifactId>
<version>3.2.0</version>
</dependency>
<!-- Zipkin集成 -->
<dependency>
<groupId>io.micrometer</groupId>
<artifactId>micrometer-tracing-bridge-brave</artifactId>
</dependency>
<!-- Brave Zipkin上报 -->
<dependency>
<groupId>io.zipkin.reporter2</groupId>
<artifactId>zipkin-reporter-brave</artifactId>
</dependency>
</dependencies>
4.1.2 基础配置
# application.yml
dubbo:
application:
name: user-service
# 启用QoS用于调试
qos-enable: true
qos-port: 22222
protocol:
name: dubbo
port: 20880
registry:
address: zookeeper://127.0.0.1:2181
# 链路追踪配置
management:
tracing:
sampling:
probability: 1.0 # 采样率100%
zipkin:
base-url: http://localhost:9411
endpoints:
web:
exposure:
include: "tracing,metrics"
4.2 自定义链路追踪Filter
4.2.1 基础追踪Filter实现
/**
* Dubbo链路追踪过滤器
* 在服务提供者和消费者端都生效
*/
@Activate(group = {CommonConstants.PROVIDER, CommonConstants.CONSUMER}, order = -10000)
public class CustomTracingFilter implements Filter {
private static final Logger logger = LoggerFactory.getLogger(CustomTracingFilter.class);
private final Tracer tracer;
private final BaggageManager baggageManager;
public CustomTracingFilter(Tracer tracer, BaggageManager baggageManager) {
this.tracer = tracer;
this.baggageManager = baggageManager;
}
@Override
public Result invoke(Invoker<?> invoker, Invocation invocation) throws RpcException {
// 判断是否应该采样
if (!shouldSample(invocation)) {
return invoker.invoke(invocation);
}
// 创建或继续Span
Span span = createOrContinueSpan(invoker, invocation);
// 设置Span标签
setSpanTags(span, invoker, invocation);
// 传播 baggage(业务上下文信息)
propagateBaggage(invocation);
try (Tracer.SpanInScope scope = tracer.withSpan(span)) {
// 执行实际调用
Result result = invoker.invoke(invocation);
// 记录成功信息
onSuccess(span, invocation, result);
return result;
} catch (RpcException e) {
// 记录异常信息
onError(span, invocation, e);
throw e;
} finally {
// 完成Span
span.end();
}
}
private Span createOrContinueSpan(Invoker<?> invoker, Invocation invocation) {
boolean isConsumer = isConsumerSide(invoker);
String spanName = buildSpanName(invoker, invocation);
Tracer.SpanBuilder spanBuilder = tracer.spanBuilder()
.name(spanName)
.kind(isConsumer ? Span.Kind.CLIENT : Span.Kind.SERVER);
// 提取已有的追踪上下文
TraceContext parentContext = extractParentContext(invocation);
if (parentContext != null) {
spanBuilder.setParent(parentContext);
}
Span span = spanBuilder.start();
// 记录开始时间
span.tag("start.time", Instant.now().toString());
return span;
}
private void setSpanTags(Span span, Invoker<?> invoker, Invocation invocation) {
// 基础标签
span.tag("dubbo.service", invoker.getInterface().getName());
span.tag("dubbo.method", invocation.getMethodName());
span.tag("dubbo.version", invocation.getProtocolVersion());
span.tag("dubbo.consumer", RpcContext.getContext().getRemoteHost());
span.tag("dubbo.provider", RpcContext.getContext().getLocalHost());
// 业务标签
span.tag("business.domain", extractBusinessDomain(invocation));
span.tag("user.id", extractUserId(invocation));
// 性能标签
span.tag("invocation.arguments.count",
String.valueOf(invocation.getArguments().length));
}
private void propagateBaggage(Invocation invocation) {
// 传播业务上下文信息
baggageManager.getBaggage("user.id").updateValue(extractUserId(invocation));
baggageManager.getBaggage("request.source").updateValue(getRequestSource());
// 将baggage信息注入RPC调用
Map<String, String> baggage = baggageManager.getAllBaggage();
for (Map.Entry<String, String> entry : baggage.entrySet()) {
invocation.setAttachment("baggage." + entry.getKey(), entry.getValue());
}
}
private void onSuccess(Span span, Invocation invocation, Result result) {
span.tag("result.status", "success");
span.tag("result.hasException",
String.valueOf(result.hasException()));
if (result.hasException()) {
span.tag("exception.type",
result.getException().getClass().getName());
span.event("exception.occurred");
}
}
private void onError(Span span, Invocation invocation, RpcException e) {
span.tag("result.status", "error");
span.tag("exception.type", e.getClass().getName());
span.tag("exception.message", e.getMessage());
span.event("rpc.exception.occurred");
// 记录错误日志
logger.error("RPC调用失败 - 服务: {}, 方法: {}, 异常: {}",
invoker.getInterface().getName(),
invocation.getMethodName(),
e.getMessage(), e);
}
}
4.2.2 业务定制追踪Filter
/**
* 业务定制化链路追踪过滤器
* 针对特定业务场景进行优化
*/
@Activate(group = {CommonConstants.PROVIDER, CommonConstants.CONSUMER}, order = -9999)
public class BusinessTracingFilter implements Filter {
private final Tracer tracer;
// 需要深度追踪的业务方法
private static final Set<String> DEEP_TRACE_METHODS = Set.of(
"createOrder", "processPayment", "updateInventory"
);
// 高延迟预警阈值(毫秒)
private static final long SLOW_THRESHOLD = 1000L;
@Override
public Result invoke(Invoker<?> invoker, Invocation invocation) throws RpcException {
String methodName = invocation.getMethodName();
// 仅对关键业务方法进行深度追踪
if (!DEEP_TRACE_METHODS.contains(methodName)) {
return invoker.invoke(invocation);
}
Span span = tracer.nextSpan()
.name("business." + methodName)
.kind(Span.Kind.SERVER)
.start();
long startTime = System.currentTimeMillis();
try (Tracer.SpanInScope scope = tracer.withSpan(span)) {
// 记录业务特定信息
recordBusinessSpecificInfo(span, invocation);
Result result = invoker.invoke(invocation);
long duration = System.currentTimeMillis() - startTime;
// 慢调用预警
if (duration > SLOW_THRESHOLD) {
span.tag("performance.slow", "true");
span.tag("performance.duration.ms", String.valueOf(duration));
span.event("slow.invocation.detected");
}
return result;
} catch (Exception e) {
span.tag("business.error", "true");
span.event("business.exception.occurred");
throw e;
} finally {
span.end();
}
}
private void recordBusinessSpecificInfo(Span span, Invocation invocation) {
Object[] args = invocation.getArguments();
if ("createOrder".equals(invocation.getMethodName()) && args.length > 0) {
Object firstArg = args[0];
if (firstArg instanceof OrderRequest) {
OrderRequest request = (OrderRequest) firstArg;
span.tag("order.amount", String.valueOf(request.getAmount()));
span.tag("order.currency", request.getCurrency());
span.tag("order.items.count",
String.valueOf(request.getItems().size()));
}
}
}
}
4.3 配置自动装配
@Configuration
@ConditionalOnClass({Tracer.class, Filter.class})
public class TracingAutoConfiguration {
@Bean
@ConditionalOnMissingBean
public CustomTracingFilter customTracingFilter(Tracer tracer,
BaggageManager baggageManager) {
return new CustomTracingFilter(tracer, baggageManager);
}
@Bean
@ConditionalOnMissingBean
public BusinessTracingFilter businessTracingFilter(Tracer tracer) {
return new BusinessTracingFilter(tracer);
}
@Bean
public FilterRegistrationBean<CustomTracingFilter> tracingFilterRegistration(
CustomTracingFilter filter) {
FilterRegistrationBean<CustomTracingFilter> registration =
new FilterRegistrationBean<>();
registration.setFilter(filter);
registration.setOrder(Ordered.HIGHEST_PRECEDENCE);
return registration;
}
}
五、与开源追踪系统集成 🌐
5.1 Zipkin集成配置
5.1.1 Zipkin服务端部署
# docker-compose.yml
version: '3.8'
services:
zipkin:
image: openzipkin/zipkin:latest
container_name: zipkin
ports:
- "9411:9411"
environment:
- STORAGE_TYPE=elasticsearch
- ES_HOSTS=elasticsearch:9200
elasticsearch:
image: docker.elastic.co/elasticsearch/elasticsearch:7.14.0
container_name: elasticsearch
ports:
- "9200:9200"
environment:
- discovery.type=single-node
- xpack.security.enabled=false
5.1.2 客户端Zipkin配置
# application-zipkin.yml
management:
zipkin:
tracing:
endpoint: http://localhost:9411/api/v2/spans
tracing:
sampling:
probability: 0.5 # 生产环境建议0.1-0.5
logging:
pattern:
level: "%5p [${spring.application.name:},%X{traceId:-},%X{spanId:-}]"
5.2 SkyWalking集成
5.2.1 SkyWalking Agent配置
# agent.config
agent.service_name=${SW_AGENT_NAME:user-service}
collector.backend_service=${SW_AGENT_COLLECTOR:127.0.0.1:11800}
# Dubbo插件配置
plugin.dubbo.enable=true
plugin.dubbo.collect_consumer_arguments=true
plugin.dubbo.collect_provider_arguments=true
5.2.2 Spring Boot集成
<!-- SkyWalking依赖 -->
<dependency>
<groupId>org.apache.skywalking</groupId>
<artifactId>apm-toolkit-trace</artifactId>
<version>8.16.0</version>
</dependency>
<dependency>
<groupId>org.apache.skywalking</groupId>
<artifactId>apm-toolkit-logback-1.x</artifactId>
<version>8.16.0</version>
</dependency>
// 手动追踪示例
@Trace(operationName = "businessOrderProcessing")
public void processOrder(Order order) {
// 设置业务标签
ActiveSpan.tag("order_id", order.getId());
ActiveSpan.tag("order_amount", String.valueOf(order.getAmount()));
try {
// 业务逻辑
inventoryService.deductStock(order);
paymentService.processPayment(order);
} catch (Exception e) {
// 记录异常
ActiveSpan.error(e);
throw e;
}
}
5.3 Jaeger集成
# application-jaeger.yml
management:
tracing:
sampling:
probability: 1.0
jaeger:
endpoint: http://localhost:14268/api/traces
service-name: user-service
propagation:
type: B3
六、链路追踪数据可视化与分析 📊
6.1 调用链路可视化
6.1.1 完整调用链展示

6.1.2 关键路径分析
public class CriticalPathAnalyzer {
public CriticalPath analyzeCriticalPath(Trace trace) {
List<Span> spans = trace.getSpans();
Map<String, Span> spanMap = spans.stream()
.collect(Collectors.toMap(Span::getSpanId, Function.identity()));
// 计算每个Span的最早开始时间和最晚开始时间
calculateTimings(spanMap);
// 识别关键路径
return identifyCriticalPath(spanMap, trace.getRootSpan());
}
private void calculateTimings(Map<String, Span> spanMap) {
// 前向传播计算最早开始时间
forwardPropagation(spanMap);
// 后向传播计算最晚开始时间
backwardPropagation(spanMap);
// 计算浮动时间
spanMap.values().forEach(span -> {
long floatTime = span.getLatestStartTime() - span.getEarliestStartTime();
span.setFloatTime(floatTime);
});
}
}
6.2 性能分析报表
6.2.1 服务性能统计
public class PerformanceReport {
private String serviceName;
private LocalDate reportDate;
private List<MethodPerformance> methodPerformances;
public static class MethodPerformance {
private String methodName;
private long totalCalls;
private long successCalls;
private long errorCalls;
private double avgResponseTime;
private double p95ResponseTime;
private double p99ResponseTime;
private double errorRate;
public double getErrorRate() {
return totalCalls > 0 ? (double) errorCalls / totalCalls : 0.0;
}
}
public MethodPerformance getWorstPerformingMethod() {
return methodPerformances.stream()
.max(Comparator.comparing(MethodPerformance::getAvgResponseTime))
.orElse(null);
}
}
6.2.2 依赖关系分析
public class DependencyAnalyzer {
public DependencyGraph buildDependencyGraph(List<Trace> traces) {
DependencyGraph graph = new DependencyGraph();
for (Trace trace : traces) {
for (Span span : trace.getSpans()) {
if (span.getParentSpanId() != null) {
// 添加服务间依赖关系
String parentService = getServiceName(span.getParentSpanId());
String childService = getServiceName(span.getSpanId());
graph.addDependency(parentService, childService);
// 记录调用统计
graph.recordCall(parentService, childService,
span.getDuration(), !span.hasError());
}
}
}
return graph;
}
}
七、生产环境最佳实践 🏭
7.1 采样策略优化
7.1.1 自适应采样策略
@Component
public class AdaptiveSampler {
private final RateLimiter rateLimiter = RateLimiter.create(1000.0); // 1000 traces/s
private final Map<String, Double> serviceSamplingRates = new ConcurrentHashMap<>();
public boolean shouldSample(String serviceName, Invocation invocation) {
// 关键业务方法100%采样
if (isCriticalBusinessMethod(invocation)) {
return true;
}
// 根据服务重要性调整采样率
double samplingRate = serviceSamplingRates.getOrDefault(serviceName, 0.1);
// 使用速率限制器避免采样过多
if (rateLimiter.tryAcquire()) {
return ThreadLocalRandom.current().nextDouble() < samplingRate;
}
return false;
}
public void adjustSamplingRate(String serviceName, double errorRate, long qps) {
// 根据错误率和QPS动态调整采样率
double newRate = calculateOptimalSamplingRate(errorRate, qps);
serviceSamplingRates.put(serviceName, newRate);
}
private double calculateOptimalSamplingRate(double errorRate, long qps) {
if (errorRate > 0.05) {
return 1.0; // 高错误率时全量采样
} else if (qps > 1000) {
return 0.01; // 高QPS时降低采样率
} else {
return 0.1; // 默认采样率
}
}
}
7.2 性能优化建议
7.2.1 异步上报追踪数据
@Component
public class AsyncTraceReporter {
private final BlockingQueue<Span> spanQueue = new LinkedBlockingQueue<>(10000);
private final ExecutorService reporterThread = Executors.newSingleThreadExecutor();
private final ZipkinReporter zipkinReporter;
@PostConstruct
public void init() {
reporterThread.submit(this::reportingLoop);
}
public void report(Span span) {
// 非阻塞方式提交Span
if (!spanQueue.offer(span)) {
// 队列满时记录指标,但不阻塞业务线程
Metrics.counter("tracing.queue.overflow").increment();
}
}
private void reportingLoop() {
List<Span> batch = new ArrayList<>(100);
while (!Thread.currentThread().isInterrupted()) {
try {
// 批量收集Span
Span span = spanQueue.poll(100, TimeUnit.MILLISECONDS);
if (span != null) {
batch.add(span);
}
// 批量上报或超时上报
if (batch.size() >= 100 || (span == null && !batch.isEmpty())) {
zipkinReporter.report(batch);
batch.clear();
}
} catch (InterruptedException e) {
Thread.currentThread().interrupt();
break;
}
}
}
}
7.2.2 追踪数据存储优化
# Elasticsearch索引模板优化
elasticsearch:
indices:
tracing:
number_of_shards: 3
number_of_replicas: 1
refresh_interval: 30s
retention:
days: 7
7.3 安全与隐私保护
7.3.1 敏感信息过滤
@Component
public class SensitiveDataFilter {
private final Set<String> sensitiveFields = Set.of(
"password", "token", "creditCard", "phone", "email"
);
public Span filterSensitiveData(Span span) {
Map<String, String> tags = span.getTags();
Map<String, String> filteredTags = tags.entrySet().stream()
.collect(Collectors.toMap(
Map.Entry::getKey,
entry -> isSensitive(entry.getKey()) ? "***" : entry.getValue()
));
return span.toBuilder()
.tags(filteredTags)
.build();
}
private boolean isSensitive(String key) {
return sensitiveFields.stream()
.anyMatch(field -> key.toLowerCase().contains(field));
}
}
八、总结 📚
通过本文的深入学习,我们全面掌握了Dubbo链路追踪的完整知识体系:
8.1 核心要点回顾
✅ 基础概念:理解Trace、Span、上下文传播等核心概念
✅ 实现原理:掌握Dubbo Filter机制和上下文传播原理
✅ 实战开发:学会自定义追踪Filter和业务定制化追踪
✅ 系统集成:掌握与Zipkin、SkyWalking等系统的集成
✅ 生产实践:了解采样策略、性能优化、安全保护等最佳实践
8.2 链路追踪价值总结
| 应用场景 | 具体价值 | 实现方式 |
|---|---|---|
| 故障排查 | 快速定位问题服务 | 调用链可视化、错误标记 |
| 性能优化 | 识别性能瓶颈 | 耗时分析、关键路径识别 |
| 容量规划 | 科学分配资源 | 调用统计、依赖分析 |
| 系统治理 | 理解系统架构 | 依赖关系图、调用拓扑 |
8.3 演进路线建议
对于想要建立完善链路追踪体系的团队,建议按以下阶段推进:
- 基础建设阶段:集成基础追踪,实现调用链可视化
- 深度分析阶段:添加业务标签,实现性能分析
- 智能运维阶段:建立预警机制,实现智能分析
- 业务赋能阶段:追踪数据驱动业务决策
🎯 架构启示:链路追踪不仅是技术工具,更是理解系统、优化系统的重要基础设施。建立完善的追踪体系,相当于为分布式系统装上了"CT扫描仪",让系统内部状态一目了然。
参考资料 📖
架构师视角:链路追踪是微服务可观测性的三大支柱之一(日志、指标、追踪)。建立完善的追踪体系不仅有助于故障排查,更能为系统优化、容量规划提供数据支撑,是微服务架构走向成熟的重要标志。
标签: Dubbo 链路追踪 微服务 可观测性 分布式系统 APM
897

被折叠的 条评论
为什么被折叠?



