大家好,这里是AIGC阿道夫
前言
在上一期的探索中,我们一起走进了快手可图的奇妙世界,并通过一组提示词生成了不错的图片,粗略体验了它独特的操作。许多朋友可能对其中文件夹的作用感到好奇。今天,我们将深入探讨ComfyUI的目录结构和插件体系,并推荐几款值得一试的插件,让创作之旅更加丰富多彩。
0****1
Comfy目录介绍
网路下载下来的comfyui目录如下图:

comfyui目录结构
一般用户接触最对的是以上几个文件夹和文件
-
custom_nodes
-
input
-
models
-
output
-
extra_model_paths.yaml.example
目录结构的信息可以参考如下思维导图:

目录结构思维导图
你可能会有顾虑,我还是一个新手,不知道模型的对应,不用担心,每个 AIGC 的网站都贴心的给你备注了,比如大名鼎鼎的 C 站,可以看到 Type, 以下是 checkpoint 和 lora 的两个示例,你需要将下载的模型放到对应的models文件夹下即可。

checkpoint主模型示例

lora微调模型示例
0****2
插件体系
2.1. ComfyUI-Manager插件安装
ComfyUI 丰富的插件是他的一大亮点,能让这个插件体系玩转的第一步是安装 ComfyUI-Manager 的插件,以后你就能轻松搞定其他插件。
安装 ComfyUI-Manager 有如下方式
1. 进入 ComfyUI/custom_nodes 目录
2. 通过 git 下载插件内容
git clone https://github.com/ltdrdata/ComfyUI-Manager.git
3. 重启 ComfyUI
若网络不好,也直接将 ComfyUI-Manager 的压缩包解压至 ComfyUI/custom_nodes 目录,以上两种方式都可以,你说,我的 chrome 可以连上 github,但终端连不上,那可以去上一期的内容,里面有解决方法。
0****3
热门插件推荐
3.1. AIGODLIKE-COMFYUI-TRANSLATION
作用:ComfyUI 的多语言翻译插件,此插件实现了常驻菜单栏/搜索栏/右键上下文菜单/节点等的翻译
下载地址:
https://github.com/AIGODLIKE/AIGODLIKE-COMFYUI-TRANSLATION

翻译UI界面示例
3.2. ComfyUI Workspace Manager
作用:一个 ComfyUI 工作流和模型管理扩展,用于在一个地方组织和管理您的所有工作流、模型。在工作流之间无缝切换,以及导入、导出工作流,重复使用子工作流,安装模型,在单个工作区中浏览您的模型。
下载地址:
https://github.com/11cafe/comfyui-workspace-manager

workflow工作流界面

workspace模型界面
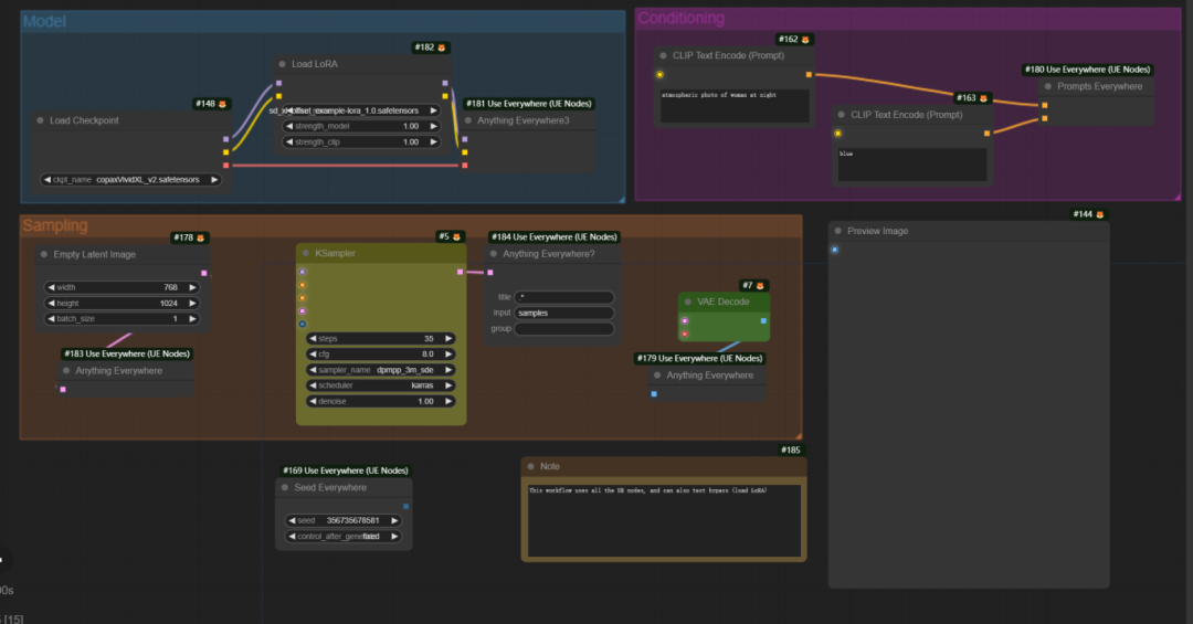
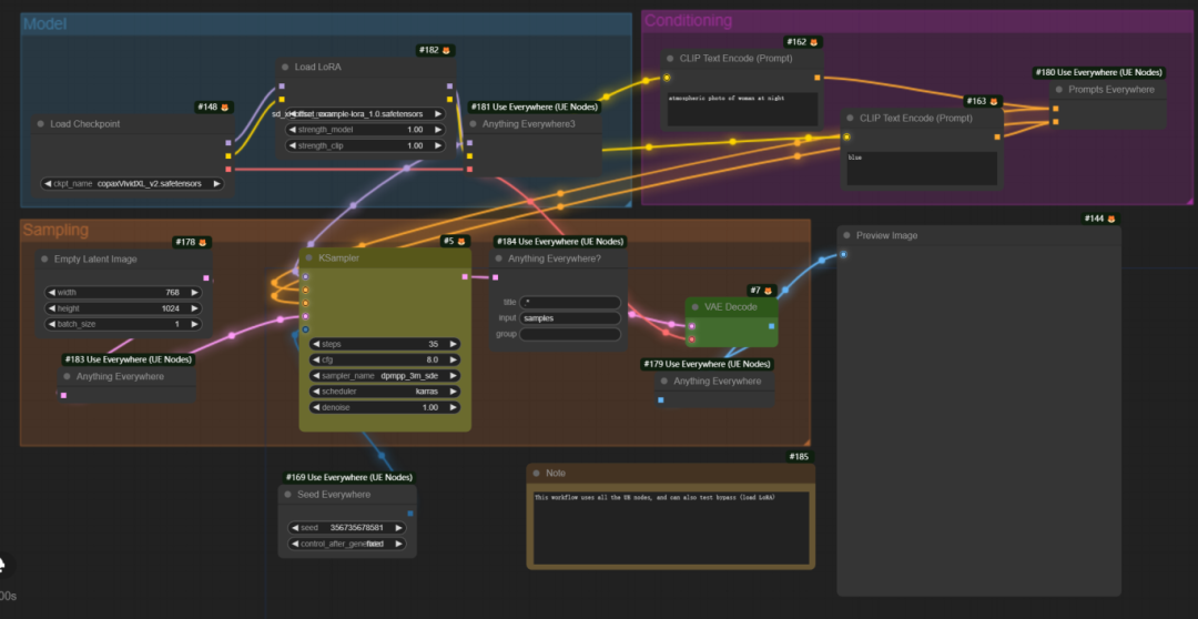
3.3. cg-use-everywhere
作用:不想让你的节点连线很乱,使用 cg-use-everywhere,5 个节点让你的远离理线的烦恼。

使用 everywhere 节点界面

开启UE links显示

开启UE links 节点布局
3.4. ComfyUI-Custom-Scripts
ComfyUI 的增强和实验,主要集中在用户界面功能方面,功能太强大了,下面总结下我列举下使用的一些功能
-
自动提示词补全:该功能可以自动完成提示词的补全,提高用户输入效率。
-
二级菜单:提供了更丰富的操作界面,使用户能够更方便地进行选择和设置。
-
网络对齐:帮助用户在图像生成过程中保持图像的对齐和一致性。
-
模型信息查看:允许用户查看加载的模型信息,这些信息来源于civitai.com 国外网站。
-
Workflow 导出 png,添加用于将图形导入/导出为显示节点视图的SVG和PNG的菜单选项,方便分享。
ComfyUI-Custom-Scripts 插件通过一系列实用功能,极大地提升了用户在AI绘画创作中的便利性和灵活性。
下载地址:
https://github.com/pythongosssss/ComfyUI-Custom-Scripts

自动补齐提示词

为了帮助大家更好地掌握 ComfyUI,我在去年花了几个月的时间,撰写并录制了一套ComfyUI的基础教程,共六篇。这套教程详细介绍了选择ComfyUI的理由、其优缺点、下载安装方法、模型与插件的安装、工作流节点和底层逻辑详解、遮罩修改重绘/Inpenting模块以及SDXL工作流手把手搭建。
一、ComfyUI配置指南
- 报错指南
- 环境配置
- 脚本更新
- 后记
- …

二、ComfyUI基础入门
- 软件安装篇
- 插件安装篇
- …

三、 ComfyUI工作流节点/底层逻辑详解
- ComfyUI 基础概念理解
- Stable diffusion 工作原理
- 工作流底层逻辑
- 必备插件补全
- …

四、ComfyUI节点技巧进阶/多模型串联
- 节点进阶详解
- 提词技巧精通
- 多模型节点串联
- …

五、ComfyUI遮罩修改重绘/Inpenting模块详解
- 图像分辨率
- 姿势
- …

六、ComfyUI超实用SDXL工作流手把手搭建
- Refined模型
- SDXL风格化提示词
- SDXL工作流搭建
- …


由于篇幅原因,本文精选几个章节,详细版点击下方卡片免费领取
ComfyUI配置、入门与工作流搭建指南
1041

被折叠的 条评论
为什么被折叠?



