简单ffmpeg内存转码
上篇文章记录了一个基于FFmpeg的内存播放器,可以使用FFmpeg读取并播放内存中的数据。这篇文章记录一个基于FFmpeg的内存转码器。该转码器可以使用FFmpeg读取内存中的数据,转码为H.264之后再将数据输出到内存。
关于如何从内存读取数据,以及如何将数据输出到内存,可以参考文章:
ffmpeg 从内存中读取数据(或将数据输出到内存)
FFmpeg读写内存的关键点有2个:
1. 初始化自定义的AVIOContext,指定自定义的回调函数。
2. 自己写回调函数。注意函数的参数和返回值(尤其是返回值)。
转码实际上就是解码和编码的结合。该方面的知识可以参考文章:
解码:100行代码实现最简单的基于FFMPEG+SDL的视频播放器(SDL1.x)
编码:最简单的基于FFMPEG的视频编码器(YUV编码为H.264)
转码: 最简单的基于FFMPEG的转码程序
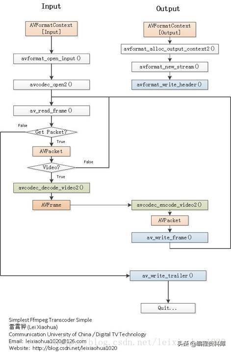
流程
程序的流程图如下图所示。从图中可以看出,首先分别初始化了输入和输出的AVFormatContext。然后首先解码输入的AVPacket,得到存储像素数据(YUV420P格式)的AVFrame,然后编码AVFrame为H.264的AVPacket,最后将编码后的AVPacket输出。

FFMPEG基于内存的转码实例
FFMPEG支持内存转码的,但没有现成可用的封装得很好的接口。几经翻阅网络文章,找到了些许方法,结合自己的实验,完成既定目标。网络上暂未发现有此类应用,写出来,尽一人绵薄之力。至于经常偷窃他人成果,亦于此略表心意。
在FFMPEG中,转换视频有一套固定的方式,初始化好参数后,就是调用avformat_write_header写头部信息,调用av_write_frame写一帧数据,调用av_write_trailer写尾部信息,它们都使用AVFormatContext结构体作为参数。
对于使用文件名(file协议)的情况,初始化参数后,调用avio_open来打开文件。后面可以不用管文件名称了。
对于使用ftp协议的情况,除了在协议路径上加“ftp://ip/”,其它的步骤和上述情况一样。但必须注意的是,编译FFMPEG时要添加对应的协议,否则会不成功。另外还要在代码加上avformat_network_init函数进行初始化。
说回本文重点。本文关注的是使用FFMPEG将转换好的视频数据放到内存中,该内存中的数据是完全的视频,直接保存成文件即可播放而不用。很多年以前搞AVI时研究过其格式,知道在写AVI文件时要将文件指针定位到文件头部,写文件总大小,会使用seek函数。有的FTP服务是不支持回写和sekk功能的,这也是为什么我之前的尝试会失败。
鉴于此,想到了将所有的视频数据放到开辟好的内存,而seek则直接用指针来运算。网络有这方面的文章,请参考文后地址。
FFMPEG支持自定义AVIOContext,使用avio_alloc_context返回AVIOContext结构体,同时该函数会传递自定义的read、write、seek函数。再使用avformat_alloc_output_context2函数分配AVFormatContext结构体,再将上面分配的AVIOContext结构体赋值给AVFormatContext的pb成员。
下面说说我所做的步骤。
1、定义好write、seek或read。具体参考文后源码。要注意的是,这里没有读操作,因此不实现,关注的是转码后的数据,因而实现了write和seek。在write过程中,会出现内存不够的情况所以我使用av_realloc函数来扩展内存,每次只扩展一半,不够再扩。
2、创建AVIOContext,关赋值,示例如下:

在这里要注意avformat_alloc_output_context2函数,它会分配AVOutputFormat(如果不指定的话),out_filename是根据文件名来判断是哪一种格式,因为我没有限制使用什么格式,这和前面提到不使用文件是两回事。详见代码。
3、由于不使用文件了,所以不需要调用avio_open了。我在这里也纠结好久,一时没转过弯来。
其它就和普通文件的操作类似。
FFMPEG工程浩大,可以参考的书籍又不是很多,因此很多刚学习FFMPEG的人常常感觉到无从下手。因此特地分离出了一个简单的视频编码器供学习之用。 该视频转码器实现了视频格式之间的转换。包含了封装格式的转换以及视音频编码格式的转换。 尽管该视频转码器的代码十分简单,但是几乎包含了使用FFMPEG转码一个视频所有必备的API。十分适合FFmpeg的初学者。
关注+私信免费领取领取一份99的视频学习资料哦

ffmpeg转码速度控制方法
FFMPEG 像读取直播流一样读取文件
HLS当前吵得这么熙熙攘攘的,不知道大伙有没有遇到视频播着播着就卡住的问题
其实播着播着就卡住的这个问题,完全是因为吐流吐得太快了,m3u8更新得太快了,或者生成m3u8列表中的新INF太慢了,导致的数据处理问题,卡住,ffmpeg的转码进度其实可以控制,通过help可以看到如下信息:

可以使用-re这个参数来控制转码的速度,也就是说,像是播放实时流一样的输出文件,这么做可以控制HLS输出的速度,非常nice
关注+私信可以免费领取一份99的视频学习资料哦,内容包括:C/C++,Linux,golang,Nginx,ZeroMQ,MySQL,Redis,fastdfs,MongoDB,ZK,流媒体,CDN,P2P,K8S,Docker,TCP/IP,协程,ffmpeg,
DPDK,嵌入式 等。。。
FFmpeg内存转码实践
本文介绍了一种基于FFmpeg的内存转码器实现方法,该转码器可以从内存读取数据,将其转码为H.264格式后再输出到内存。文中详细解释了初始化自定义AVIOContext及实现自定义读写函数的过程。
60

被折叠的 条评论
为什么被折叠?



