目录

SVN介绍
简介
SVN全称Subversion,是一个开放源代码的版本控制系统,Subversion在2000年由CollabNet Inc开发,现在发展成为Apache软件基金会的一个项目,同样是一个丰富的开发者和用户社区的一部分。
SVN是一个开放源代码的版本控制系统,管理着随时间改变的数据。这些数据放置在一个中央资料档案库(repository)中。这个档案库很像一个普通的文件服务器,不过它会记住每一次文件的变动。这样你就可以把档案恢复到旧的版本,或是浏览文件的变动历史。说得简单一点SVN就是用于多个人共同开发同一个项目,共用资源的目的。
主要作用
1.目录版本控制
Subversion实现了一个"虚拟"的版本控管文件系统,能够依时间跟踪整个目录的变动。目录和文件都能进行版本控制。
2.真实的版本历史
Subversion中,可以增加(add)、删除((delete)、复制(copy)和重命名(rename),无论是文件还是目录。所有的新加的文件都从一个新的、干净的版本开始。
3.自动提交
一个提交动作,不是全部更新到了档案库中,就是完全不更新。这允许开发人员以逻辑区间建立并提交变动,以防止当部分提交成功时出现的问题。
基本概念
- repository(源代码库):源代码统一存放的地方
- Checkout(提取):当你手上没有源代码的时候,你需要从repository checkout一份
- Commit(提交):当你已经修改了代码,你就需要Commit到repository
- Update (更新):当你已经Checkout了一份源代码,Update一下你就可以和Repository上的源代码同步,你手上的代码就会有最新的变更
生命周期
-
创建版本库
版本库相当于一个集中的空间,用于存放开发者所有的工作成果。版本库不仅能存放文件,还包括了每次修改的历史,即每个文件的变动历史。
Create 操作是用来创建一个新的版本库。大多数情况下这个操作只会执行一次。当你创建一个新的版本库的时候,你的版本控制系统会让你提供一些信息来标识版本库,例如创建的位置和版本库的名字。
-
检出
Checkout 操作是用来从版本库创建一个工作副本。工作副本是开发者私人的工作空间,可以进行内容的修改,然后提交到版本库中。
-
更新
顾名思义,update 操作是用来更新版本库的。这个操作将工作副本与版本库进行同步。由于版本库是由整个团队共用的,当其他人提交了他们的改动之后,你的工作副本就会过期。
让我们假设 Tom 和 Jerry 是一个项目的两个开发者。他们同时从版本库中检出了最新的版本并开始工作。此时,工作副本是与版本库完全同步的。然后,Jerry 很高效的完成了他的工作并提交了更改到版本库中。
此时 Tom 的工作副本就过期了。更新操作将会从版本库中拉取 Jerry 的最新改动并将 Tom 的工作副本进行更新。
-
执行变更
当检出之后,你就可以做很多操作来执行变更。编辑是最常用的操作。你可以编辑已存在的文件,例如进行文件的添加/删除操作。
你可以添加文件/目录。但是这些添加的文件目录不会立刻成为版本库的一部分,而是被添加进待变更列表中,直到执行了 commit 操作后才会成为版本库的一部分。
同样地你可以删除文件/目录。删除操作立刻将文件从工作副本中删除掉,但该文件的实际删除只是被添加到了待变更列表中,直到执行了 commit 操作后才会真正删除。
Rename 操作可以更改文件/目录的名字。"移动"操作用来将文件/目录从一处移动到版本库中的另一处。
-
复查变化
当你检出工作副本或者更新工作副本后,你的工作副本就跟版本库完全同步了。但是当你对工作副本进行一些修改之后,你的工作副本会比版本库要新。在 commit 操作之前复查下你的修改是一个很好的习惯。
Status 操作列出了工作副本中所进行的变动。正如我们之前提到的,你对工作副本的任何改动都会成为待变更列表的一部分。Status 操作就是用来查看这个待变更列表。
Status 操作只是提供了一个变动列表,但并不提供变动的详细信息。你可以用 diff 操作来查看这些变动的详细信息。
-
修复错误
我们来假设你对工作副本做了许多修改,但是现在你不想要这些修改了,这时候 revert 操作将会帮助你。
Revert 操作重置了对工作副本的修改。它可以重置一个或多个文件/目录。当然它也可以重置整个工作副本。在这种情况下,revert 操作将会销毁待变更列表并将工作副本恢复到原始状态。
-
解决冲突
合并的时候可能会发生冲突。Merge 操作会自动处理可以安全合并的东西。其它的会被当做冲突。例如,"hello.c" 文件在一个分支上被修改,在另一个分支上被删除了。这种情况就需要人为处理。Resolve 操作就是用来帮助用户找出冲突并告诉版本库如何处理这些冲突。
-
提交更改
Commit 操作是用来将更改从工作副本到版本库。这个操作会修改版本库的内容,其它开发者可以通过更新他们的工作副本来查看这些修改。
在提交之前,你必须将文件/目录添加到待变更列表中。列表中记录了将会被提交的改动。当提交的时候,我们通常会提供一个注释来说明为什么会进行这些改动。这个注释也会成为版本库历史记录的一部分。Commit 是一个原子操作,也就是说要么完全提交成功,要么失败回滚。用户不会看到成功提交一半的情况。
SVN的安装
服务端 https://www.visualsvn.com/downloads/

客户端 https://tortoisesvn.net/downloads.html

安装VisualSVN Server









安装TortoiseSVN







SVN的配置
设置IP和端口


Server name的值可以设置为:
1.127.0.0.1(只能本地自己访问)
2.电脑用户名(只能本地自己访问)
3.当前IP(能够拼通IP的用户均可访问)
Server Port使用默认值即可
查看当前IP:
打开dos窗口(windows+R键),输入ipconfig,按回车
新建账号密码


新建分组


SVN的使用
新建版本库






迁入项目到SVN(import)

选择任意项目,右键选择TortoiseSVN,选择import







检索项目(check out)

在需要检索项目的目录中,右键选择SVN Checkout...



提交代码(commit)
新建文件,右键选择TortoiseSVN,选择Add,将文件添加到版本库列表

再次点击文件,右键,会出现SVN Commit...



更新代码(update)
如果当前资源不是最新版本,则可在项目中空白地方右键,选择SVN Update


版本冲突问题
版本冲突原因
假设A、B两个用户都在版本号为100的时候,更新了kingtuns.txt这个文件,A用户在修改完成之后提交kingtuns.txt到服务器,这个时候提交成功,这个时候kingtuns.txt文件的版本号已经变成101了。同时B用户在版本号为100的kingtuns.txt文件上作修改,修改完成之后提交到服务器时,由于不是在当前最新的101版本上作的修改,所以导致提交失败。此时用户B去更新文件,如果B用户和A用户修改了文件的同一行代码,就会出现冲突。
版本冲突现象
冲突发生时,subversion会在当前工作目录中保存所有的目标文件版本[上次更新版本、当前获取的版本(即别人提交的版本)、自己更新的版本、目标文件]。
假设文件名是kingtuns.txt
对应的文件名分别是:
kingtuns.txt.r101
kingtuns.txt.r102
kingtuns.txt.mine
kingtuns.txt
同时在目标文件中标记来自不同用户的更改。
版本冲突解决
首先应该从版本库更新版本,然后去解决冲突,冲突解决后要执行svn resolved(解决),然后在签入到版本库。在冲突解决之后,需要使用svn resolved(解决)来告诉subversion冲突解决,这样才能提交更新。
解决冲突的三种选择
1.放弃自己的更新,使用svn revert(回滚),然后提交。在这种方式下不需要使用svn resolved (解决)
2.放弃自己的更新,使用别人的更新。使用最新获取的版本覆盖目标文件,执行resolved filename并提交(选择文件—右键—解决)。
3.手动解决:冲突发生时,通过和其他用户沟通之后,手动更新目标文件。然后执行resolved filename来解除冲突,最后提交。
冲突例子

A、B都修改了同一个文件,A用户先提交。

B用户再提交

点击OK,选择update

点击OK

解决冲突
打开编辑窗口方式一:

打开编辑窗口方式二:
在冲突的文件右键



Theirs窗口为服务器上当前最新版本
Mine窗口为本地修改后的版本
Merged窗口为合并后的文件内容显示
如果要使用服务器版本,在Theirs窗口选中差异内容,右键,选择Use this text block(使用这段文本块)。同理如果要使用本地版本,在协商后,在Mine窗口右键,选择Use this text block(使用这段文本块)。
修改完成后,选择"Mark as resolved"(标记为解决),然后选择""Save”(保存文件),关闭窗口即可。

此时,当前冲突已解决,可再次选择"SVN Commit"提交文件


注:也可先不标记为解决,直接保存文件后,在B用户的冲突目录下,选中文件一右键菜单—TortoiseSVN—Resolved(解决)。然后再提交文件。
如何降低冲突解决的复杂度
1.当文档编辑完成后,尽快提交,频繁的提交/更新可以降低在冲突发生的概率,以及发生时解决冲突的复杂度。
2.在提交时,写上明确的message,方便以后查找用户更新的原因,毕竟随着时间的推移,对当初更新的原因有可能会遗忘
3.养成良好的使用习惯,使用SVN时每次都是先提交,后更新。每天早上打开后,首先要从版本库获取最新版本。每天下班前必须将已经编辑过的文档都提交到版本库。
IDEA集成使用SVN
配置SVN环境
在Other Settings中设置
IDEA 2020
Other Settings变成了New Projects Settings
位置:在file ⇨ New Projects Setup ⇨ Settings for New Projects



重启IDEA
检索项目
选择VCS -> Checkout from Version Control -> Subversion
IDEA2020的Checkout from Version Control选项变成Get from Version Control选项。

添加远程仓库中的URL
点击添加的URL,选择Checkout
选择检索的项目的存放位置

选择Destination,根据自己的偏好选择,其他配置默认,单击OK


选择1.8 Format,点击OK

选择Add
打开

此时,项目就可以与远程仓库关联

提交代码


更新代码



导入项目
选择lmport into Subversion

选择"+”添加项目导入的地址(可手动添加一个文件夹,项目中的文件会放置在该文件夹中,文件名自定义)

选择要导入的路径,选择Import

选择要导入的项目,点击OK

检查导入的路径,填写导入信息,选择OK


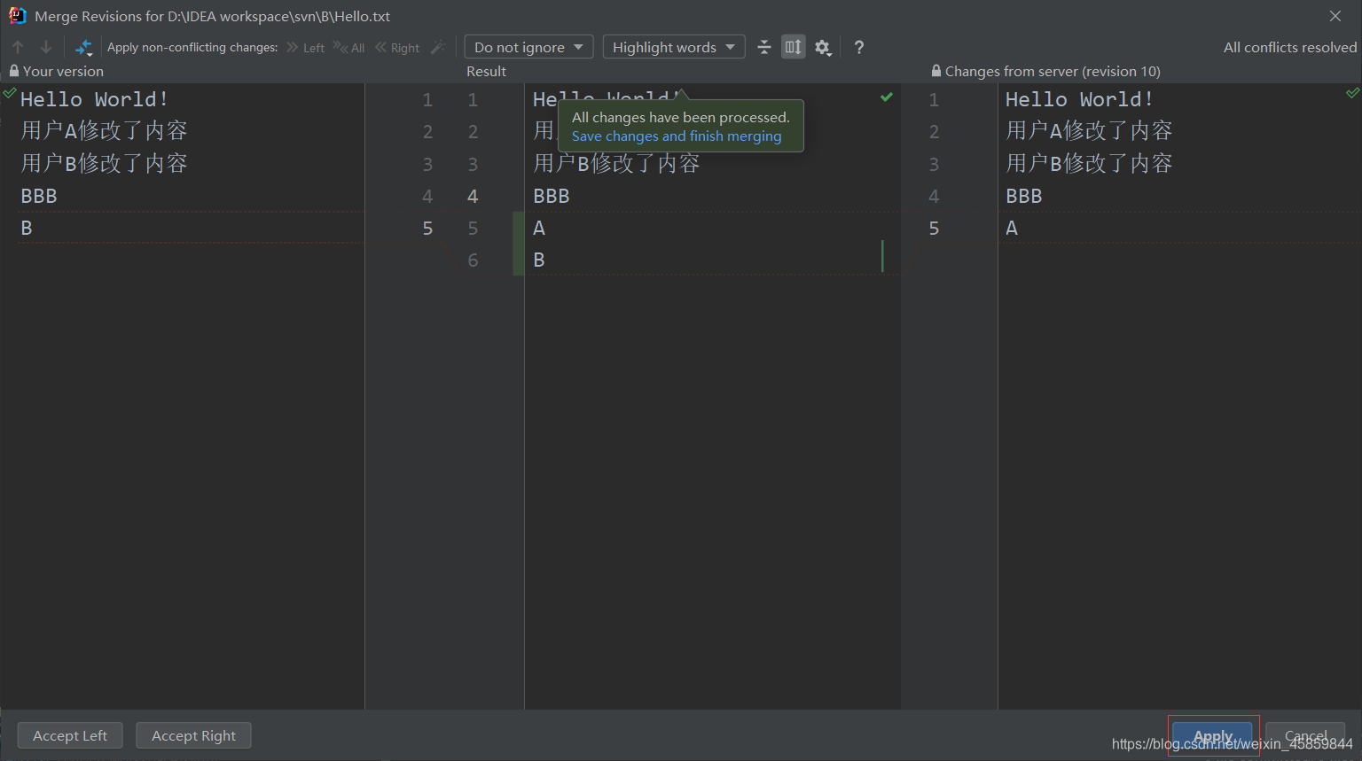
版本冲突问题
如果未更新,就提交资源(有其他用户也提交过资源),则提交失败

此时,执行更新操作,将其他人提交过的资源更新到本地,会提示冲突

通常选择合并,再选择需要保留的代码,选择好之后选择Apply

更新成功

再次选择提交,成功解决冲突


SVN教程

7658

被折叠的 条评论
为什么被折叠?



