萌新编写risc-v软件的学习使用
对于vscode我其实没什么好说的 就是先配置好环境
其实vscde作为一个编译器的软件 其实并不需要指望能往里面加载多少功能 我们需要做的就是赋予编辑器更好用的功能和体验
有些人会在vscode里面甚至加入波形 仿真 我觉得不如交给 vivado来用
在vscode里面需要完成的通过暂时的设计综合确认部分的正确
设计综合
比如我写了一个非常简单的代码
module gates2(
input a,
input b,
output[5:0] y );
assign y[0] = a & b ;
assign y[1] =~( a & b );
assign y[2] = a | b ;
assign y[3] = ~(a | b) ;
assign y[4] = a ^ b ;
assign y[5] = a ~^ b ;
endmodule


其实看个大概就能看出对不对了
专业的事情交给专业的人
对于设计综合 写好部分 RTL代码之后 在 vivado上采取的就是先综合看看是否能将RTL级的代码推演生成至网表文件
我们现在讲述一个概念叫设计综合
综合的过程就是将行为级或RTL级的设计描述和原理图等设计输入转换成由与门,或门 非门 RAM和触发器等基本逻辑单元组成的逻辑连接的过程,并将RTL级推演的网表文件映射到FPGA器件的原语,生成综合的网表文件。
先在专用编辑器里面写一段垃圾代码
module gates2(
input a,
input b,
output[5:0] y
);
assign y[0] = a & b ;
assign y[1] =~( a & b );
assign y[2] = a | b ;
assign y[3] = ~(a | b) ;
assign y[4] = a ^ b ;
assign y[5] = a ~^ b ;
endmodule


综合一下
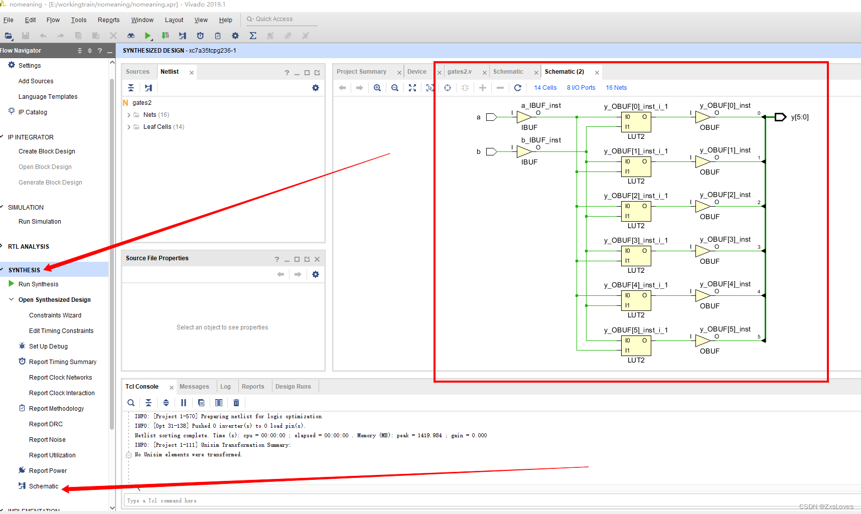
综合完成之后我们可以点击
RTL ANALYSIS
下属的Schematic 显示出完整的电路表示图像

生成的是RTL级的代码
简单代码下的RTL电路图 如图所示


这是在SYNTHESIS 下点击电路图出现的Schematic
感觉 是和上面的图案有些许同 这是电路图形式的综合
下面讲述testbench 的 使用和实现
有点抽象的是我忘记怎么用VScode完成例化操作 了

我们按照在输入框里的输入就行了
一键用Vscode例化 和 testbench 都行

RISC-V软件学习:VSCode环境配置与设计综合实践,
358

被折叠的 条评论
为什么被折叠?



