网易云音乐开发--音乐播放暂停切换上下首功能实现

文章讲述了如何在小程序中封装音乐播放/暂停功能,包括使用API获取音乐ID,解决播放问题,监听音频状态以保持页面和系统状态同步。此外,文章还讨论了通过PubSubJS进行页面间通信以实现音乐切换,处理边界情况,并通过npm包管理依赖。最后,修复了页面销毁时音乐状态丢失的问题。

音乐播放暂停功能实现

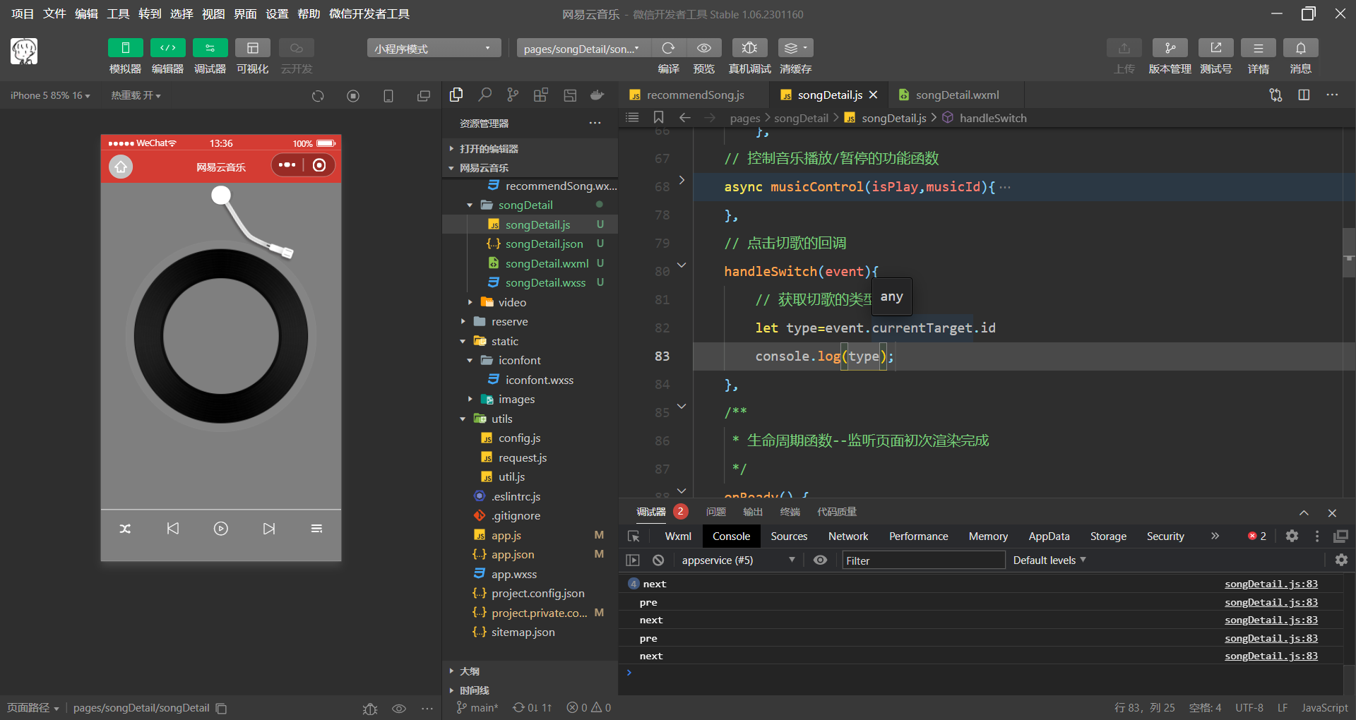
封装一个控制音乐播放/暂停的功能函数

看一下文档,我需要用的api 

 这个接口好像没有音频的url,查看一下,换个api

 

 这样就能拿到id,并可以播放了 

 

 但是音乐并没有播放

 我们少了这个

 现在可以播放了,如果有上面的需要,可以参考一下

 "requiredBackgroundModes": ["audio", "location"]

 完善代码,暂停音乐

 解决系统任务栏控制音乐播放状态显示不一致问题</

评论 1
添加红包

请填写红包祝福语或标题

红包个数最小为10个

红包金额最低5元

当前余额3.43前往充值 >
需支付:10.00
成就一亿技术人!
领取后你会自动成为博主和红包主的粉丝 规则
hope_wisdom
发出的红包
实付
使用余额支付
点击重新获取
扫码支付
钱包余额 0

抵扣说明:

1.余额是钱包充值的虚拟货币,按照1:1的比例进行支付金额的抵扣。
2.余额无法直接购买下载,可以购买VIP、付费专栏及课程。

余额充值