一、整体设计
本广告投放系统采用SSM结构,前端框架使用Vue3,并结合elment-UI ;后端主要使用springboot,借用hutool、POI等工具;数据库管理使用mybatis-plus,并借助mysql可视化。
二、系统结构设计
User-UserService-UserController实现对用户信息的各类操作,Order-OrderService-OrderController实现对订单信息的各类操作,Unit-UnitService-UnitController实现对竞价信息的各类操作,Unit-UnitService-UnitController实现竞价。

三、 系统模块设计

用户系统主要实现用户登录登出、注册,个人信息修改与账户充值,订单创建与修改,成功竞价广告展示,生成竞价报表。
管理员系统主要实现订单管理,订单审核,筛选正在竞价的广告订单,成功竞价广告展示,生成竞价报表。
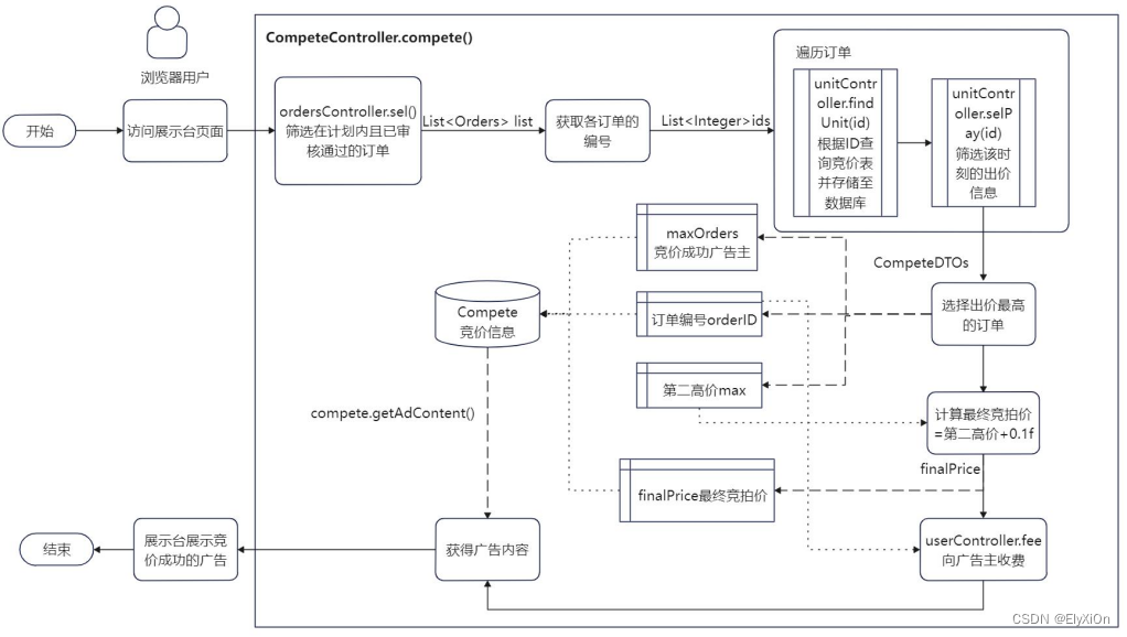
四、竞价功能实现流程图

为模拟真实竞价过程中,竞价系统向各广告主发起竞价时,不同时刻的不同出价,借助 GetD

最低0.47元/天 解锁文章
141

被折叠的 条评论
为什么被折叠?



