错误描述:我在使用stlink下载器为stm32f103c8t6下载程序时出现 Error: Flash Download failed - "Cortex-M3" 这个错误,而且KEIL能识别到我的stlink。我所下载的程序,是stm32f103zet6上移植过来的代码,于是我在options of target中把芯片包改成stm32f103c8,把c/c++栏下的宏定义STM32F10X_HD改成STM32F10X_MD,芯片就能下载成功了。
解决方法步骤
- 整体思路:通过修改 IDE(如 Keil MDK)的芯片包和宏定义,确保与目标芯片(STM32F103C8T6)一致。
- 步骤分解:
- 步骤 1: 修改目标芯片包
- 打开 IDE 的 "Options for Target" 对话框。
- 在 "Device" 选项卡中,将芯片型号从原设置(如 STM32F103ZE)改为 "STM32F103C8"。

- 确认后保存设置,确保下载器配置更新。
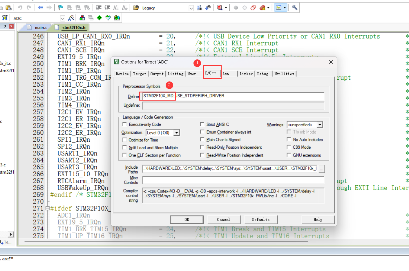
- 步骤 2: 更新宏定义
- 在 "Options for Target" 对话框中,切换到 "C/C++" 选项卡。
- 在 "Define" 字段中,将原宏定义 "STM32F10X_HD" 替换为 "STM32F10X_MD"。

- 步骤 3: 重新编译与下载
- 清理并重新编译工程,确保无编译错误。
- 使用 STLink 下载器重新尝试下载程序,观察错误是否消失。
- 步骤 1: 修改目标芯片包
3807

被折叠的 条评论
为什么被折叠?



