java-springboot酒店预定系统3y464l28计算机毕业设计(配套有源码 程序 mysql数据库 论文)
本套源码可以在文本联xi,先看具体系统功能演示视频领取,可分享源码参考。
节假日“一房难求”、电话占线、手工排房易出错,把“订房、入住、退房”搬到线上,让房价、房态、订单在屏幕上实时可见,就是这套系统诞生的全部理由。
它把业务拆成 16 张表,页面端对应 16 个一级菜单,点一点就能办完所有事:
-
用户:账号、姓名、性别、手机、身份证、头像,一步完成实名。
-
前台:前台账号、姓名、性别、手机、头像,酒店前台独立登录。
-
客房类型:类型名称,支持多房型扩展。
-
客房信息:酒店名称、星级、客房编号、名称、楼层、类型、图片、设施、价格、状态、介绍、联系方式、地址,房态实时刷新。
-
公告信息分类:分类名称,公告可分组管理。
-
公告信息:标题、简介、分类、发布人、头像、点击数、点赞/踩、收藏数、图片、内容,支持热度排序。
-
客房预订:订单编号、客房信息、入住/退房时间、天数、人数、总费用、下单时间、订单状态、审核状态、支付状态,线上锁房。
-
取消订单:订单信息、取消原因、取消时间、审核状态,一键退款。
-
客人入住:订单编号、入住时间、客房状态、跨表用户 id,扫身份证即可办理。
-
客人退房:退房原因、退房时间,自动算清账务。
-
换房申请:原订单、目标客房、换房原因、申请时间、审核状态,前台秒批。
-
订单评价:评分、评价内容、评价时间,图文晒单。
-
收藏表:用户 id、商品 id、名称、图片、类型、推荐类型、备注,想住随时收藏。
-
配置文件:参数名称、参数值、URL,全局开关秒改。
-
用户表:用户名、密码、头像、角色,后台权限中枢。
-
Token 表:用户 id、用户名、表名、角色、token、过期时间,多端登录安全可控。
一句话总结:把“人-房-钱-单”装进 16 个功能盒子,盒子之间数据联动、状态实时,房价自动算、房态自动变、订单自动流,让酒店少打 100 个电话,让客人少等 10 分钟。
注:以上是纯课题毕业设计功能介绍,并非实际开发完成,最终开发完成的毕业设计程序以下面的的环境软件、功能图和界面为准。
系统所需要的环境软件:idea、eclipse+mysql5.7、8.0+Navicat+JDK1.8+tomcat7.0
3 系统需求分析
在当今的社会生活中,互联网已经变得非常普遍和重要。充分利用互联网大数据等技术可以解决很多问题。目前,酒店预定也面临着自身的问题。根据这一普遍现象,该系统可以很好地解决这些问题[7]。系统中这三类用户的数据在系统中非常关键,因此系统数据应该被组织起来,因为数据是以某种格式存储的,而不是无序的。其概念是,它可以根据长期稳定的格式在计算机内存中共享。数据库管理系统主要用于保存、修改和添加索引数据以及设置数据库。为了确保系统数据管理的顺利进行,一些有能力的处理器可以在不需要专业人员处理的情况下管理数据。创建数据表时,可以调整、重新组织和重建数据表中的数据,以确保数据可靠性。在数据库系统设计中,MySQL主要用于实现数据的集中管理。各方面表现良好[8]。
2.1 可行性分析
根据酒店预定系统所拥有的功能情况,通过经济效益、技术难度和管理方式进行全面的可行性分析,来提供准确的可行性依据。以下是本系统的可行性分析:
使用了免费版的Eclipse节省了开发成本,在购买服务器后部署项目便能通过浏览器进行访问。
本管理系统采用B/S架构和MVC模型进行设计,通过分层分包的方法,有利于日常的维护,同时降低了代码之间的耦合。
本管理系统所需要的管理难度低,只需要一个管理员便能进行客房预订、取消订单、客人入住、客人退房、订单评价等的删除、修改和添加[9]。
3.2 功能需求分析
酒店预定系统综合网络空间开发设计要求。目的是将酒店预定通过网络平台将传统管理方式转换为在网上操作,方便快捷、安全性高、交易规范做了保障,目标明确。酒店预定系统可以将功能划分为用户、前台和管理员功能[10]。
(1)、用户关键功能包含用户注册登陆、个人信息修改、首页、客房信息、公告信息、个人信息等有关功能。用户用例如下:

图3-1 用户用例图
(2)、前台关键功能包含客房信息、客房预订、取消订单、客人入住、客人退房、订单评价等有关功能。前台用例如下:

图3-2 前台用例图
(3)、管理员的权限是最高的,可以对系统所在功能进行查看,修改和删除等,管理员用例如下:

图3-3管理员用例图
3.3 系统流程分析
3.3.1 登录流程
每个用户都有专属的密码和账号,在输入合法的账号和密码之后即可进入系统。登录流程如图3-3所示:

图3-3 登录流程图
3.3.2 添加信息流程
管理层人员有添加用户信息等信息功能。添加信息流程如图3-4所示:

图3-4 添加信息流程图
3.3.3 收藏信息流程
在酒店预定系统中,用户登录后,浏览客房预订详情界面能进行信息收藏,用户收藏信息的流程图如图3-5所示:

图3-5 用户收藏信息流程图
4 系统设计
4.1 功能模块设计
酒店预定系统根据权限类型进行分类,主要可分为用户、前台和管理员三大模块。用户模块主要实现了修改个人信息,查看客房信息、公告信息等操作,加强了用户的操作体验。管理员模块主要根据管理员对整个系统的管理进行设计,提高了管理的效率和规范[11]。系统总体模块设计如下图所示:

图4-1 系统总体模块设计
4.2 系统数据库设计
4.2.1 数据库系统
本系统采用MySQL来进行数据库的管理。基于WEB的MySQL体积小、速度快、成本低,能够及时处理上千万条记录,初步满足和支持大型的数据库高并发的读写和高效率读写等要求。
4.2.2 数据库概念设计
概念模型用于对信息世界建模,并与指定的数据库管理系统分离。它有助于将真实世界的事物抽象为适合于数据库管理系统的数据库模型。人们往往把现实世界抽象成信息世界,再把信息世界变成机器世界。也就是说,将现实世界的目标抽象成独立于专用计算机软件和专用数据库管理系统的信息结构的数据模型,然后将物理模型转化为适合电子计算机的数据库管理系统。事实上,数据模型是从现实世界到机器世界的中间层。
信息世界的基本要素包括实体和关联。实体(entity) 客观存在并可相互区别的事物称为实体。实体可以是实际的人、事或物,还可以是抽象化的概念或联络。以下是对部分主要的关键实体E-R如下:
前台信息实体E-R图如下图4-2所示。

图4-2前台信息实体E-R图
用户信息实体E-R图如下图4-3所示。

图4-3用户信息实体E-R图
公告信息实体E-R图如下图4-4所示。

图4-4公告信息实体E-R图
客房信息实体E-R图如下图4-5所示。

图4-5客房信息实体E-R图
客人入住实体E-R图如下图4-6所示。

图4-6客人入住实体E-R图
酒店预定系统总体E-R图如下图4-7所示。

图4-7酒店预定系统总体E-R图
5 系统实现
5.1前台用户功能模块
当用户访问系统的网址时,首先映入眼帘的是首页界面。在首页界面上,用户可以看到一个导航条,通过首页、客房信息、公告信息,可以跳转进入各个功能展示页面进行操作。系统首页界面如图5-1所示。

图5-1 系统首页界面
在注册流程中,用户在Vue前端填写必要信息(如用户账号、密码等)并提交。前端将这些信息通过HTTP请求发送到Java后端。后端处理这些信息,检查用户账号是否唯一,并将新用户数据存入MySQL数据库。完成后,后端向前端发送注册成功的确认,前端随后通知用户完成注册。这个过程实现了新用户的数据收集、验证和存储,如图5-2所示:

图5-2 用户注册界面
以下是注册代码;
<script>
export default {
data() {
return {
ruleForm: {
},
pageFlag : '',
tableName:"",
rules: {},
};
},
mounted(){
this.pageFlag = this.$storage.get("pageFlag");
let table = this.$storage.get("loginTable");
this.tableName = table;
},
created() {
},
destroyed() {
},
methods: {
// 获取uuid
getUUID () {
return new Date().getTime();
},
close(){
this.$router.push({ path: "/login" });
},
yonghutouxiangUploadChange(fileUrls) {
this.ruleForm.touxiang = fileUrls;
},
// 多级联动参数
// 注册
login() {
var url=this.tableName+"/register";
if((!this.ruleForm.yonghuzhanghao) && `yonghu` == this.tableName){
this.$message.error(`用户账号不能为空`);
return
}
if((!this.ruleForm.yonghuxingming) && `yonghu` == this.tableName){
this.$message.error(`用户姓名不能为空`);
return
}
if((!this.ruleForm.mima) && `yonghu` == this.tableName){
this.$message.error(`密码不能为空`);
return
}
if((this.ruleForm.mima!=this.ruleForm.mima2) && `yonghu` == this.tableName){
this.$message.error(`两次密码输入不一致`);
return
}
if(`yonghu` == this.tableName && this.ruleForm.lianxidianhua&&(!this.$validate.isMobile(this.ruleForm.lianxidianhua))){
this.$message.error(`联系电话应输入手机格式`);
return
}
if(this.ruleForm.touxiang!=null) {
this.ruleForm.touxiang = this.ruleForm.touxiang.replace(new RegExp(this.$base.url,"g"),"");
}
this.$http({
url: url,
method: "post",
data:this.ruleForm
}).then(({ data }) => {
if (data && data.code === 0) {
this.$message({
message: "注册成功",
type: "success",
duration: 1500,
onClose: () => {
this.$router.replace({ path: "/login" });
}
});
} else {
this.$message.error(data.msg);
}
});
}
}
};
</script>
在登录流程中,用户首先在Vue前端界面输入账号和密码。这些信息通过HTTP请求发送到Java后端。后端接收请求,通过与MySQL数据库交互验证用户凭证。如果认证成功,后端会返回给前端,允许用户访问系统。这个过程涵盖了从用户输入到系统验证和响应的全过程,如图5-3所示:

图5-3用户登录界面
以下是登录代码;
mounted() {
let menus = menu.list();
this.menus = menus;
for (let i = 0; i < this.menus.length; i++) {
if (this.menus[i].hasBackLogin=='是') {
this.roles.push(this.menus[i])
}
}
},
created() {
this.getRandCode()
},
destroyed() {
},
components: {
},
methods: {
//注册
register(tableName){
this.$storage.set("loginTable", tableName);
this.$storage.set("pageFlag", "register");
this.$router.push({path:'/register'})
},
// 登陆
login() {
if (!this.rulesForm.username) {
this.$message.error("请输入用户名");
return;
}
if (!this.rulesForm.password) {
this.$message.error("请输入密码");
return;
}
if(this.roles.length>1) {
if (!this.rulesForm.role) {
this.$message.error("请选择角色");
return;
}
let menus = this.menus;
for (let i = 0; i < menus.length; i++) {
if (menus[i].roleName == this.rulesForm.role) {
this.tableName = menus[i].tableName;
}
}
} else {
this.tableName = this.roles[0].tableName;
this.rulesForm.role = this.roles[0].roleName;
}
this.$http({
url: `${this.tableName}/login?username=${this.rulesForm.username}&password=${this.rulesForm.password}`,
method: "post"
}).then(({ data }) => {
if (data && data.code === 0) {
this.$storage.set("Token", data.token);
this.$storage.set("role", this.rulesForm.role);
this.$storage.set("sessionTable", this.tableName);
this.$storage.set("adminName", this.rulesForm.username);
this.$router.replace({ path: "/index/" });
} else {
this.$message.error(data.msg);
}
});
},
getRandCode(len = 4){
this.randomString(len)
},
randomString(len = 4) {
let chars = [
"a", "b", "c", "d", "e", "f", "g", "h", "i", "j", "k",
"l", "m", "n", "o", "p", "q", "r", "s", "t", "u", "v",
"w", "x", "y", "z", "A", "B", "C", "D", "E", "F", "G",
"H", "I", "J", "K", "L", "M", "N", "O", "P", "Q", "R",
"S", "T", "U", "V", "W", "X", "Y", "Z", "0", "1", "2",
"3", "4", "5", "6", "7", "8", "9"
]
let colors = ["0", "1", "2","3", "4", "5", "6", "7", "8", "9", "a", "b", "c", "d", "e", "f"]
let sizes = ['14', '15', '16', '17', '18']
let output = [];
for (let i = 0; i < len; i++) {
// 随机验证码
let key = Math.floor(Math.random()*chars.length)
this.codes[i].num = chars[key]
// 随机验证码颜色
let code = '#'
for (let j = 0; j < 6; j++) {
let key = Math.floor(Math.random()*colors.length)
code += colors[key]
}
this.codes[i].color = code
// 随机验证码方向
let rotate = Math.floor(Math.random()*60)
let plus = Math.floor(Math.random()*2)
if(plus == 1) rotate = '-'+rotate
this.codes[i].rotate = 'rotate('+rotate+'deg)'
// 随机验证码字体大小
let size = Math.floor(Math.random()*sizes.length)
this.codes[i].size = sizes[size]+'px'
}
},
}
};
用户点击客房信息,在客房信息页面的输入栏中填写客房名称,进行查询,可以进行预订等操作,如图5-4所示:

图5-4客房信息页面
在个人中心页面可以更新个人详细信息,还可以对修改密码、客房预订、取消订单、客人入住、客人退房等进行详细操作,如图5-5所示:

图5-5个人中心页面
5.2后台管理员功能模块实现
管理员登录,在登录页面正确输入用户名和密码、角色后,点击登录进入系统进行操作;如图5-6所示。

图5-6 管理员登录界面
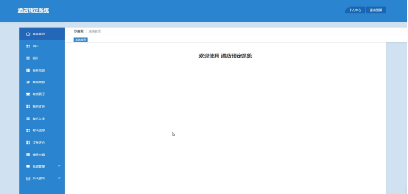
管理员进入系统主页面,主要功能包括对系统首页、用户、前台、客房信息、客房类型、客房预订、取消订单、客人入住、客人退房、订单评价、换房申请、系统管理、个人资料等进行操作。管理员主页面如图5-7所示:

图5-7 管理员主界面
用户功能在视图层(view层)进行交互,比如点击“添加”按钮或填写用户信息需求信息表单。这些用户信息动作被视图层捕获并作为请求发送给相应的控制器层(control1er层)。控制器接收到这些请求后,调用服务层(service层)以执行相关的业务逻辑,例如验证输入数据的有效性和与数据库的交互。服务层处理完这些逻辑后,进一步与数据访问对象层(DAO层)交互,后者负责具体的数据操作如查询、添加或删除用户信息,并将操作结果返回给控制器。最终,控制器根据这些结果更新视图层,以便用户功能可以看到最新的信息或相应的操作反馈。在用户信息页面的输入栏中输入用户账号、姓名进行查询,可以查看到用户详细信息,并根据需要进行添加、修改或者删除等操作。如图5-8所示:

图5-8用户界面
前台功能在视图层(view层)进行交互,比如点击“添加”按钮或填写前台信息需求信息表单。这些前台信息动作被视图层捕获并作为请求发送给相应的控制器层(control1er层)。控制器接收到这些请求后,调用服务层(service层)以执行相关的业务逻辑,例如验证输入数据的有效性和与数据库的交互。服务层处理完这些逻辑后,进一步与数据访问对象层(DAO层)交互,后者负责具体的数据操作如查询、添加或删除前台信息,并将操作结果返回给控制器。最终,控制器根据这些结果更新视图层,以便前台功能可以看到最新的信息或相应的操作反馈。在前台信息页面的输入栏中输入前台账号、前台姓名进行查询,可以查看到前台详细信息,并根据需要进行添加、修改或者删除等操作,如图5-9所示:

图5-9前台界面
客房信息功能在视图层(view层)进行交互,比如点击“添加”按钮或填写客房信息需求信息表单。这些客房信息动作被视图层捕获并作为请求发送给相应的控制器层(control1er层)。控制器接收到这些请求后,调用服务层(service层)以执行相关的业务逻辑,例如验证输入数据的有效性和与数据库的交互。服务层处理完这些逻辑后,进一步与数据访问对象层(DAO层)交互,后者负责具体的数据操作如查询、添加或删除客房信息,并将操作结果返回给控制器。最终,控制器根据这些结果更新视图层,以便客房信息功能可以看到最新的信息或相应的操作反馈。在客房信息页面的输入栏中输入酒店星级、客房名称、客房状态进行查询,可以查看到客房信息详细信息,并根据需要进行添加、修改或者删除等操作。如图5-10所示:

图5-10客房信息界面
客房预订功能在视图层(view层)进行交互,比如点击“添加”按钮或填写客房预订需求信息表单。这些客房预订动作被视图层捕获并作为请求发送给相应的控制器层(control1er层)。控制器接收到这些请求后,调用服务层(service层)以执行相关的业务逻辑,例如验证输入数据的有效性和与数据库的交互。服务层处理完这些逻辑后,进一步与数据访问对象层(DAO层)交互,后者负责具体的数据操作如查询、添加或删除客房预订,并将操作结果返回给控制器。最终,控制器根据这些结果更新视图层,以便客房预订功能可以看到最新的信息或相应的操作反馈。在客房预订页面的输入栏中输入客房名称、客房类型、订单状态、是否通过等进行查询,可以查看到客房预订详细信息,并根据需要进行添加、修改或者删除等操作。如图5-11所示:

图5-11客房预订界面
客人入住功能在视图层(view层)进行交互,比如点击“添加”按钮或填写客人入住需求信息表单。这些客人入住动作被视图层捕获并作为请求发送给相应的控制器层(control1er层)。控制器接收到这些请求后,调用服务层(service层)以执行相关的业务逻辑,例如验证输入数据的有效性和与数据库的交互。服务层处理完这些逻辑后,进一步与数据访问对象层(DAO层)交互,后者负责具体的数据操作如查询、添加或删除客人入住,并将操作结果返回给控制器。最终,控制器根据这些结果更新视图层,以便客人入住功能可以看到最新的信息或相应的操作反馈。在客人入住页面的输入栏中输入客房名称、客房类型进行查询,可以查看到客人入住详细信息,并根据需要进行添加、修改或者删除等操作。如图5-12所示:

图5-12客人入住界面
管理员点击“系统管理”会显示出所有的系统管理,支持输入标题进行搜索,同时可以选择某一条系统管理,可以点击后面的“添加”按钮对系统管理进行更新维护。如图5-13所示:

图5-13系统管理界面
5.3后台前台功能模块实现
前台注册、登录,在注册、登录页面正确输入信息完成后,点击注册或者登录按钮;如图5-14,5-15所示。

图5-14前台注册界面
以下是注册代码;
<script>
export default {
data() {
return {
ruleForm: {
},
pageFlag : '',
tableName:"",
rules: {},
};
},
mounted(){
this.pageFlag = this.$storage.get("pageFlag");
let table = this.$storage.get("loginTable");
this.tableName = table;
},
created() {
},
destroyed() {
},
methods: {
// 获取uuid
getUUID () {
return new Date().getTime();
},
close(){
this.$router.push({ path: "/login" });
},
yonghutouxiangUploadChange(fileUrls) {
this.ruleForm.touxiang = fileUrls;
},
// 多级联动参数
// 注册
login() {
var url=this.tableName+"/register";
if((!this.ruleForm.yonghuzhanghao) && `yonghu` == this.tableName){
this.$message.error(`用户账号不能为空`);
return
}
if((!this.ruleForm.yonghuxingming) && `yonghu` == this.tableName){
this.$message.error(`用户姓名不能为空`);
return
}
if((!this.ruleForm.mima) && `yonghu` == this.tableName){
this.$message.error(`密码不能为空`);
return
}
if((this.ruleForm.mima!=this.ruleForm.mima2) && `yonghu` == this.tableName){
this.$message.error(`两次密码输入不一致`);
return
}
if(`yonghu` == this.tableName && this.ruleForm.lianxidianhua&&(!this.$validate.isMobile(this.ruleForm.lianxidianhua))){
this.$message.error(`联系电话应输入手机格式`);
return
}
if(this.ruleForm.touxiang!=null) {
this.ruleForm.touxiang = this.ruleForm.touxiang.replace(new RegExp(this.$base.url,"g"),"");
}
this.$http({
url: url,
method: "post",
data:this.ruleForm
}).then(({ data }) => {
if (data && data.code === 0) {
this.$message({
message: "注册成功",
type: "success",
duration: 1500,
onClose: () => {
this.$router.replace({ path: "/login" });
}
});
} else {
this.$message.error(data.msg);
}
});
}
}
};
</script>

图5-15前台登录界面
源码无偿分享,文未领取

3448

被折叠的 条评论
为什么被折叠?



