关于compshare算力共享平台
关于UCloud(优刻得)旗下的compshare算力共享平台
UCloud(优刻得)是中国知名的中立云计算服务商,科创板上市,中国云计算第一股。
Compshare GPU算力平台隶属于UCloud,专注于提供高性价4090算力资源,配备独立IP,支持按时、按天、按月灵活计费,支持github、huggingface访问加速。
https://www.compshare.cn/?ytag=GPU_flyiot_Lcsdn_csdn_display
1,创建一个新镜像,需要记录随即密码
运行stable-diffusion-3-medium-comfyui镜像
已经有了最新的stable-diffusion-3镜像
使用的开源项目地址:
https://github.com/comfyanonymous/ComfyUI

2,创建镜像之后就可以登陆了,端口IP加
通过浏览器访问: http://xxx.xx.xxx.xx:8188
在我的资源里面有ip地址:

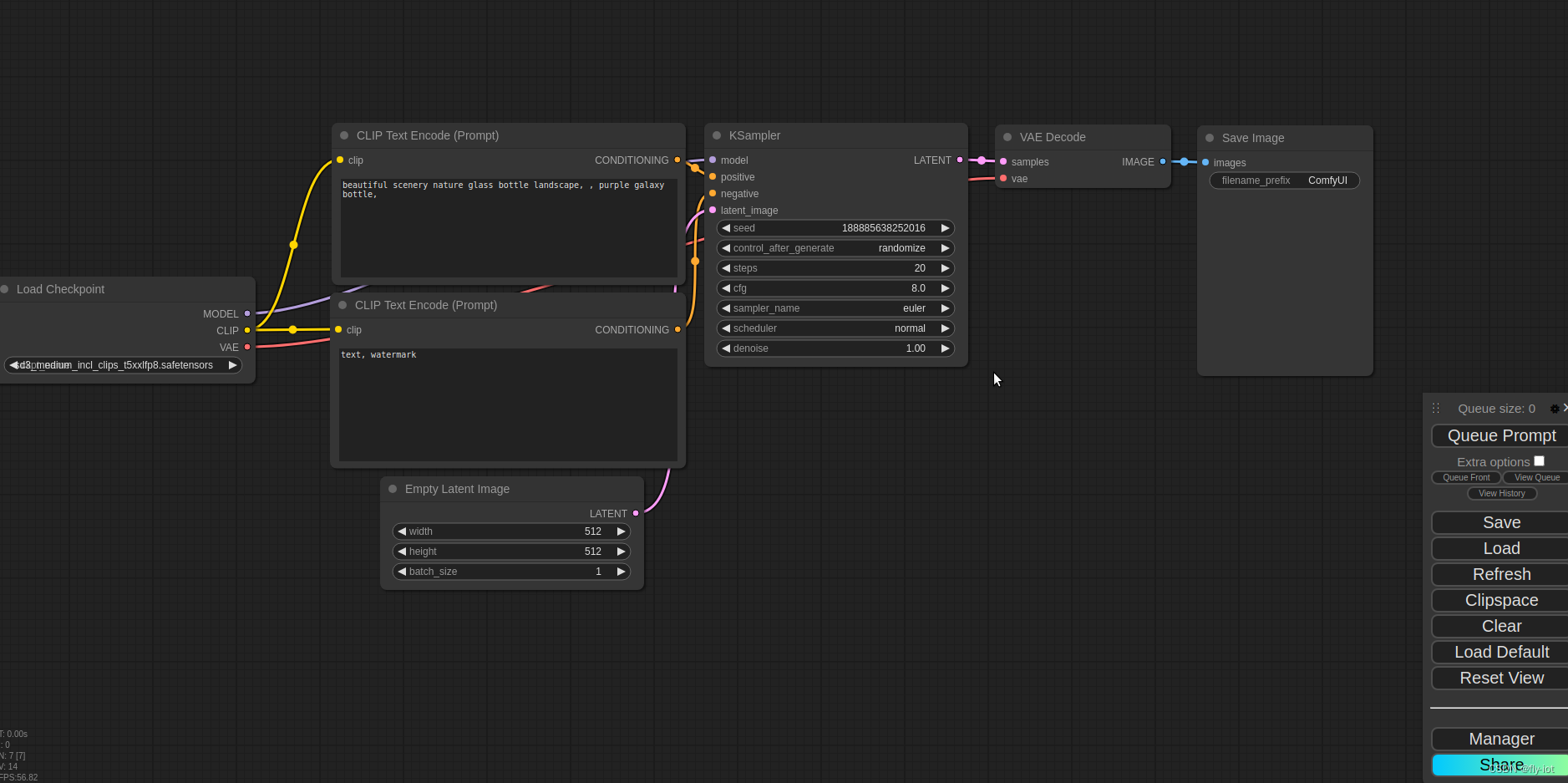
然后就可以看到界面了:

3,运行queue prompt 就可以执行
按钮在右下角的prompt 执行:

可以执行多个。会有队列数量。
4,还可以登陆到服务器看效果
ssh ubuntu@xxx.xx.xxx.xx
查看服务,重启服务
温馨提示:
当前镜像已预装nvidia-driver,cuda,conda,ComfyUI
ComfyUI被systemd托管,开机自启。
通过浏览器访问: http://xxx.xx.xxx.xx:8188
即可,注意ip需要替换为云主机的外网ip,
如果无法访问请在控制台检查安全规则是否放行上述端口。
停止ComfyUI服务:
sudo systemctl stop comfyui.service
查看ComfyUI服务状态:
sudo systemctl status comfyui.service
重启ComfyUI服务:
sudo systemctl restart comfyui.service
查看ComfyUI服务日志:
sudo journalctl -u comfyui.service -f
执行速度还是挺快的
Jun 27 08:57:46 10-60-80-185 bash[1257]: got prompt
Jun 27 08:57:47 10-60-80-185 bash[1257]: [100B blob data]
Jun 27 08:57:47 10-60-80-185 bash[1257]: [368B blob data]
Jun 27 08:57:47 10-60-80-185 bash[1257]: Prompt executed in 0.92 seconds
Jun 27 08:57:48 10-60-80-185 bash[1257]: [458B blob data]
Jun 27 08:57:48 10-60-80-185 bash[1257]: Prompt executed in 0.92 seconds
Jun 27 08:57:49 10-60-80-185 bash[1257]: [458B blob data]
Jun 27 08:57:49 10-60-80-185 bash[1257]: Prompt executed in 0.92 seconds
Jun 27 08:57:50 10-60-80-185 bash[1257]: [458B blob data]
Jun 27 08:57:50 10-60-80-185 bash[1257]: Prompt executed in 0.91 seconds
Jun 27 08:57:51 10-60-80-185 bash[1257]: [458B blob data]
Jun 27 08:57:51 10-60-80-185 bash[1257]: Prompt executed in 0.91 seconds
Jun 27 08:57:52 10-60-80-185 bash[1257]: [458B blob data]
Jun 27 08:57:52 10-60-80-185 bash[1257]: Prompt executed in 0.92 seconds
Jun 27 08:57:53 10-60-80-185 bash[1257]: [458B blob data]
Jun 27 08:57:53 10-60-80-185 bash[1257]: Prompt executed in 0.93 seconds
Jun 27 08:57:54 10-60-80-185 bash[1257]: [458B blob data]
Jun 27 08:57:54 10-60-80-185 bash[1257]: Prompt executed in 0.92 seconds
Jun 27 08:57:55 10-60-80-185 bash[1257]: [458B blob data]
Jun 27 08:57:55 10-60-80-185 bash[1257]: Prompt executed in 0.92 seconds
Jun 27 08:57:56 10-60-80-185 bash[1257]: [458B blob data]
Jun 27 08:57:56 10-60-80-185 bash[1257]: Prompt executed in 0.92 seconds
显卡资源占用还行

5,镜像非常方便
镜像和模型都打包在里面了,直接开箱就用。真的特别方便。
还可以导入导出自己的配置。搜索各种提示词文案。
用完记得关闭服务呢!

还有汉化包安装:
https://github.com/ZHO-ZHO-ZHO/ComfyUI-ZHO-Chinese?tab=readme-ov-file

1365

被折叠的 条评论
为什么被折叠?



