一、添加管脚约束
Vivado 使用的约束文件格式为xsc文件,主要是完成管脚的约束,以及组的约束。
- 点击“Open Elaborated Design”

- 在弹出的窗口点"OK"
- 菜单栏中选择"Window->I/O Ports"

- 在弹出的I/O Ports中可看到管脚的分配情况
- 给LED和时钟分配管脚、电平标准,完成后点击保存

- 在弹出的窗口中,文件名自行填写,文件类型默认“XDC”,点击“OK”
- 打开刚生成的“.XDC”文件,可看到一个TCL脚本文件

PS:下面介绍以下最基本的XDC编写的语法:
普通I/O口只需要约束引脚和电压,管脚约束如下:
set_property PACKAGE_PIN "引脚编号" [get_ports "端口名称"]
电平信号的约束如下:
set_property IOSTANDARD "电平标准" [get_ports "端口名称"]
这里区分大小写。端口名称是数组的话,用{}括起来,端口名称必须与源代码中的名字一致,且端口名字不能和关键字一样。
电平标准中的"LVXMOS33"后面的数字是指FPGA的BANK电压,LED所在BANK电压为3.3v
Vivado默认所有I/O分配正确的电平标准和管教编号
二、添加时序约束
通过向导的方式演示
- 点击"Run Synthesis"开始综合,在弹出的窗口点击"OK"

- 综合完成后,在弹出的窗口点击"Cancle"

- 点击"Constraints Wizard"

- 在弹出的窗口中选择"Next"
- 时序约束向导分析出设计中的时钟,这里把"sys_clk"频率设置为50MHz,然后点击"Skip to Finish"结束时序约束向导

- 点击"Finish"
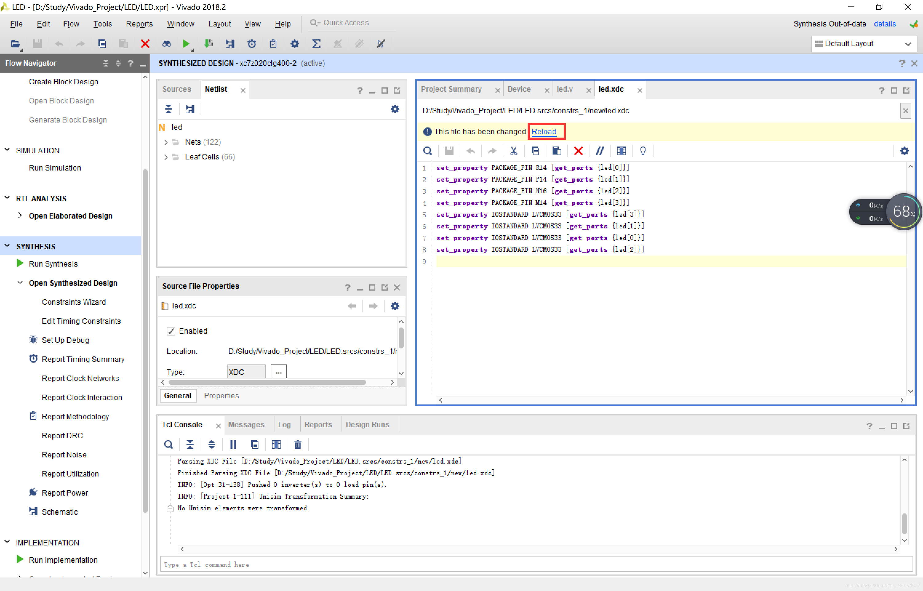
- 这时,“.XDC”文件已经更新,点击"Reload"加载文件

三、生成BIT文件
- 点击"Generate Bitstream",直接生成bit文件

- 在弹出的窗口中点"OK"

- 编译中没有任何错误,编译完成。在弹出的对话框中选择
1682

被折叠的 条评论
为什么被折叠?



