Android T 远程动画显示流程其一——整体流程以及堆栈介绍

本地动画和远程动画区别是什么?
本地动画:自给自足。对自身SurfaceControl矢量动画进行控制。
远程动画:拿来吧你!一个app A对另一个app B通过binder跨进程通信,控制app B的SurfaceControl矢量动画。
无论是本地动画还是远程动画,都仅仅只是对SurfaceControl动画图层控制,而无法控制应用内部的View。
注:矢量动画包含位移、放大、缩小、透明度、圆角等。

常见的远程动画,就是桌面与应用交互。比如,我们从桌面点击一个应用启动这个应用,这个过程中会产生的动画就是远程动画。
我们从这个角度分析其动画显示过程。

整体流程

整体流程图

在这里插入图片描述

在桌面生命周期走到了onPause,应用生命周期走到了onResume时,窗口的绘制流程开始,窗口的relayout流程中开始远程动画。
WMS端会创建动画,然后通过跨进程通信,把动画图层和动画结束时的回调传递给桌面,桌面才是真正执行远程动画的的地方;当动画播放结束时,再次通过跨进程通信,让WMS端处理移除动画图层等扫尾工作(这个扫尾工作与本地动画结束时的流程相同)。

从流程上我们看,远程动画和本地动画区别在于:
我们可以理解为,远程动画就是桌面把启动的应用的动画拿到本地来播放。
相对于本地动画,远程动画只是多了两步通过跨进程通信,来拿到其他应用动画图层和通知WMS扫尾工作的过程。

图层分析

通过使用winscope抓取动态图层信息。我们这里以从桌面点开微信为例
在这里插入图片描述
这里我们暂时不关注壁纸的动画,我们可以发现应用的过渡动画图层是在DefaultTaskDsiplayArea和应用Task之间生成的,动画类型为app_transition。

从层级结构的角度来讲,远程动画和本地动画区别在于:
在层级结构树中的叶子节点与应用Task之间产生的动画图层属于远程动画;而在WindowState的容器(WindowToken或者ActivityRecord)与WindowState本身之间产生的动画图层为本地动画。
远程动画层级结构变化过程简图,如图所示:
在这里插入图片描述

显示过程分析

log添加

我们前面通过学习Android T 窗口动画(本地动画)显示流程,发现无论什么类型动画都有其创建和移除的过程,在SurfaceAnimator中createAnimationLeash和removeLeash添加log打印堆栈信息。
createAnimationLeash
在这里插入图片描述添加log
Slog.i("WindowManager","createAnimationLeash type = " + animationTypeToString(type) + " animatable = "+animatable, new Exception());

removeLeash
在这里插入图片描述添加log
Slog.i("WindowManager","removeLeash leash = " + leash , new Exception());

我们看看下面几种启动的动画创建和移除的过程(排除了insets类型的动画)

创建移除流程

冷启动

WindowManager: createAnimationLeash type = app_transition animatable = Task{d0b86 #77 type=standard A=10116:com.example.mysystemdialog}
WindowManager: createAnimationLeash type = app_transition animatable = Task{2c8eb49 #1 type=home}
WindowManager: createAnimationLeash type = window_animation animatable = WallpaperWindowToken{79ea104 token=android.os.Binder@30f6996}
WindowManager: removeLeash leash = Surface(name=Surface(name=Task=1)/@0x50de32e - animation-leash of app_transition)/@0x5e2271f
WindowManager: removeLeash leash = Surface(name=Surface(name=Task=77)/@0xeb831c3 - animation-leash of app_transition)/@0xebdcd79
WindowManager: removeLeash leash = Surface(name=Surface(name=WallpaperWindowToken{79ea104 token=android.os.Binder@30f6996})/@0xa32d428 - animation-leash of window_animation)/@0xd323396
WindowManager: createAnimationLeash type = starting_reveal animatable = Window{a65f40b u0 com.example.mysystemdialog/com.example.mysystemdialog.MainActivity}
WindowManager: createAnimationLeash type = window_animation animatable = Window{dad6bc2 u0 Splash Screen com.example.mysystemdialog}
WindowManager: removeLeash leash = Surface(name=Surface(name=a65f40b com.example.mysystemdialog/com.example.mysystemdialog.MainActivity)/@0xdbce2c1 - animation-leash of starting_reveal)/@0x6df31a7
WindowManager: removeLeash leash = Surface(name=Surface(name=dad6bc2 Splash Screen com.example.mysystemdialog)/@0x3868f87 - animation-leash of window_animation)/@0x9d22add

应用不在后台运行,从桌面点击一个应用冷启动,动画顺序如下:

动画窗口动画类型操作
mysystemdialog(Task)app_transition创建
home(桌面Task)app_transition创建
WallpaperWindowToken(壁纸)window_animation创建
home(桌面Task)app_transition移除
mysystemdialog(Task)app_transition移除
WallpaperWindowToken(壁纸)app_transition移除
MainActivity冷启动应用主界面(ActivityRecord)starting_reveal创建
mysystemdialog的冷启动窗口(Splash Screen)window_animation创建
MainActivity冷启动应用主界面(ActivityRecord)starting_reveal移除
mysystemdialog的冷启动窗口(Splash Screen)window_animation移除

热启动

WindowManager: createAnimationLeash type = app_transition animatable = Task{d0b86 #77 type=standard A=10116:com.example.mysystemdialog}
WindowManager: createAnimationLeash type = app_transition animatable = Task{2c8eb49 #1 type=home}
WindowManager: createAnimationLeash type = window_animation animatable = WallpaperWindowToken{79ea104 token=android.os.Binder@30f6996}
WindowManager: removeLeash leash = Surface(name=Surface(name=Task=1)/@0x50de32e - animation-leash of app_transition)/@0x6c5dc4f
WindowManager: removeLeash leash = Surface(name=Surface(name=Task=77)/@0xeb831c3 - animation-leash of app_transition)/@0x8775329
WindowManager: removeLeash leash = Surface(name=Surface(name=WallpaperWindowToken{79ea104 token=android.os.Binder@30f6996})/@0xa32d428 - animation-leash of window_animation)/@0x8534d86
WindowManager: createAnimationLeash type = window_animation animatable = Window{d22fcb2 u0 SnapshotStartingWindow for taskId=77}
WindowManager: removeLeash leash = Surface(name=Surface(name=d22fcb2 SnapshotStartingWindow for taskId=77)/@0xfcbebd0 - animation-leash of window_animation)/@0x3faeece

应用本身就在后台运行,从桌面热启动应用,动画顺序如下:

动画窗口动画类型操作
mysystemdialog(Task)app_transition创建
home(桌面Task)app_transition创建
WallpaperWindowToken(壁纸)window_animation创建
home(桌面Task)app_transition移除
mysystemdialog(Task)app_transition移除
WallpaperWindowToken(壁纸)app_transition移除
mysystemdialog的热启动窗口(SnapshotStartingWindow)window_animation创建
mysystemdialog的热启动窗口(SnapshotStartingWindow)window_animation移除

home回到桌面

WindowManager: createAnimationLeash type = app_transition animatable = Task{2c8eb49 #1 type=home}
WindowManager: createAnimationLeash type = app_transition animatable = Task{d0b86 #77 type=standard A=10116:com.example.mysystemdialog}
WindowManager: createAnimationLeash type = window_animation animatable = WallpaperWindowToken{79ea104 token=android.os.Binder@30f6996}
WindowManager: removeLeash leash = Surface(name=Surface(name=Task=77)/@0xeb831c3 - animation-leash of app_transition)/@0x77da703
WindowManager: removeLeash leash = Surface(name=Surface(name=Task=1)/@0x50de32e - animation-leash of app_transition)/@0x12ce9bd
WindowManager: removeLeash leash = Surface(name=Surface(name=WallpaperWindowToken{79ea104 token=android.os.Binder@30f6996})/@0xa32d428 - animation-leash of window_animation)/@0x5e69f0a

在应用界面,点击home键退回到桌面界面,动画顺序如下:

动画窗口动画类型操作
home(桌面Task)app_transition创建
mysystemdialog(Task)app_transition创建
WallpaperWindowToken(壁纸)window_animation创建
mysystemdialog(Task)app_transition移除
home(桌面Task)app_transition移除
WallpaperWindowToken(壁纸)window_animation移除

关键堆栈

创建动画图层 createAnimationLeash

桌面
WindowManager: createAnimationLeash type = app_transition animatable = Task{2c8eb49 #1 type=home}
WindowManager: java.lang.Exception
WindowManager: 	at com.android.server.wm.SurfaceAnimator.createAnimationLeash(SurfaceAnimator.java:472)
WindowManager: 	at com.android.server.wm.SurfaceAnimator.startAnimation(SurfaceAnimator.java:186)
WindowManager: 	at com.android.server.wm.WindowContainer.startAnimation(WindowContainer.java:2810)
WindowManager: 	at com.android.server.wm.WindowContainer$AnimationRunnerBuilder.lambda$build$4(WindowContainer.java:4078)
WindowManager: 	at com.android.server.wm.WindowContainer$AnimationRunnerBuilder.$r8$lambda$BWeVZQp29j72z9D_sWdID2xR4qI(Unknown Source:0)
WindowManager: 	at com.android.server.wm.WindowContainer$AnimationRunnerBuilder$$ExternalSyntheticLambda1.startAnimation(Unknown Source:7)
WindowManager: 	at com.android.server.wm.WindowContainer.applyAnimationUnchecked(WindowContainer.java:3174)
WindowManager: 	at com.android.server.wm.Task.applyAnimationUnchecked(Task.java:3366)
WindowManager: 	at com.android.server.wm.WindowContainer.applyAnimation(WindowContainer.java:2958)
WindowManager: 	at com.android.server.wm.AppTransitionController.applyAnimations(AppTransitionController.java:882)
WindowManager: 	at com.android.server.wm.AppTransitionController.applyAnimations(AppTransitionController.java:1085)
WindowManager: 	at com.android.server.wm.AppTransitionController.handleAppTransitionReady(AppTransitionController.java:266)
WindowManager: 	at com.android.server.wm.RootWindowContainer.checkAppTransitionReady(RootWindowContainer.java:970)
WindowManager: 	at com.android.server.wm.RootWindowContainer.performSurfacePlacementNoTrace(RootWindowContainer.java:834)
WindowManager: 	at com.android.server.wm.RootWindowContainer.performSurfacePlacement(RootWindowContainer.java:777)
WindowManager: 	at com.android.server.wm.WindowSurfacePlacer.performSurfacePlacementLoop(WindowSurfacePlacer.java:177)
WindowManager: 	at com.android.server.wm.WindowSurfacePlacer.performSurfacePlacement(WindowSurfacePlacer.java:126)
WindowManager: 	at com.android.server.wm.WindowSurfacePlacer.performSurfacePlacement(WindowSurfacePlacer.java:115)
WindowManager: 	at com.android.server.wm.WindowSurfacePlacer$Traverser.run(WindowSurfacePlacer.java:57)
WindowManager: 	at android.os.Handler.handleCallback(Handler.java:942)
WindowManager: 	at android.os.Handler.dispatchMessage(Handler.java:99)
WindowManager: 	at android.os.Looper.loopOnce(Looper.java:201)
WindowManager: 	at android.os.Looper.loop(Looper.java:288)
WindowManager: 	at android.os.HandlerThread.run(HandlerThread.java:67)
WindowManager: 	at com.android.server.ServiceThread.run(ServiceThread.java:44)
应用task
WindowManager: createAnimationLeash type = app_transition animatable = Task{d0b86 #77 type=standard A=10116:com.example.mysystemdialog}
WindowManager: java.lang.Exception
WindowManager: 	at com.android.server.wm.SurfaceAnimator.createAnimationLeash(SurfaceAnimator.java:472)
WindowManager: 	at com.android.server.wm.SurfaceAnimator.startAnimation(SurfaceAnimator.java:186)
WindowManager: 	at com.android.server.wm.WindowContainer.startAnimation(WindowContainer.java:2810)
WindowManager: 	at com.android.server.wm.WindowContainer$AnimationRunnerBuilder.lambda$build$4(WindowContainer.java:4078)
WindowManager: 	at com.android.server.wm.WindowContainer$AnimationRunnerBuilder.$r8$lambda$BWeVZQp29j72z9D_sWdID2xR4qI(Unknown Source:0)
WindowManager: 	at com.android.server.wm.WindowContainer$AnimationRunnerBuilder$$ExternalSyntheticLambda1.startAnimation(Unknown Source:7)
WindowManager: 	at com.android.server.wm.WindowContainer.applyAnimationUnchecked(WindowContainer.java:3174)
WindowManager: 	at com.android.server.wm.Task.applyAnimationUnchecked(Task.java:3366)
WindowManager: 	at com.android.server.wm.WindowContainer.applyAnimation(WindowContainer.java:2958)
WindowManager: 	at com.android.server.wm.AppTransitionController.applyAnimations(AppTransitionController.java:882)
WindowManager: 	at com.android.server.wm.AppTransitionController.applyAnimations(AppTransitionController.java:1087)
WindowManager: 	at com.android.server.wm.AppTransitionController.handleAppTransitionReady(AppTransitionController.java:266)
WindowManager: 	at com.android.server.wm.RootWindowContainer.checkAppTransitionReady(RootWindowContainer.java:970)
WindowManager: 	at com.android.server.wm.RootWindowContainer.performSurfacePlacementNoTrace(RootWindowContainer.java:834)
WindowManager: 	at com.android.server.wm.RootWindowContainer.performSurfacePlacement(RootWindowContainer.java:777)
WindowManager: 	at com.android.server.wm.WindowSurfacePlacer.performSurfacePlacementLoop(WindowSurfacePlacer.java:177)
WindowManager: 	at com.android.server.wm.WindowSurfacePlacer.performSurfacePlacement(WindowSurfacePlacer.java:126)
WindowManager: 	at com.android.server.wm.WindowSurfacePlacer.performSurfacePlacement(WindowSurfacePlacer.java:115)
WindowManager: 	at com.android.server.wm.WindowSurfacePlacer$Traverser.run(WindowSurfacePlacer.java:57)
WindowManager: 	at android.os.Handler.handleCallback(Handler.java:942)
WindowManager: 	at android.os.Handler.dispatchMessage(Handler.java:99)
WindowManager: 	at android.os.Looper.loopOnce(Looper.java:201)
WindowManager: 	at android.os.Looper.loop(Looper.java:288)
WindowManager: 	at android.os.HandlerThread.run(HandlerThread.java:67)
WindowManager: 	at com.android.server.ServiceThread.run(ServiceThread.java:44)
壁纸
WindowManager: createAnimationLeash type = window_animation animatable = WallpaperWindowToken{79ea104 token=android.os.Binder@30f6996}
WindowManager: java.lang.Exception
WindowManager: 	at com.android.server.wm.SurfaceAnimator.createAnimationLeash(SurfaceAnimator.java:472)
WindowManager: 	at com.android.server.wm.SurfaceAnimator.startAnimation(SurfaceAnimator.java:186)
WindowManager: 	at com.android.server.wm.WindowContainer.startAnimation(WindowContainer.java:2810)
WindowManager: 	at com.android.server.wm.WindowContainer.startAnimation(WindowContainer.java:2817)
WindowManager: 	at com.android.server.wm.WindowContainer.startAnimation(WindowContainer.java:2823)
WindowManager: 	at com.android.server.wm.WallpaperAnimationAdapter.lambda$startWallpaperAnimations$0(WallpaperAnimationAdapter.java:82)
WindowManager: 	at com.android.server.wm.WallpaperAnimationAdapter.$r8$lambda$pFt1sM34mQb-FFZsZckZ6IVTj_M(Unknown Source:0)
WindowManager: 	at com.android.server.wm.WallpaperAnimationAdapter$$ExternalSyntheticLambda0.accept(Unknown Source:13)
WindowManager: 	at com.android.server.wm.WallpaperWindowToken.forAllWallpaperWindows(WallpaperWindowToken.java:214)
WindowManager: 	at com.android.server.wm.WindowContainer.forAllWallpaperWindows(WindowContainer.java:1911)
WindowManager: 	at com.android.server.wm.WindowContainer.forAllWallpaperWindows(WindowContainer.java:1911)
WindowManager: 	at com.android.server.wm.WindowContainer.forAllWallpaperWindows(WindowContainer.java:1911)
WindowManager: 	at com.android.server.wm.WindowContainer.forAllWallpaperWindows(WindowContainer.java:1911)
WindowManager: 	at com.android.server.wm.WindowContainer.forAllWallpaperWindows(WindowContainer.java:1911)
WindowManager: 	at com.android.server.wm.WindowContainer.forAllWallpaperWindows(WindowContainer.java:1911)
WindowManager: 	at com.android.server.wm.WallpaperAnimationAdapter.startWallpaperAnimations(WallpaperAnimationAdapter.java:78)
WindowManager: 	at com.android.server.wm.RemoteAnimationController.createWallpaperAnimations(RemoteAnimationController.java:270)
WindowManager: 	at com.android.server.wm.RemoteAnimationController.goodToGo(RemoteAnimationController.java:185)
WindowManager: 	at com.android.server.wm.AppTransition.goodToGo(AppTransition.java:419)
WindowManager: 	at com.android.server.wm.AppTransitionController.handleAppTransitionReady(AppTransitionController.java:277)
WindowManager: 	at com.android.server.wm.RootWindowContainer.checkAppTransitionReady(RootWindowContainer.java:970)
WindowManager: 	at com.android.server.wm.RootWindowContainer.performSurfacePlacementNoTrace(RootWindowContainer.java:834)
WindowManager: 	at com.android.server.wm.RootWindowContainer.performSurfacePlacement(RootWindowContainer.java:777)
WindowManager: 	at com.android.server.wm.WindowSurfacePlacer.performSurfacePlacementLoop(WindowSurfacePlacer.java:177)
WindowManager: 	at com.android.server.wm.WindowSurfacePlacer.performSurfacePlacement(WindowSurfacePlacer.java:126)
WindowManager: 	at com.android.server.wm.WindowSurfacePlacer.performSurfacePlacement(WindowSurfacePlacer.java:115)
WindowManager: 	at com.android.server.wm.WindowSurfacePlacer$Traverser.run(WindowSurfacePlacer.java:57)
WindowManager: 	at android.os.Handler.handleCallback(Handler.java:942)
WindowManager: 	at android.os.Handler.dispatchMessage(Handler.java:99)
WindowManager: 	at android.os.Looper.loopOnce(Looper.java:201)
WindowManager: 	at android.os.Looper.loop(Looper.java:288)
WindowManager: 	at android.os.HandlerThread.run(HandlerThread.java:67)
WindowManager: 	at com.android.server.ServiceThread.run(ServiceThread.java:44)
starting_reveal
WindowManager: createAnimationLeash type = starting_reveal animatable = Window{f64bf2d u0 com.example.mysystemdialog/com.example.mysystemdialog.MainActivity}
WindowManager: java.lang.Exception
WindowManager: 	at com.android.server.wm.SurfaceAnimator.createAnimationLeash(SurfaceAnimator.java:472)
WindowManager: 	at com.android.server.wm.SurfaceAnimator.startAnimation(SurfaceAnimator.java:186)
WindowManager: 	at com.android.server.wm.WindowContainer.startAnimation(WindowContainer.java:2810)
WindowManager: 	at com.android.server.wm.WindowContainer.startAnimation(WindowContainer.java:2817)
WindowManager: 	at com.android.server.wm.WindowContainer.startAnimation(WindowContainer.java:2823)
WindowManager: 	at com.android.server.wm.TaskOrganizerController.applyStartingWindowAnimation(TaskOrganizerController.java:634)
WindowManager: 	at com.android.server.wm.TaskOrganizerController.removeStartingWindow(TaskOrganizerController.java:696)
WindowManager: 	at com.android.server.wm.StartingSurfaceController$StartingSurface.remove(StartingSurfaceController.java:271)
WindowManager: 	at com.android.server.wm.ActivityRecord.lambda$removeStartingWindowAnimation$4(ActivityRecord.java:2787)
WindowManager: 	at com.android.server.wm.ActivityRecord.$r8$lambda$cZFIJhaFFrS84y2PDOOXTP_CRFs(Unknown Source:0)
WindowManager: 	at com.android.server.wm.ActivityRecord$$ExternalSyntheticLambda16.run(Unknown Source:4)
WindowManager: 	at com.android.server.wm.ActivityRecord.removeStartingWindowAnimation(ActivityRecord.java:2803)
WindowManager: 	at com.android.server.wm.ActivityRecord.removeStartingWindow(ActivityRecord.java:2732)
WindowManager: 	at com.android.server.wm.ActivityRecord.onFirstWindowDrawn(ActivityRecord.java:6577)
WindowManager: 	at com.android.server.wm.WindowState.performShowLocked(WindowState.java:4674)
WindowManager: 	at com.android.server.wm.WindowStateAnimator.commitFinishDrawingLocked(WindowStateAnimator.java:274)
WindowManager: 	at com.android.server.wm.DisplayContent.lambda$new$8(DisplayContent.java:1099)
WindowManager: 	at com.android.server.wm.DisplayContent.$r8$lambda$OtLCIQFjCt9o-SYztyeDUcWUwGs(Unknown Source:0)
WindowManager: 	at com.android.server.wm.DisplayContent$$ExternalSyntheticLambda10.accept(Unknown Source:4)
WindowManager: 	at com.android.server.wm.WindowContainer$ForAllWindowsConsumerWrapper.apply(WindowContainer.java:2684)
WindowManager: 	at com.android.server.wm.WindowContainer$ForAllWindowsConsumerWrapper.apply(WindowContainer.java:2674)
WindowManager: 	at com.android.server.wm.WindowState.applyInOrderWithImeWindows(WindowState.java:4942)
WindowManager: 	at com.android.server.wm.WindowState.forAllWindows(WindowState.java:4786)
WindowManager: 	at com.android.server.wm.WindowContainer.forAllWindows(WindowContainer.java:1655)
WindowManager: 	at com.android.server.wm.WindowContainer.forAllWindows(WindowContainer.java:1655)
WindowManager: 	at com.android.server.wm.WindowContainer.forAllWindows(WindowContainer.java:1655)
WindowManager: 	at com.android.server.wm.WindowContainer.forAllWindows(WindowContainer.java:1655)
WindowManager: 	at com.android.server.wm.WindowContainer.forAllWindows(WindowContainer.java:1655)
WindowManager: 	at com.android.server.wm.WindowContainer.forAllWindows(WindowContainer.java:1655)
WindowManager: 	at com.android.server.wm.WindowContainer.forAllWindows(WindowContainer.java:1655)
WindowManager: 	at com.android.server.wm.WindowContainer.forAllWindows(WindowContainer.java:1655)
WindowManager: 	at com.android.server.wm.WindowContainer.forAllWindows(WindowContainer.java:1672)
WindowManager: 	at com.android.server.wm.DisplayContent.applySurfaceChangesTransaction(DisplayContent.java:4946)
WindowManager: 	at com.android.server.wm.RootWindowContainer.applySurfaceChangesTransaction(RootWindowContainer.java:1014)
WindowManager: 	at com.android.server.wm.RootWindowContainer.performSurfacePlacementNoTrace(RootWindowContainer.java:816)
WindowManager: 	at com.android.server.wm.RootWindowContainer.performSurfacePlacement(RootWindowContainer.java:777)
WindowManager: 	at com.android.server.wm.WindowSurfacePlacer.performSurfacePlacementLoop(WindowSurfacePlacer.java:177)
WindowManager: 	at com.android.server.wm.WindowSurfacePlacer.performSurfacePlacement(WindowSurfacePlacer.java:126)
WindowManager: 	at com.android.server.wm.WindowSurfacePlacer.performSurfacePlacement(WindowSurfacePlacer.java:115)
WindowManager: 	at com.android.server.wm.WindowSurfacePlacer$Traverser.run(WindowSurfacePlacer.java:57)
WindowManager: 	at android.os.Handler.handleCallback(Handler.java:942)
WindowManager: 	at android.os.Handler.dispatchMessage(Handler.java:99)
WindowManager: 	at android.os.Looper.loopOnce(Looper.java:201)
WindowManager: 	at android.os.Looper.loop(Looper.java:288)
WindowManager: 	at android.os.HandlerThread.run(HandlerThread.java:67)
WindowManager: 	at com.android.server.ServiceThread.run(ServiceThread.java:44)
冷启动窗口
WindowManager: createAnimationLeash type = window_animation animatable = Window{4d28c0 u0 Splash Screen com.example.mysystemdialog}
WindowManager: java.lang.Exception
WindowManager: 	at com.android.server.wm.SurfaceAnimator.createAnimationLeash(SurfaceAnimator.java:472)
WindowManager: 	at com.android.server.wm.SurfaceAnimator.startAnimation(SurfaceAnimator.java:186)
WindowManager: 	at com.android.server.wm.WindowContainer.startAnimation(WindowContainer.java:2810)
WindowManager: 	at com.android.server.wm.WindowContainer.startAnimation(WindowContainer.java:2817)
WindowManager: 	at com.android.server.wm.WindowContainer.startAnimation(WindowContainer.java:2823)
WindowManager: 	at com.android.server.wm.WindowState.startAnimation(WindowState.java:5327)
WindowManager: 	at com.android.server.wm.WindowState.startAnimation(WindowState.java:5303)
WindowManager: 	at com.android.server.wm.WindowStateAnimator.applyAnimationLocked(WindowStateAnimator.java:652)
WindowManager: 	at com.android.server.wm.WindowManagerService.tryStartExitingAnimation(WindowManagerService.java:2642)
WindowManager: 	at com.android.server.wm.WindowManagerService.relayoutWindow(WindowManagerService.java:2448)
WindowManager: 	at com.android.server.wm.Session.relayout(Session.java:253)
WindowManager: 	at android.view.IWindowSession$Stub.onTransact(IWindowSession.java:727)
WindowManager: 	at com.android.server.wm.Session.onTransact(Session.java:178)
WindowManager: 	at android.os.Binder.execTransactInternal(Binder.java:1285)
WindowManager: 	at android.os.Binder.execTransact(Binder.java:1244)
热启动窗口
WindowManager: createAnimationLeash type = window_animation animatable = Window{d22fcb2 u0 SnapshotStartingWindow for taskId=77}
WindowManager: java.lang.Exception
WindowManager: 	at com.android.server.wm.SurfaceAnimator.createAnimationLeash(SurfaceAnimator.java:472)
WindowManager: 	at com.android.server.wm.SurfaceAnimator.startAnimation(SurfaceAnimator.java:186)
WindowManager: 	at com.android.server.wm.WindowContainer.startAnimation(WindowContainer.java:2810)
WindowManager: 	at com.android.server.wm.WindowContainer.startAnimation(WindowContainer.java:2817)
WindowManager: 	at com.android.server.wm.WindowContainer.startAnimation(WindowContainer.java:2823)
WindowManager: 	at com.android.server.wm.WindowState.startAnimation(WindowState.java:5327)
WindowManager: 	at com.android.server.wm.WindowState.startAnimation(WindowState.java:5303)
WindowManager: 	at com.android.server.wm.WindowStateAnimator.applyAnimationLocked(WindowStateAnimator.java:652)
WindowManager: 	at com.android.server.wm.WindowState.removeIfPossible(WindowState.java:2593)
WindowManager: 	at com.android.server.wm.WindowState.removeIfPossible(WindowState.java:2487)
WindowManager: 	at com.android.server.wm.WindowManagerService.removeWindow(WindowManagerService.java:2053)
WindowManager: 	at com.android.server.wm.Session.remove(Session.java:230)
WindowManager: 	at android.view.IWindowSession$Stub.onTransact(IWindowSession.java:687)
WindowManager: 	at com.android.server.wm.Session.onTransact(Session.java:178)
WindowManager: 	at android.os.Binder.execTransactInternal(Binder.java:1285)
WindowManager: 	at android.os.Binder.execTransact(Binder.java:1244)

移除动画图层 removeLeash

桌面
0WindowManager: removeLeash leash = Surface(name=Surface(name=Task=1)/@0x50de32e - animation-leash of app_transition)/@0x12ce9bd
0WindowManager: java.lang.Exception
0WindowManager: 	at com.android.server.wm.SurfaceAnimator.removeLeash(SurfaceAnimator.java:423)
0WindowManager: 	at com.android.server.wm.SurfaceAnimator.reset(SurfaceAnimator.java:413)
0WindowManager: 	at com.android.server.wm.SurfaceAnimator.lambda$getFinishedCallback$0(SurfaceAnimator.java:132)
0WindowManager: 	at com.android.server.wm.SurfaceAnimator.$r8$lambda$lRxTVOJy8fX752UbrFno9INW9hE(Unknown Source:0)
0WindowManager: 	at com.android.server.wm.SurfaceAnimator$$ExternalSyntheticLambda1.run(Unknown Source:8)
0WindowManager: 	at com.android.server.wm.SurfaceAnimator.lambda$getFinishedCallback$1(SurfaceAnimator.java:144)
0WindowManager: 	at com.android.server.wm.SurfaceAnimator.$r8$lambda$4PiCdaEsT4mA6LQVhqpeM5EoU9c(Unknown Source:0)
0WindowManager: 	at com.android.server.wm.SurfaceAnimator$$ExternalSyntheticLambda0.onAnimationFinished(Unknown Source:4)
0WindowManager: 	at com.android.server.wm.RemoteAnimationController.onAnimationFinished(RemoteAnimationController.java:307)
0WindowManager: 	at com.android.server.wm.RemoteAnimationController.-$$Nest$monAnimationFinished(Unknown Source:0)
0WindowManager: 	at com.android.server.wm.RemoteAnimationController$FinishedCallback.onAnimationFinished(RemoteAnimationController.java:418)
0WindowManager: 	at android.view.IRemoteAnimationFinishedCallback$Stub.onTransact(IRemoteAnimationFinishedCallback.java:89)
0WindowManager: 	at android.os.Binder.execTransactInternal(Binder.java:1285)
0WindowManager: 	at android.os.Binder.execTransact(Binder.java:1244)
应用task
WindowManager: removeLeash leash = Surface(name=Surface(name=Task=77)/@0xeb831c3 - animation-leash of app_transition)/@0x77da703
WindowManager: java.lang.Exception
WindowManager: 	at com.android.server.wm.SurfaceAnimator.removeLeash(SurfaceAnimator.java:423)
WindowManager: 	at com.android.server.wm.SurfaceAnimator.reset(SurfaceAnimator.java:413)
WindowManager: 	at com.android.server.wm.SurfaceAnimator.lambda$getFinishedCallback$0(SurfaceAnimator.java:132)
WindowManager: 	at com.android.server.wm.SurfaceAnimator.$r8$lambda$lRxTVOJy8fX752UbrFno9INW9hE(Unknown Source:0)
WindowManager: 	at com.android.server.wm.SurfaceAnimator$$ExternalSyntheticLambda1.run(Unknown Source:8)
WindowManager: 	at com.android.server.wm.SurfaceAnimator.lambda$getFinishedCallback$1(SurfaceAnimator.java:144)
WindowManager: 	at com.android.server.wm.SurfaceAnimator.$r8$lambda$4PiCdaEsT4mA6LQVhqpeM5EoU9c(Unknown Source:0)
WindowManager: 	at com.android.server.wm.SurfaceAnimator$$ExternalSyntheticLambda0.onAnimationFinished(Unknown Source:4)
WindowManager: 	at com.android.server.wm.RemoteAnimationController.onAnimationFinished(RemoteAnimationController.java:307)
WindowManager: 	at com.android.server.wm.RemoteAnimationController.-$$Nest$monAnimationFinished(Unknown Source:0)
WindowManager: 	at com.android.server.wm.RemoteAnimationController$FinishedCallback.onAnimationFinished(RemoteAnimationController.java:418)
WindowManager: 	at android.view.IRemoteAnimationFinishedCallback$Stub.onTransact(IRemoteAnimationFinishedCallback.java:89)
WindowManager: 	at android.os.Binder.execTransactInternal(Binder.java:1285)
WindowManager: 	at android.os.Binder.execTransact(Binder.java:1244)
壁纸
WindowManager: java.lang.Exception
WindowManager: 	at com.android.server.wm.SurfaceAnimator.removeLeash(SurfaceAnimator.java:423)
WindowManager: 	at com.android.server.wm.SurfaceAnimator.reset(SurfaceAnimator.java:413)
WindowManager: 	at com.android.server.wm.SurfaceAnimator.lambda$getFinishedCallback$0(SurfaceAnimator.java:132)
WindowManager: 	at com.android.server.wm.SurfaceAnimator.$r8$lambda$lRxTVOJy8fX752UbrFno9INW9hE(Unknown Source:0)
WindowManager: 	at com.android.server.wm.SurfaceAnimator$$ExternalSyntheticLambda1.run(Unknown Source:8)
WindowManager: 	at com.android.server.wm.SurfaceAnimator.lambda$getFinishedCallback$1(SurfaceAnimator.java:144)
WindowManager: 	at com.android.server.wm.SurfaceAnimator.$r8$lambda$4PiCdaEsT4mA6LQVhqpeM5EoU9c(Unknown Source:0)
WindowManager: 	at com.android.server.wm.SurfaceAnimator$$ExternalSyntheticLambda0.onAnimationFinished(Unknown Source:4)
WindowManager: 	at com.android.server.wm.RemoteAnimationController.onAnimationFinished(RemoteAnimationController.java:322)
WindowManager: 	at com.android.server.wm.RemoteAnimationController.-$$Nest$monAnimationFinished(Unknown Source:0)
WindowManager: 	at com.android.server.wm.RemoteAnimationController$FinishedCallback.onAnimationFinished(RemoteAnimationController.java:418)
WindowManager: 	at android.view.IRemoteAnimationFinishedCallback$Stub.onTransact(IRemoteAnimationFinishedCallback.java:89)
WindowManager: 	at android.os.Binder.execTransactInternal(Binder.java:1285)
WindowManager: 	at android.os.Binder.execTransact(Binder.java:1244)
starting_reveal
WindowManager: removeLeash leash = Surface(name=Surface(name=f64bf2d com.example.mysystemdialog/com.example.mysystemdialog.MainActivity)/@0xdf5580d - animation-leash of starting_reveal)/@0x6af05d3
WindowManager: java.lang.Exception
WindowManager: 	at com.android.server.wm.SurfaceAnimator.removeLeash(SurfaceAnimator.java:423)
WindowManager: 	at com.android.server.wm.SurfaceAnimator.reset(SurfaceAnimator.java:413)
WindowManager: 	at com.android.server.wm.SurfaceAnimator.cancelAnimation(SurfaceAnimator.java:364)
WindowManager: 	at com.android.server.wm.SurfaceAnimator.cancelAnimation(SurfaceAnimator.java:270)
WindowManager: 	at com.android.server.wm.WindowContainer.cancelAnimation(WindowContainer.java:2832)
WindowManager: 	at com.android.server.wm.WindowState.lambda$removeIfPossible$2(WindowState.java:2503)
WindowManager: 	at com.android.server.wm.WindowState.$r8$lambda$gtdPXCAzSiavwVZY5OZGcTDMs84(Unknown Source:0)
WindowManager: 	at com.android.server.wm.WindowState$$ExternalSyntheticLambda0.apply(Unknown Source:2)
WindowManager: 	at com.android.server.wm.WindowState.applyInOrderWithImeWindows(WindowState.java:4942)
WindowManager: 	at com.android.server.wm.WindowState.forAllWindows(WindowState.java:4786)
WindowManager: 	at com.android.server.wm.WindowContainer.forAllWindows(WindowContainer.java:1655)
WindowManager: 	at com.android.server.wm.WindowState.removeIfPossible(WindowState.java:2501)
WindowManager: 	at com.android.server.wm.WindowState.removeIfPossible(WindowState.java:2487)
WindowManager: 	at com.android.server.wm.WindowManagerService.removeWindow(WindowManagerService.java:2053)
WindowManager: 	at com.android.server.wm.Session.remove(Session.java:230)
WindowManager: 	at android.view.IWindowSession$Stub.onTransact(IWindowSession.java:687)
WindowManager: 	at com.android.server.wm.Session.onTransact(Session.java:178)
WindowManager: 	at android.os.Binder.execTransactInternal(Binder.java:1285)
WindowManager: 	at android.os.Binder.execTransact(Binder.java:1244)
冷启动窗口
WindowManager: removeLeash leash = Surface(name=Surface(name=4d28c0 Splash Screen com.example.mysystemdialog)/@0xbbbe9b3 - animation-leash of window_animation)/@0x7ca9ee9
WindowManager: java.lang.Exception
WindowManager: 	at com.android.server.wm.SurfaceAnimator.removeLeash(SurfaceAnimator.java:423)
WindowManager: 	at com.android.server.wm.SurfaceAnimator.reset(SurfaceAnimator.java:413)
WindowManager: 	at com.android.server.wm.SurfaceAnimator.lambda$getFinishedCallback$0(SurfaceAnimator.java:132)
WindowManager: 	at com.android.server.wm.SurfaceAnimator.$r8$lambda$lRxTVOJy8fX752UbrFno9INW9hE(Unknown Source:0)
WindowManager: 	at com.android.server.wm.SurfaceAnimator$$ExternalSyntheticLambda1.run(Unknown Source:8)
WindowManager: 	at com.android.server.wm.SurfaceAnimator.lambda$getFinishedCallback$1(SurfaceAnimator.java:144)
WindowManager: 	at com.android.server.wm.SurfaceAnimator.$r8$lambda$4PiCdaEsT4mA6LQVhqpeM5EoU9c(Unknown Source:0)
WindowManager: 	at com.android.server.wm.SurfaceAnimator$$ExternalSyntheticLambda0.onAnimationFinished(Unknown Source:4)
WindowManager: 	at com.android.server.wm.LocalAnimationAdapter.lambda$startAnimation$0(LocalAnimationAdapter.java:67)
WindowManager: 	at com.android.server.wm.LocalAnimationAdapter.$r8$lambda$gPDCFw0mQLltlXqA3mL6IUKCwLs(Unknown Source:0)
WindowManager: 	at com.android.server.wm.LocalAnimationAdapter$$ExternalSyntheticLambda0.run(Unknown Source:6)
WindowManager: 	at android.os.Handler.handleCallback(Handler.java:942)
WindowManager: 	at android.os.Handler.dispatchMessage(Handler.java:99)
WindowManager: 	at android.os.Looper.loopOnce(Looper.java:201)
WindowManager: 	at android.os.Looper.loop(Looper.java:288)
WindowManager: 	at android.os.HandlerThread.run(HandlerThread.java:67)
WindowManager: 	at com.android.server.ServiceThread.run(ServiceThread.java:44)
热启动窗口
WindowManager: removeLeash leash = Surface(name=Surface(name=d22fcb2 SnapshotStartingWindow for taskId=77)/@0xfcbebd0 - animation-leash of window_animation)/@0x3faeece
WindowManager: java.lang.Exception
WindowManager: 	at com.android.server.wm.SurfaceAnimator.removeLeash(SurfaceAnimator.java:423)
WindowManager: 	at com.android.server.wm.SurfaceAnimator.reset(SurfaceAnimator.java:413)
WindowManager: 	at com.android.server.wm.SurfaceAnimator.lambda$getFinishedCallback$0(SurfaceAnimator.java:132)
WindowManager: 	at com.android.server.wm.SurfaceAnimator.$r8$lambda$lRxTVOJy8fX752UbrFno9INW9hE(Unknown Source:0)
WindowManager: 	at com.android.server.wm.SurfaceAnimator$$ExternalSyntheticLambda1.run(Unknown Source:8)
WindowManager: 	at com.android.server.wm.SurfaceAnimator.lambda$getFinishedCallback$1(SurfaceAnimator.java:144)
WindowManager: 	at com.android.server.wm.SurfaceAnimator.$r8$lambda$4PiCdaEsT4mA6LQVhqpeM5EoU9c(Unknown Source:0)
WindowManager: 	at com.android.server.wm.SurfaceAnimator$$ExternalSyntheticLambda0.onAnimationFinished(Unknown Source:4)
WindowManager: 	at com.android.server.wm.LocalAnimationAdapter.lambda$startAnimation$0(LocalAnimationAdapter.java:67)
WindowManager: 	at com.android.server.wm.LocalAnimationAdapter.$r8$lambda$gPDCFw0mQLltlXqA3mL6IUKCwLs(Unknown Source:0)
WindowManager: 	at com.android.server.wm.LocalAnimationAdapter$$ExternalSyntheticLambda0.run(Unknown Source:6)
WindowManager: 	at android.os.Handler.handleCallback(Handler.java:942)
WindowManager: 	at android.os.Handler.dispatchMessage(Handler.java:99)
WindowManager: 	at android.os.Looper.loopOnce(Looper.java:201)
WindowManager: 	at android.os.Looper.loop(Looper.java:288)
WindowManager: 	at android.os.HandlerThread.run(HandlerThread.java:67)
WindowManager: 	at com.android.server.ServiceThread.run(ServiceThread.java:44)

小结

从当前分析以及堆栈来看,应用的启动窗口相关动画(冷启动应用主界面starting_reveal、冷启动窗口Splash Screen、热启动窗口SnapshotStartingWindow)均为本地动画,其他的动画均为远程动画。

本地动画:
窗口类型:冷启动应用主界面starting_reveal、冷启动窗口Splash Screen、热启动窗口SnapshotStartingWindow。
代码逻辑:创建动画时,从applyAnimationLocked流程到createAnimationLeash;移除动画时,从LocalAnimationAdapter的Callback到removeLeash流程。
注:starting_reveal类型动画比较特殊,涉及到StartingWindow动画流程。
远程动画:
窗口类型:桌面Task、应用Task、壁纸。
代码逻辑:创建动画时,从handleAppTransitionReady流程到createAnimationLeash;移除动画时,从IRemoteAnimationFinishedCallback流程到removeLeash流程。

补充

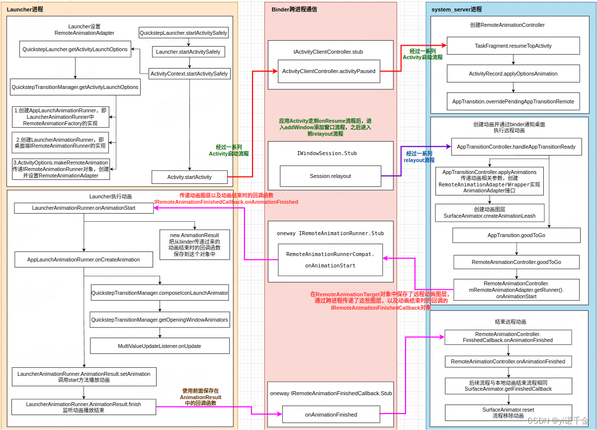
RemoteAnimationAdapter的创建

代码路径:packages/apps/Launcher3/quickstep/src/com/android/launcher3/QuickstepTransitionManager.java

    /**
     * @return ActivityOptions with remote animations that controls how the window of the opening
     * targets are displayed.
     */
    public ActivityOptionsWrapper getActivityLaunchOptions(View v) {
        boolean fromRecents = isLaunchingFromRecents(v, null /* targets */);
        RunnableList onEndCallback = new RunnableList();
        //创建AppLaunchAnimationRunner
        mAppLaunchRunner = new AppLaunchAnimationRunner(v, onEndCallback);
        //创建LauncherAnimationRunner
        RemoteAnimationRunnerCompat runner = new LauncherAnimationRunner(
                mHandler, mAppLaunchRunner, true /* startAtFrontOfQueue */);

        // Note that this duration is a guess as we do not know if the animation will be a
        // recents launch or not for sure until we know the opening app targets.
        long duration = fromRecents
                ? RECENTS_LAUNCH_DURATION
                : APP_LAUNCH_DURATION;

        long statusBarTransitionDelay = duration - STATUS_BAR_TRANSITION_DURATION
                - STATUS_BAR_TRANSITION_PRE_DELAY;
        ActivityOptions options = ActivityOptions.makeRemoteAnimation(
                new RemoteAnimationAdapter(runner, duration, statusBarTransitionDelay),
                new RemoteTransition(runner.toRemoteTransition(),
                        mLauncher.getIApplicationThread()));
        return new ActivityOptionsWrapper(options, onEndCallback);
    }

这个方法主要就是干了这三件事:
1.创建AppLaunchAnimationRunner,即LauncherAnimationRunner中RemoteAnimationFactory的实现
2.创建LauncherAnimationRunner,即桌面端IRemoteAnimationRunner的实现
3.ActivityOptions.makeRemoteAnimation传递IRemoteAnimationRunner对象,创建并设置RemoteAnimationAdapter

RemoteAnimationController的创建

代码路径:frameworks/base/services/core/java/com/android/server/wm/AppTransition.java

    void overridePendingAppTransitionRemote(RemoteAnimationAdapter remoteAnimationAdapter) {
        overridePendingAppTransitionRemote(remoteAnimationAdapter, false /* sync */,
                false /* isActivityEmbedding*/);
    }

    void overridePendingAppTransitionRemote(RemoteAnimationAdapter remoteAnimationAdapter,
                                            boolean sync, boolean isActivityEmbedding) {
        ProtoLog.i(WM_DEBUG_APP_TRANSITIONS, "Override pending remote transitionSet=%b adapter=%s",
                isTransitionSet(), remoteAnimationAdapter);
        if (isTransitionSet() && !mNextAppTransitionIsSync) {
            // ActivityEmbedding animation will run by the app process for which we want to respect
            // the app override for whether or not to show background color.
            clear(!isActivityEmbedding /* clearAppOverride */);
            mNextAppTransitionType = NEXT_TRANSIT_TYPE_REMOTE;
            mRemoteAnimationController = new RemoteAnimationController(mService, mDisplayContent,
                    remoteAnimationAdapter, mHandler, isActivityEmbedding);
            mNextAppTransitionIsSync = sync;
        }
    }

传递sync值为false,和isActivityEmbedding值为false,从而创建RemoteAnimationController

后续流程

Android T 远程动画显示流程其二

评论
添加红包

请填写红包祝福语或标题

红包个数最小为10个

红包金额最低5元

当前余额3.43前往充值 >
需支付:10.00
成就一亿技术人!
领取后你会自动成为博主和红包主的粉丝 规则
hope_wisdom
发出的红包
实付
使用余额支付
点击重新获取
扫码支付
钱包余额 0

抵扣说明:

1.余额是钱包充值的虚拟货币,按照1:1的比例进行支付金额的抵扣。
2.余额无法直接购买下载,可以购买VIP、付费专栏及课程。

余额充值