NLP学习笔记
第一章 NLP学习笔记–文本表示
第二章 NLP学习笔记–RNN
第三章 NLP学习笔记–LSTM
第四章 NLP学习笔记–GRU
第五章 NLP学习笔记–Seq2Seq
第六章 NLP学习笔记–Attention机制
目录
传统的自然语言处理任务(如文本分类、序列标注)以静态输出为主,其目标是预测固定类别或标签。然而,现实中的许多应用需要模型动态生成新的序列
例如:
机器翻译:输入中文句子,输出对应的英文翻译。
文本摘要:输入长篇文章,生成简短的摘要。
问答系统:输入用户问题,生成自然语言回答。
对话系统:输入对话历史,生成连贯的下一条回复。
这些任务具有两个关键共同点:
输入和输出均为序列(如词、字符或子词序列)。
输入与输出序列长度动态可变(例如翻译任务中,中英文句子长度可能不同)。
为了解决这类问题,研究者提出了Seq2Seq(Sequence to Sequence,序列到序列)模型。
模型结构详解
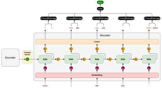
Seq2Seq 模型由一个编码器(Encoder)和一个解码器(Decoder)构成。编码器负责提取输入序列的语义信息,并将其压缩为一个固定长度的上下文向量(Context Vector);解码器则基于该向量,逐步生成目标序列。

编码器
编码器主要由一个循环神经网络(RNN/LSTM/GRU)构成,其任务是将输入序列的语义信息提取并压缩为一个上下文向量。
在模型处理输入序列时,循环神经网络会依次接收每个token的输入,并在每个时间步步更新隐藏状态。每个隐藏状态都携带了截止到当前位置为止的信息。随着序列推进,信息不断累积,最终会在最后一个时间步形成一个包含整句信息的隐藏状态。
这个最后的隐藏状态就会作为上下文向量(context vector),传递给解码器,用于指导后续的序列生成。

为增强编码器的理解能力,循环网络也可以采用双向结构(结合前文与后文信息)或多层结构(提取更深的语义特征)。
解码器
解码器主要也由一个循环神经网络(RNN / LSTM / GRU)构成,其任务是基于编码器传递的上下文向量,逐步生成目标序列。

在生成开始时,循环神经网络以上下文向量作为初始隐藏状态,并接收一个特殊的起始标记 (start of sentence)作为第一个时间步的输入,用于预测第一个 token。
随后,在每一个时间步,模型都会根据前一时刻的隐藏状态和上一步生成的 token,预测当前的输出。这种“将前一步的输出作为下一步输入”的方式被称为自回归生成(Autoregressive Generation),它确保了生成结果的连贯性。
生成过程会持续进行,直到模型生成了一个特殊的结束标记 (end of sentence),表示句子生成完成。
模型训练
Seq2Seq 模型的训练目标,是在给定输入序列的条件下,逐步生成完整且准确的目标序列。下面以一个中–英机器翻译样本为例,说明训练过程的各个环节。
假设某个训练样本为:
中文输入:“我喜欢你。”
英文输出:“I like you.”
1)数据准备
为了让模型明确目标序列的起点和终点,通常在目标句前添加 (start of sequence),句末添加 (end of sequence):
“I like you.” → “ I like you. ”
这两个特殊标记帮助模型学会从哪里开始生成,以及何时停止生成
2)前向传播
模型由编码器和解码器两部分组成:
(1)编码器
编码器接收源语言序列“我喜欢你。”,通过嵌入层和循环神经网络(RNN / LSTM / GRU)的逐步处理,将整句编码为上下文向量。
(2)解码器
解码器使用该上下文向量初始化其隐藏状态,然后逐步生成目标序列。
需要特别注意的是,训练阶段与推理阶段的解码策略是不同的:
在推理阶段,解码器采用自回归生成方式:每一步的输入是模型自己上一步的预测结果。
而在训练阶段,通常使用一种称为 Teacher Forcing 的策略,即:
解码器每一步的输入不是模型上一步的预测结果,而是目标序列中真实的前一个token。如图下图所示。

这种做法带来了两个明显好处:
训练更快,误差不会累积;
梯度传播更稳定,有利于优化收敛。
3)计算损失
解码器每一步输出一个token的概率分布,我们通过交叉熵损失函数衡量模型对真实词的预测质量。训练过程中,每一个时间步都会产生一个损失值。该样本的总损失,就是所有时间步的损失值逐步累加的结果。

4)反向传播
在 PyTorch 中,调用 loss.backward() 即可自动完成梯度的反向传播。系统会沿时间维度展开计算图,自动完成所有参数的梯度计算,无需手动推导,实现简洁高效。
模型推理
模型推理是Seq2Seq模型在实际任务中生成目标序列的过程,通常包括以下几个环节:
1)编码器处理
推理阶段的编码器处理流程与训练时完全一致。
输入序列会经过分词、嵌入和循环神经网络的逐步处理,最终生成一个表示整句语义的上下文向量,该向量将作为解码器的初始隐藏状态,为生成过程提供语义基础。
2)解码器处理
解码器是推理过程的核心,其生成方式采用自回归生成(Autoregressive Generation):每一步的输出会作为下一步的输入,逐步构造完整句子。
(1)自回归生成流程
第一步,解码器接收起始标记 ,生成第一个词;
第二步,将上一步生成的词作为当前输入,再预测第二个词;
持续重复以上过程,直到模型生成 ,或达到设定的最大生成步数。
(2)词选择策略
每个时间步,解码器输出的是一个词概率分布。我们需要从中选择一个具体词作为本时间步的输出,选择方式即为生成策略。常见策略包括:
贪心解码(Greedy Decoding)
每一步都选择概率最高的词。
优点:简单高效
缺点:容易陷入局部最优,生成不够多样。
束搜索(Beam Search)
每一步保留多个候选词序列(如 beam size = 3),并在扩展后选择得分最高的完整句子。
优点:全局考虑,生成质量高
缺点:计算开销大
存在问题
在上述 Seq2Seq 架构中,编码器会将整个源句压缩为一个固定长度的上下文向量,并将其作为解码器生成目标序列的唯一参考。这种“压缩再解压”的方式虽然结构简洁,但在实际任务中暴露出两个核心问题:
1)信息压缩困难,语义表达受限
对于编码器而言,用一个定长向量去表达任意复杂的句子,是一项非常困难的任务。尤其在面对长句时,信息很容易在压缩过程中丢失,导致语义表达不完整。
这种“信息瓶颈”限制了模型在处理长文本或复杂语义结构时的表现。
2)缺乏动态感知,解码难以精准生成
解码器始终只能基于同一个上下文向量进行生成。
但在实际生成过程中,不同位置的目标词,往往依赖源句中不同的关键信息:
生成主语时,可能更依赖源句的开头;
生成谓语或宾语时,可能需要参考句中或句末内容。
然而在固定表示下,解码器无法“有选择地关注”输入序列的不同部分,只能一视同仁地处理所有信息,从而降低了生成的准确性与灵活性。
1067

被折叠的 条评论
为什么被折叠?



