STM32CubeMonitor监控程序目标变量并导出结果为csv格式

这篇博客主要介绍了STM开发者如何使用CubeMonitor实时监控变量,并将数据导出为CSV文件,最后利用Matlab进行绘图。首先,详细讲述了设置CubeMonitor的基本步骤,包括配置myVariables、连接STLINK以及部署和查看数据。接着,介绍了通过Select.CSVVariable组件将监控数据导出为CSV文件,并强调了变量名的一致性。最后,博主分享了如何在Matlab中导入CSV数据并绘制电机实际速度和目标指令速度的曲线图。

前言

STM开发小白一枚,最近调试程序需要在程序运行中实时监控变量的值,并且需要把他导出。找资料时发现中文教程比较少,于是便记录一下具体过程。步骤其实都是参考官方手册的,英文好的可以直接去看(详见最后链接),说的很详细。

示例

示例中需要监控的变量为电机的实际速度以及目标指令速度。

CubeMonitor基础设置

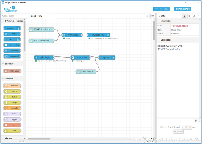
安装之后打开应该是下图所示的界面需要进行简单的设置。
在这里插入图片描述
step1: myVariables设置。 Group Name随便填,Executable需要与项目中debug里的elf文件链接,点击笔的按钮。
在这里插入图片描述
之后在Folder中选择工程文件中的"DEBUG"文件夹,然后File那里就可以自动检测出相关的elf文件,在Variable List中就会有相关的变量,选出自己需要监控的变量即可。(PS:这里的变量必须为全局变量)

在这里插入图片描述
把STLINK连接好就可以继续MyProbe_out和MyProbe_in的配置了,如果成功连接,应该会自动检测出STLINK的型号,直接选择就好。
在这里插入图片描述
到此为止,最基本的配置就完成啦。点右上角的deploy,然后再点dashboard就可以看到采样的曲线了!
(点dashboard之前,检查一下myprobe_in,myprobe_out下方是否为绿色,若为红色就说明没有链接成功)
在这里插入图片描述

导出为csv文件

官方教程里给了两个方法:一个是把.stcm log文件转化为.csv文件,另一种时直接生成.csv文件。这里采用第二种方法。
导出为csv文件需要三个小组件,请看下图。
在这里插入图片描述
需要几个变量就拖几个Select .CSV Variable出来,我需要两个就拖了两个,连接好flow并且改完名如下图所示。
在这里插入图片描述
然后进行配置。data1和data2需要选择你要监控的变量,注意!!!他们的variable name必须和“myVariables”里的变量名一摸一样!!!

然后“outs”中没啥要改的内容,Single Time选True的话多个变量都会用同一个时间,否则每个变量都会记录下他的时间。
在这里插入图片描述
最后,file中输入要保存的文件名,注意这里要把路径也给输入进去。行为那里选择“追加至文件”,这样就会获得采样时间内所有的值。
在这里插入图片描述

Matlab画图

导出csv之后就可以自行处理啦。我习惯用Matlab就用Matlab处理了。Matlab主页有一个“导入数据”的按钮可以自动识别并生成table,非常方便。最后生成了3个向量组成的table,分别是时间戳和两个我监控的变量值。注意这里的时间戳是ms,运行下面的代码就可以获得变量的曲线。

data=testlog1.Variables;
data(:,1)=(data(:,1)-data(1,1))*0.001;
figure;
plot(data(:,1),data(:,2),data(:,1),data(:,3))
legend("spd\_send","motor\_spd")

在这里插入图片描述

参考文献

入门视频教程
官方手册-如何导出csv

评论 5
添加红包

请填写红包祝福语或标题

红包个数最小为10个

红包金额最低5元

当前余额3.43前往充值 >
需支付:10.00
成就一亿技术人!
领取后你会自动成为博主和红包主的粉丝 规则
hope_wisdom
发出的红包
实付
使用余额支付
点击重新获取
扫码支付
钱包余额 0

抵扣说明:

1.余额是钱包充值的虚拟货币,按照1:1的比例进行支付金额的抵扣。
2.余额无法直接购买下载,可以购买VIP、付费专栏及课程。

余额充值