大别山伧父
码龄6年
关注
提问 私信
  • 博客:206,558
    社区:1
    206,559
    总访问量
  • 131
    原创
  • 1,726,302
    排名
  • 696
    粉丝
  • 0
    铁粉
IP属地以运营商信息为准,境内显示到省(区、市),境外显示到国家(地区)
IP 属地:广东省
  • 加入CSDN时间: 2019-02-26
博客简介:

My_Communication的博客

查看详细资料
个人成就
  • 获得137次点赞
  • 内容获得86次评论
  • 获得586次收藏
  • 代码片获得630次分享
创作历程
  • 1篇
    2023年
  • 20篇
    2022年
  • 112篇
    2021年
成就勋章
TA的专栏
  • 算法与数据结构
    1篇
  • Paper
    20篇
  • 大论文
    4篇
  • 矩阵论and概率论
    2篇
  • 目标跟踪
    18篇
  • 自动驾驶
    12篇
  • Deep Learning
    3篇
  • Siamese
    4篇
  • MISC
    30篇
  • leetcode
    15篇
  • 数字图像处理
    1篇
  • 基础知识
    3篇
  • 数据集
    6篇
  • Ubuntu
    1篇
  • opencv
    4篇
  • Learning English
    1篇
  • 综述
    1篇
  • Latex
    5篇
  • 算法部署
    1篇
  • 期刊
    1篇
  • Matlab-Simulink
    1篇
  • 材料电气建模
    1篇
  • game
  • CARLA
    1篇
  • pytorch
    5篇
兴趣领域 设置
  • 编程语言
    matlab
  • 开发工具
    pycharmvisualstudiovisual studio code
  • 数据结构与算法
    数据结构排序算法推荐算法
  • 人工智能
    opencvtensorflowmxnetscikit-learn聚类集成学习迁移学习分类回归
  • 硬件开发
    硬件工程
  • 微软技术
    visual studio
  • 操作系统
    windows
创作活动更多

AI大模型如何赋能电商行业,引领变革?

如何使用AI技术实现购物推荐、会员分类、商品定价等方面的创新应用?如何运用AI技术提高电商平台的销售效率和用户体验呢?欢迎分享您的看法

175人参与 去创作
  • 最近
  • 文章
  • 代码仓
  • 资源
  • 问答
  • 帖子
  • 视频
  • 课程
  • 关注/订阅/互动
  • 收藏
搜TA的内容
搜索 取消

内燃机可变气门驱动研究进展

近年来,人们对空气污染和能源使用的日益关注导致了车辆动力总成系统的电气化。另一方面,一个多世纪以来,内燃机一直是主要的车辆动力源,并且在未来几十年内将继续在大多数车辆中使用;因此,有必要采用先进技术以机电一体化系统替代传统的机械系统,以满足不断提高发动机效率和减少排放的日益增长的需求,其中发动机进气和排气门系统是影响发动机燃烧效率的关键子系统 和排放。
原创
发布博客 2023.10.18 ·
360 阅读 ·
0 点赞 ·
0 评论 ·
0 收藏

Algorithm and Data Structure - leetcode-最小路径和

最小路径和动态规划2D
原创
发布博客 2022.10.06 ·
379 阅读 ·
0 点赞 ·
1 评论 ·
0 收藏

Expectation Algebra 期望代数

期望和方差,协方差,向量形式的期望和协方差
原创
发布博客 2022.07.11 ·
485 阅读 ·
0 点赞 ·
0 评论 ·
0 收藏

Random Vectors and the Variance-Covariance Matrix

概率论的矩阵形式
原创
发布博客 2022.07.11 ·
415 阅读 ·
0 点赞 ·
0 评论 ·
0 收藏

Generate JDE dot train

generate dot train format
原创
发布博客 2022.06.23 ·
148 阅读 ·
0 点赞 ·
0 评论 ·
0 收藏

KITTI Tracking dataset whose format is letf_top_right_bottom to JDE normalied xc_yc_w_h

tracking to train
原创
发布博客 2022.06.23 ·
261 阅读 ·
0 点赞 ·
0 评论 ·
1 收藏

KITTI Detection dataset whose format is letf_top_right_bottom to JDE normalied xc_yc_w_h

KITTI Detection to JDE format
原创
发布博客 2022.06.23 ·
140 阅读 ·
0 点赞 ·
0 评论 ·
0 收藏

Paper writing templete - the usage of colon

In this section we develop two simple but powerful prediction methods: the linear model fit by least squres and the KNN prediction rule. The linear model makes huge assumptions about structure and yields stable but possibly inaccurate predictions. The meth
原创
发布博客 2022.06.01 ·
138 阅读 ·
0 点赞 ·
1 评论 ·
0 收藏

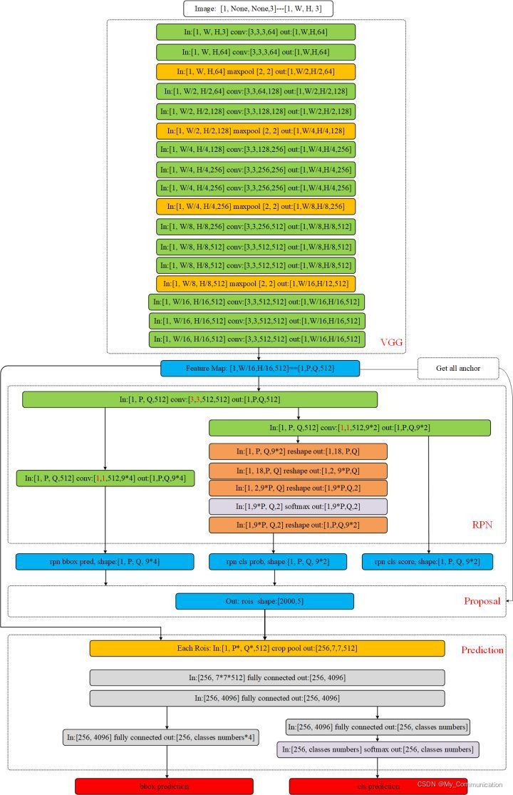
Faster RCNN图

https://zhuanlan.zhihu.com/p/35922980二、 Get all Anchor这一块呢是对feature map上的每个点,我们都产生9个anchor值。则一共有 [公式] 个anchor。这里什么是anchor,其实就是以每个点为中心产生的box。作者写的generate_anchor函数运行之后得到的9个anchor输出如下:-83 -39 100 56-175 -87 192 104-359 -183 376 200-55 -55 72 72-119 -1
原创
发布博客 2022.05.09 ·
237 阅读 ·
0 点赞 ·
0 评论 ·
0 收藏

LaTex and VSCode with Chinese

RequirementVSCodeTexLive + TextStudioSome useful Extension for VScode:Code Spell CheckerLaTex UtilitiesLaTex Workshop1. Edit setting.json , append the content below.// Latex workshop "latex-workshop.latex.tools": [ { "name"
原创
发布博客 2022.04.19 ·
833 阅读 ·
0 点赞 ·
0 评论 ·
1 收藏

什么是 Object Tracking - SOT & MOT

什么是 Object Tracking本文指的目标跟踪包含 SOT 和 MOT。Object Tracking 是一个深度学习过程,算法跟踪目标的 motion。换句话说,它是 estimate 或 predict 视频中运动物体的 positions 和其他相关信息的 task。Object Tracking 通常涉及到 Object Detection 的过程。以下是这些步骤的 quick overview:Object Detection,算法通过在对象周围创建一个 bounding box
原创
发布博客 2022.03.03 ·
3829 阅读 ·
0 点赞 ·
0 评论 ·
4 收藏

目标检测到目标跟踪 -- Faster R-CNN 观测器

https://blog.paperspace.com/目标跟踪在在某些程度上可以说是目标检测的一个维度拓展。目标检测类似于贝叶斯 Filtering 和 Smoothing 中的观测器,整个目标跟踪 task 就像是(offline tracking 对应于smoothing 问题,online tracking对应于filtering 问题)一个 time-vary system,我们要做的就是使用 observation 来估计系统的 Hiden State (current object loca
原创
发布博客 2022.03.03 ·
1976 阅读 ·
0 点赞 ·
0 评论 ·
7 收藏

SAVING AND LOADING A GENERAL CHECKPOINT IN PYTORCH

保存和加载通用的断点模型以进行inference或恢复训练,这有助于您从上一个地方继续进行。当保存一个常规断点时,您必须保存模型的state_dict之外的更多信息。保存优化器的state_dict也很重要,因为它包含缓冲区和参数,随着模型的运行而更新。您可能希望保存的其他项目是您离开的时期,最新记录的训练损失,外部torch.nn.嵌入层,以及更多,基于您自己的算法。要保存多个checkpoint,必须将它们组织在字典中,并使用torch.save()序列化字典。一个常见的PyTorch约定是使用.ta
原创
发布博客 2022.02.28 ·
791 阅读 ·
0 点赞 ·
0 评论 ·
0 收藏

Visual (Single) Object Tracking -- SiamRPN

SiamRPN source codeimport torchimport torch.nn as nnimport torch.nn.functional as Ffrom torch.nn.modules.conv import Conv2dclass SiamRPN(nn.Module): def __init__(self, anchor_num=5): super(SiamRPN, self).__init__() self.anchor_num = anchor_
原创
发布博客 2022.02.26 ·
276 阅读 ·
0 点赞 ·
0 评论 ·
0 收藏

conda 换源

移除所有源conda config --remove-key channelsconda config --showconda config --add channels https://mirrors.tuna.tsinghua.edu.cn/anaconda/pkgs/free/ conda config --add channels https://mirrors.tuna.tsinghua.edu.cn/anaconda/pkgs/main/conda config --setshow_c
原创
发布博客 2022.01.19 ·
1579 阅读 ·
0 点赞 ·
0 评论 ·
1 收藏

Holiday Homework

Reading slidesC:\Users\lpf\Desktop\Applied Intelligence\ML_for_Autonomous_DrivingC:\Users\lpf\Desktop\Applied Intelligence\MIT D4MReading e-booksDeep Learning for Computer Vision with Python Volume 1 & 2 & 3Digital Image ProcessingImage P
原创
发布博客 2022.01.17 ·
630 阅读 ·
0 点赞 ·
0 评论 ·
0 收藏

2022年01月世界编程语言排行

2022年01月世界编程语言排行2022年1月TIOBE指数一月标题:2021年度Python编程语言Python赢得了久负盛名的TIOBE编程语言奖。祝贺!这是连续第二次。该奖项授予一年内获得最高收视率增长的编程语言。C#在历史上第一次获得了这个头衔,但Python在上个月超过了C#。Python在2021年初开始在TIOBE指数中排名第3位,并将Java和C都抛在后面,成为TIOBE指数的第一名。但Python的受欢迎程度并不止于此。它目前领先于其他公司1%以上。Java在2001年创下26.4
原创
发布博客 2022.01.16 ·
2329 阅读 ·
1 点赞 ·
0 评论 ·
4 收藏

RGB image Histogram 均衡和可视化matlab代码

读取学校的手机拍摄图像“lpf.jpg”可视化三个通道的Histogram% Program to read in all the RGB color images in a folder and display the histograms of each color channel.function RGB_Histogram_Demo()% Change the current folder to the folder of this m-file.if(~isdeployed) cd(
原创
发布博客 2022.01.13 ·
419 阅读 ·
0 点赞 ·
0 评论 ·
0 收藏

优秀团队的论文集实时更新

(KIT 卡尔斯鲁厄 GM](https://www.mrt.kit.edu/publ.php) 自动驾驶相关轮文集
原创
发布博客 2022.01.10 ·
587 阅读 ·
0 点赞 ·
0 评论 ·
0 收藏

DL深度学习实验管理脚本

实验管理实验的完整记录需要以下几个方面内容:日志文件:记录运行全过程的日志。权重文件:运行过程中保存的权重文件,用于断点续训和测试选择最优的实验结果(提前终止训练)。TensorBoard文件:保存训练过程的TensorBoard可视化图,直观观察实验结果。配置文件:调参过程详细记录当前运行的配置文件备份代码:用于保存当前版本的代码,方便回滚。代码组织exp - 实验名+日期 - runs: tensorboard保存的文件 - weights: 权重文件 - config
原创
发布博客 2022.01.10 ·
1789 阅读 ·
0 点赞 ·
0 评论 ·
1 收藏
加载更多