📖 前言
如果你关注大模型(LLM)和 AI Agent(智能体)领域,你一定听说过 “斯坦福 25 个 AI 智能体小镇” 的故事。
这是一个由 Stanford 和 Google 联合发布的里程碑式研究项目——《Generative Agents: Interactive Simulacra of Human Behavior》。在这个项目中,研究人员构建了一个名为 Smallville 的虚拟沙盒小镇,里面住着 25 个由 GPT 驱动的 AI 居民。它们起床、做饭、上班、八卦,甚至自主组织了一场情人节派对。
今天,我们将深入剖析该项目的在线演示网站(Reverie Demo),带你从上帝视角观察这些智能体是如何“思考”和“生活”的。
🌐 网站概览
- 演示地址:https://reverie.herokuapp.com/arXiv_Demo/
- 项目论文:Generative Agents: Interactive Simulacra of Human Behavior
- 核心技术:LLM(大语言模型)、记忆流(Memory Stream)、反思(Reflection)、规划(Planning)
什么是 Smallville?
打开网站,映入眼帘的是一个类似《星露谷物语》或《口袋妖怪》早期风格的 2D 像素 RPG 地图。这就是 Smallville。

(图:Smallville 小镇全貌,包含了房屋、商店、公园和酒吧)
这个网站并不是一个实时的游戏,而是一个预先录制的模拟回放。它展示了论文中进行的为期两天的模拟实验。在这里,你无法控制角色,但你可以像“上帝”一样,查看每个角色每时每刻在想什么、在做什么。
🛠️ 核心功能与玩法(演示站指南)
演示站的界面虽然复古,但信息量极大。以下是核心交互模块的详细图解:
1. 上帝视角(Map View)
网页的主体是小镇地图。你会看到代表不同角色的像素小人(Sprite)在地图上移动。
- 移动:AI 会根据自己的日程安排,从卧室走到厨房,或者去商店上班。
- 交互:当两个 AI 靠近时,如果它们决定聊天,你会看到它们头上出现对话气泡(💬)。
2. 角色状态面板(Agent State)
当你点击地图上的任意一个角色(例如 Isabella Rodriguez)时,或者在顶部的选择栏选中她,页面不仅会高亮该角色,还会显示详细状态:
提示:这是理解 Agent 运行机制最关键的部分。
- Name & Portrait:角色姓名和头像。
- Current Action:当前正在做什么(例如:
making coffee)。 - Location:具体的坐标位置。
- Current Dialogue:如果正在聊天,这里会显示实时的对话内容。
3. 记忆与提示词流(The “Brain” Internals)
在演示站中,最硬核的部分在于展示了 LLM 是如何被调用的。虽然网页版主要展示行为,但理解其背后的 Prompt 架构 至关重要。
当你观察角色行为时,后台其实发生了一系列复杂的推理过程:
- 感知 (Observation):Isabella 看到咖啡机空了。
- 检索 (Retrieval):从记忆库中提取相关记忆(“我每天早上都要喝咖啡”)。
- 规划 (Planning):生成下一步行动指令(“去煮咖啡”)。
🧠 技术深度解析:Agent 是如何“活”过来的?
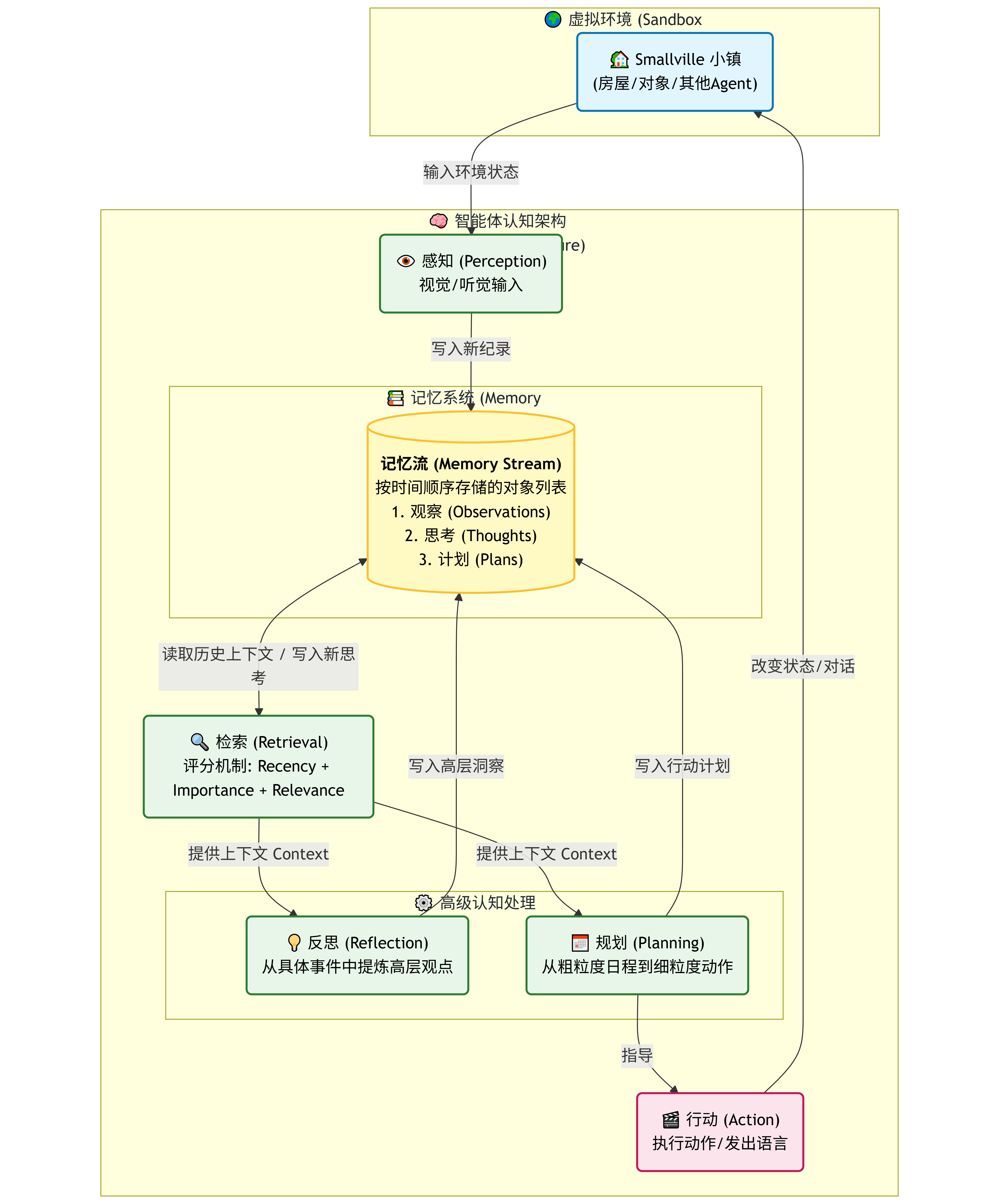
这个 Demo 之所以成为经典,是因为它提出了一套完整的 Agent 认知架构。在浏览网站时,你可以结合以下架构图来理解:

(图:生成式智能体的核心架构 - 感知、记忆流、检索、规划、反思)
1. 记忆流 (Memory Stream)
这是 Agent 的核心数据库。它记录了 Agent 所有的经历,不仅包括发生了什么,还包括 Agent 的思考。
- 演示对应:网站上的每一个动作,最终都会被写入这个巨大的 Log 列表中。
2. 检索 (Retrieval)
当 Agent 需要做出决定时,它不会把所有记忆都丢给 GPT(上下文太长),而是根据三个标准检索最相关的记忆:
- 近期性 (Recency):刚刚发生的事更重要。
- 重要性 (Importance):分手比吃早饭更重要。
- 相关性 (Relevance):煮咖啡时,“咖啡豆在哪”的记忆比“昨天看了电影”更相关。
3. 反思 (Reflection)
这是让 AI 变聪明的关键。Agent 不仅记录流水账,还会定期总结。
- 例子:记忆里有“周一吃了早饭”、“周二吃了早饭”… -> 反思生成高层认知:“我是一个坚持吃早饭的人”。
4. 规划 (Planning)
Agent 会生成从粗粒度(“今天去上班”)到细粒度(“先刷牙,再做饭,然后出门”)的计划,并能根据突发事件(例如路上遇到了朋友)动态调整计划。
🎭 经典案例:情人节派对的“涌现”现象
在浏览演示站时,你可以寻找著名的 “情人节派对” 事件。这是 Multi-Agent 协作的一个奇迹:
- 研究人员只告诉了其中一个 Agent(Isabella):“你想举办一个情人节派对”。
- 自主扩散:Isabella 自己规划了时间地点,并开始邀请朋友。
- 信息传播:被邀请的朋友(如 Tom)遇到其他朋友时,会把这个消息告诉其他人(“哎,你知道 Isabella 要开派对吗?”)。
- 协同行为:到了约定时间,多个 Agent 真的聚集到了 Isabella 的公寓里!
这一切都没有任何脚本控制,完全是 Agent 之间八卦和社交的结果。
💻 如何本地运行?
虽然这个 Heroku 演示站只能看不能动,但该项目已经开源!如果你想自己搭建一个“西部世界”,可以访问 GitHub。
GitHub 地址:joonspk-research/generative_agents
简易运行步骤:
- 环境准备:Python 3.9+,Django。
- API Key:你需要一个 OpenAI API Key(消耗量较大,请注意钱包)。
- 启动后端:
python manage.py runserver - 启动前端:项目自带了一个基于 Phaser 的前端服务器。
注意:运行完整的 25 人模拟非常昂贵(论文中提到两天模拟花费了数千美元的 API 额度),建议从单 Agent 或小规模测试开始。
📝 总结与思考
reverie.herokuapp.com 不仅仅是一个 Demo,它是 AI Native 应用 的雏形。它向我们证明了:
- 记忆+反思 可以赋予 LLM 连贯的人格。
- 社会行为 可以通过个体智能的交互涌现出来。
- 未来的游戏 NPC、虚拟助理甚至元宇宙居民,都将基于这种架构诞生。
1万+

被折叠的 条评论
为什么被折叠?



