SNPE/QNN 使用

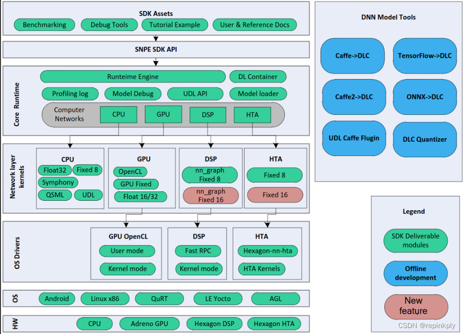
本文深入探讨了SNPE(SynopsysNeuralNetworkProcessorEngine)和QNN(QuantizedNeuralNetworks)的概念,解释了它们在深度学习模型优化中的作用,特别是针对硬件效率的提升。同时,通过实际的Demo演示,展示了如何应用这两种技术进行神经网络的量化和部署,帮助读者更好地理解和实践相关知识。

摘要生成于 C知道 ,由 DeepSeek-R1 满血版支持, 前往体验 >

想写一篇文章介绍一下 SNPE、QNN相关知识点,以及使用demo分析,慢慢完善把....。

 

 

 

 

SNPE Docker是一个包含Snapdragon Neural Processing Engine SDK、Caffe和ADB的Docker镜像。你可以使用以下步骤来构建和运行SNPE Docker镜像: **步骤1:构建Docker镜像** 使用以下命令构建Docker镜像: ``` docker build -t snpe . ``` **步骤2:运行Docker容器** 使用以下命令来运行Docker容器: ``` docker run -it --privileged -v ~/Git/snpe-1.13.0:/root/snpe -v... ``` 在这个命令中,你需要根据你自己的需求来设置相关的选项和挂载卷。 **步骤3:安装SNPE环境** 根据需求,你可以使用Docker镜像中的SNPE环境。根据你的需求,你可以通过以下步骤来安装SNPE环境: 1. 登录到Docker仓库: ``` docker login cr.d.xiaomi.net -u org_46522 -p 46370020336295373ad3815abd6db118 ``` 2. 拉取SNPE镜像: ``` docker pull cr.d.xiaomi.net/ailab-vision-doc/snpe_dev:18.04 ``` 3. 开启一个后台Docker容器: ``` docker run -it --privileged -d --name snpe-1.50 -v /dev/bus/usb:/dev/bus/usb -v /home/:/home/ --net=host cr.d.xiaomi.net/ailab-vision-doc/snpe_dev:18.04 ``` **步骤4:使用SNPE** 在启动的容器中,你可以使用以下命令来使用SNPE: 1. 启动一个容器: ``` # 查看之前已经启动的容器 docker container ls -a # 61744239ab70是容器的ID docker container start 61744239ab70 # 开启一个Docker终端 docker exec -it 61744239ab7 /bin/bash ``` 2. 如果在Docker镜像中没有对应版本的SNPE目录,你可以从SNPE官网下载对应版本的SNPE,并将其拷贝到`/root/snpe/`目录中。 3. 使用SNPE进行模型转换和量化。具体的步骤可以参考官方文档或者SNPE使用指南。 希望以上信息能够帮助到你。
评论
添加红包

请填写红包祝福语或标题

红包个数最小为10个

红包金额最低5元

当前余额3.43前往充值 >
需支付:10.00
成就一亿技术人!
领取后你会自动成为博主和红包主的粉丝 规则
hope_wisdom
发出的红包

打赏作者

repinkply

你的鼓励将是我创作的最大动力

¥1 ¥2 ¥4 ¥6 ¥10 ¥20
扫码支付:¥1
获取中
扫码支付

您的余额不足,请更换扫码支付或充值

打赏作者

实付
使用余额支付
点击重新获取
扫码支付
钱包余额 0

抵扣说明:

1.余额是钱包充值的虚拟货币,按照1:1的比例进行支付金额的抵扣。
2.余额无法直接购买下载,可以购买VIP、付费专栏及课程。

余额充值