特定领域的 QA 系统不仅需要生成流畅的回答,还需确保基于专业知识的高事实准确性。尽管检索增强生成(RAG)框架改进了上下文调用能力,但在异构数据整合与推理一致性方面仍存在不足。为此,清华大学提出 DO-RAG,一种可扩展、可定制的混合 QA 框架,融合多级知识图谱构建与语义向量检索技术。
DO-RAG 采用创新的Agentic CoT架构,从多模态文档中提取结构化关系,构建动态知识图谱以提升检索精度。在查询阶段,它结合图谱与向量检索结果生成上下文感知响应。实验表明,在数据库和电气领域,DO-RAG 的召回率接近完美,答案相关性超过 94%,性能较基线提升 33.38%。凭借可追溯性、适应性和高效性能,DO-RAG 为多领域高精度 QA 提供了可靠解决方案。
系统概述
DO-RAG 包括四个关键阶段:
-
多模态文档处理:对输入文档进行分块与结构化处理;
-
动态知识图谱构建:通过多级实体关系提取,生成结构化知识表示;
-
混合检索:结合图遍历与密集向量搜索,精准定位相关知识;
-
多阶段生成:通过上下文感知的生成与后序细化,输出事实准确且用户对齐的答案。

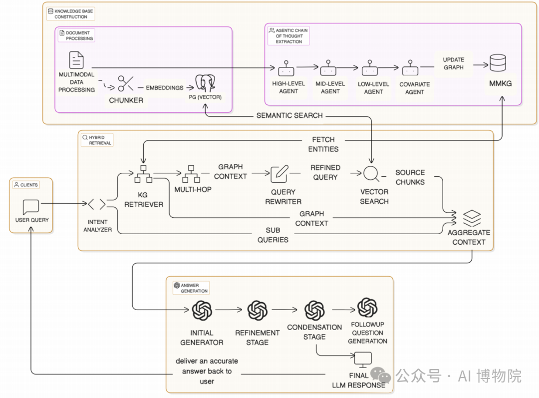
知识库构建
将异构领域数据(如日志、技术手册、图表和规范)解析为有意义的文本块单元。这些文本块与其向量嵌入一起存储在支持pgvector的PostgreSQL数据库中。与此同时,一个基于代理思维链的实体抽取流程会将文档内容转化为结构化的多模态知识图谱(MMKG),该图谱能捕捉系统参数、行为特征和依赖关系等多粒度关联信息。
DO-RAG 采用多智能体分级流水线并行抽取结构化知识,如下图所示总共包含四个不同抽象层级的专用智能体:
• High-Level Agent:识别文档结构要素(如章节、段落)
• Mid-Level Agent:抽取领域特定实体(如系统组件、API接口、参数)
• Low-Level Agent:捕获细粒度操作关系
• Covariate Agent:为现有节点附加属性(如默认值、性能影响)

在构建知识图谱的时候,为避免信息冗余,使用新实体嵌入和现有实体嵌入之间的余弦相似性强制执行重复数据删除。此外,还合成了概要节点以对相似实体进行分组并降低图谱的复杂性。
查询分解和混合检索
如下图所示,在用户交互时,查询首先通过意图识别模块进行分解,被拆分为一个或多个代表独立信息意图的子查询。系统首先通过将初始查询向量化匹配知识图谱中的相关实体进行检索,随后执行多跳遍历以扩大检索范围,从而获取基于实体关系和元数据的结构化领域上下文。
随后,将图谱上下文与原始查询结合,使用LLM重写成更精准、无歧义的优化查询。该优化查询经向量编码后,用于从向量数据库中检索语义最相关的top-k文本块。
此时,系统整合所有相关信息源:原始用户查询、优化后的查询、知识图谱上下文、检索到的文本块以及历史交互记录。这些组件被集成到prompt中用于生成内容。

答案生成
如下图所示,最终答案是使用分阶段提示策略生成的。初始 naive 提示指示 LLM 仅根据检索到的证据进行回答,同时明确避免不受支持的内容。LLM的输出内容接着会使用 refinement prompt 重新构建和验证答案,最后是一个 condensation 阶段,使语气、语言和样式与原始查询保持一致。
DO-RAG 还根据精细化的答案生成后续问题。最终输出包括:
- 一个经过修饰的、可验证的答案
- 追踪答案到来源的引文脚注
- 一组有针对性的后续问题。
如果系统无法找到足够的证据,则要求模型返回“I do not know”,以保持可靠性并防止幻觉。

结论
实验数据显示,在SunDB数据库和电气工程领域测试中,DO-RAG系统展现出卓越的检索能力,其上下文召回率逼近理论极限值(≈1.0),回答准确率突破94%大关。相较于主流RAG解决方案,该系统实现了33.38%的综合性能跃升。
尤其是引入动态知识图谱架构后,系统检索质量获得显著提升。以DeepSeek-V3模型为例,该架构使得答案匹配准确率提升5.7个百分点,上下文筛选精度提高2.6个百分点,验证了结构化知识表示的有效性。

如何学习大模型 AI ?
由于新岗位的生产效率,要优于被取代岗位的生产效率,所以实际上整个社会的生产效率是提升的。
但是具体到个人,只能说是:
“最先掌握AI的人,将会比较晚掌握AI的人有竞争优势”。
这句话,放在计算机、互联网、移动互联网的开局时期,都是一样的道理。
我在一线互联网企业工作十余年里,指导过不少同行后辈。帮助很多人得到了学习和成长。
我意识到有很多经验和知识值得分享给大家,也可以通过我们的能力和经验解答大家在人工智能学习中的很多困惑,所以在工作繁忙的情况下还是坚持各种整理和分享。但苦于知识传播途径有限,很多互联网行业朋友无法获得正确的资料得到学习提升,故此将重要的AI大模型资料包括AI大模型入门学习思维导图、精品AI大模型学习书籍手册、视频教程、实战学习等录播视频免费分享出来。

第一阶段(10天):初阶应用
该阶段让大家对大模型 AI有一个最前沿的认识,对大模型 AI 的理解超过 95% 的人,可以在相关讨论时发表高级、不跟风、又接地气的见解,别人只会和 AI 聊天,而你能调教 AI,并能用代码将大模型和业务衔接。
- 大模型 AI 能干什么?
- 大模型是怎样获得「智能」的?
- 用好 AI 的核心心法
- 大模型应用业务架构
- 大模型应用技术架构
- 代码示例:向 GPT-3.5 灌入新知识
- 提示工程的意义和核心思想
- Prompt 典型构成
- 指令调优方法论
- 思维链和思维树
- Prompt 攻击和防范
- …
第二阶段(30天):高阶应用
该阶段我们正式进入大模型 AI 进阶实战学习,学会构造私有知识库,扩展 AI 的能力。快速开发一个完整的基于 agent 对话机器人。掌握功能最强的大模型开发框架,抓住最新的技术进展,适合 Python 和 JavaScript 程序员。
- 为什么要做 RAG
- 搭建一个简单的 ChatPDF
- 检索的基础概念
- 什么是向量表示(Embeddings)
- 向量数据库与向量检索
- 基于向量检索的 RAG
- 搭建 RAG 系统的扩展知识
- 混合检索与 RAG-Fusion 简介
- 向量模型本地部署
- …
第三阶段(30天):模型训练
恭喜你,如果学到这里,你基本可以找到一份大模型 AI相关的工作,自己也能训练 GPT 了!通过微调,训练自己的垂直大模型,能独立训练开源多模态大模型,掌握更多技术方案。
到此为止,大概2个月的时间。你已经成为了一名“AI小子”。那么你还想往下探索吗?
- 为什么要做 RAG
- 什么是模型
- 什么是模型训练
- 求解器 & 损失函数简介
- 小实验2:手写一个简单的神经网络并训练它
- 什么是训练/预训练/微调/轻量化微调
- Transformer结构简介
- 轻量化微调
- 实验数据集的构建
- …
第四阶段(20天):商业闭环
对全球大模型从性能、吞吐量、成本等方面有一定的认知,可以在云端和本地等多种环境下部署大模型,找到适合自己的项目/创业方向,做一名被 AI 武装的产品经理。
- 硬件选型
- 带你了解全球大模型
- 使用国产大模型服务
- 搭建 OpenAI 代理
- 热身:基于阿里云 PAI 部署 Stable Diffusion
- 在本地计算机运行大模型
- 大模型的私有化部署
- 基于 vLLM 部署大模型
- 案例:如何优雅地在阿里云私有部署开源大模型
- 部署一套开源 LLM 项目
- 内容安全
- 互联网信息服务算法备案
- …
学习是一个过程,只要学习就会有挑战。天道酬勤,你越努力,就会成为越优秀的自己。
如果你能在15天内完成所有的任务,那你堪称天才。然而,如果你能完成 60-70% 的内容,你就已经开始具备成为一名大模型 AI 的正确特征了。
这份完整版的大模型 AI 学习资料已经上传CSDN,朋友们如果需要可以微信扫描下方CSDN官方认证二维码免费领取【保证100%免费】

3万+

被折叠的 条评论
为什么被折叠?



