为了分析网络结构: 下载了 netron
snap install netron # 系统 ubuntu
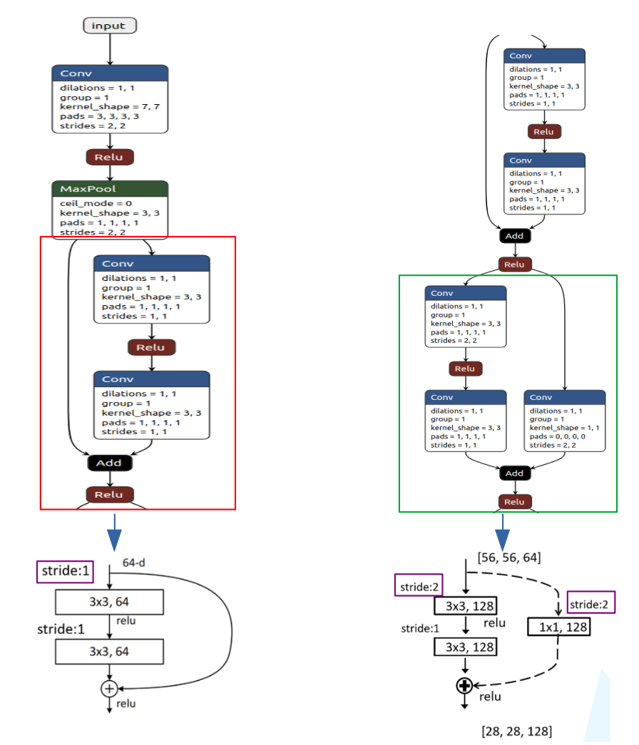
上图中,[ ] 表示一个 block 。
对于 18/34 层 Resnet
block 在官方代码中为: BasicBlock 。BasicBlock 根据 identity 是否 下采样 分为两种。在上图中,绿色箭头部分 即 conv3_1, conv4_1, and conv5_1 处 identity 进行 下采样,实现: (1x1 conv, s=2) ,并且每次通道翻倍。在 代码中,通过 传入 _make_layer 的 stride 是否为 1 确定。

对于 50/101/152 层 Resnet
block 在官方代码中为: Bottleneck 。Bottleneck 根据 identity 是否 下采样 分为两种。在图1 中,绿色箭头部分 即 conv3_1, conv4_1, and conv5_1 处 identity 进行 下采样,实现: (1x1 conv, s=2) ,并且每次通道翻倍。在 代码中,通过 传入 _make_layer 的 stride 是否为 1 确定。

注:对于 50/101/152 层 Resnet,根据 图1 可知通过 3x3的max pool之后输出的特征矩阵shape应该是[56, 56, 64],但我们conv2_x 所对应的主分支的输出特征矩阵shape是[56, 56, 256]。所以第一层残差结构需要将shape从[56, 56, 64] --> [56, 56, 256]。注意,这里只调整channel维度,高和宽不变(而conv3_1, conv4_1, conv5_1所对应的一系列残差结构的第一层虚线残差结构不仅要channel加倍+高宽减半)。

代码:
if stride != 1 or self.inplanes != planes * block.expansion:
downsample = nn.Sequential(
conv1x1(self.inplanes, planes * block.expansion, stride),
nn.BatchNorm2d(planes * block.expansion),
)
self.inplanes != planes * block.expansion : 64!= 64 * 4

2020

被折叠的 条评论
为什么被折叠?



