很好的中文参考文档,必看!!!
https://doc.cuav.net/tutorial/copter
官方参考文献
主打的就是一个炫酷

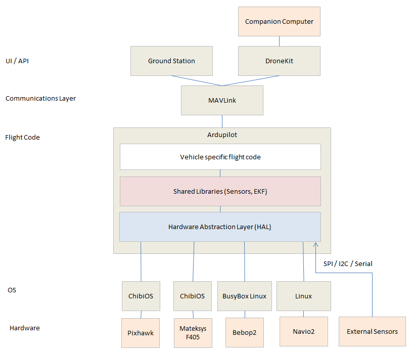
自驾仪 Ardupilot
一套开源的自驾仪,集成了各种各样的代码,包括其他开源代码(如PX4代码)和项目、驱动等。
即:自驾仪即集成了整个可以实现无人载具(如无人机)自动驾驶功能的代码。
固件 Firmware
指定硬件(即target board)后,将Ardupilot编译后的可以下载到硬件的二进制程序(文件)。
文件后缀一般为.hex
软件(地面站)
一般指运行在pc上的地面站Mission Planner或QGC。
常用的地面站包括:
- Mission Planner
Ardupilot自驾仪系统详解
订阅专栏 解锁全文
4039

被折叠的 条评论
为什么被折叠?



